| 일 | 월 | 화 | 수 | 목 | 금 | 토 |
|---|---|---|---|---|---|---|
| 1 | 2 | 3 | 4 | 5 | 6 | 7 |
| 8 | 9 | 10 | 11 | 12 | 13 | 14 |
| 15 | 16 | 17 | 18 | 19 | 20 | 21 |
| 22 | 23 | 24 | 25 | 26 | 27 | 28 |
| 29 | 30 | 31 |
Tags
- 컨테이너
- java spring
- unix
- JDBC TEMPLATE
- 마이바티스
- XML
- java
- Spring Boot
- AOP
- spring
- myBatis
- spring aop
- POJO
- spring framework
- Spring JDBC
- @JUnit
- JdbcTemplate
- Dependency Injection
- STS
- Di
- @Spring-Test
- Ubunt
- 프로퍼티
- @AspectJ
- pointcut
- Framework
- Linux
- 리눅스
- @test
- SpringJDBC
Archives
- Today
- Total
개키우는개발자 : )
PostgreSQL 분석함수 본문
반응형
실습 테이블 만들기 https://dog-developers.tistory.com/154
분석 함수란?
특정 집합 내에서 결과 건수의 변화 없이 해당 집합안에서 합계 및 카운트 등을 계산할 수 있는 함수 이다.
실습
- PRODUCT 테이블의 데이터 개수를 조회
SELECT
COUNT(*)
FROM
PRODUCT;
데이터의 리스트의 개수를 조회한다

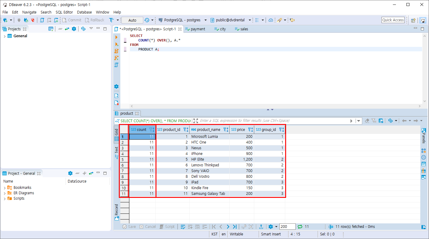
- PRODUCT 테이블의 데이터와 개수를 같이 조회
SELECT
COUNT(*) OVER(), A.*
FROM
PRODUCT A;
모든 개수와 데이터를 조회합니다.

반응형
'PostgreSQL > 조인과 집계 데이터' 카테고리의 다른 글
| PostgreSQL ROW_NUMBER, RANK, DENSE_RANK 함수 (0) | 2019.11.09 |
|---|---|
| PostgreSQL 분석함수 AVG 함수 (0) | 2019.11.09 |
| PostgreSQL 분석 함수 실습 테이블 만들기 (0) | 2019.11.09 |
| PostgreSQL CUBE 절 (0) | 2019.11.09 |
| PostgreSQL ROLL UP절 (0) | 2019.11.09 |
Comments