| 일 | 월 | 화 | 수 | 목 | 금 | 토 |
|---|---|---|---|---|---|---|
| 1 | 2 | 3 | ||||
| 4 | 5 | 6 | 7 | 8 | 9 | 10 |
| 11 | 12 | 13 | 14 | 15 | 16 | 17 |
| 18 | 19 | 20 | 21 | 22 | 23 | 24 |
| 25 | 26 | 27 | 28 | 29 | 30 | 31 |
- Linux
- 프로퍼티
- pointcut
- Di
- AOP
- @test
- 리눅스
- spring aop
- myBatis
- spring
- unix
- Spring JDBC
- JdbcTemplate
- STS
- Spring Boot
- @JUnit
- Ubunt
- java
- Dependency Injection
- JDBC TEMPLATE
- java spring
- @AspectJ
- Framework
- 마이바티스
- spring framework
- SpringJDBC
- 컨테이너
- XML
- POJO
- @Spring-Test
- Today
- Total
개키우는개발자 : )
PostgreSQL UPDATE 문 본문
UPDATE 문법
테이블의 존재하는 데이터를 수정하는 작업이다. 업무를 처리하는데 필수적인 것이며 동시성에 유의해야 한다.
기본문법
- 업데이트 할 테이블을 작성하고 수정할 컬럼과 데이터를 입력 후 조건을 입력
UPDATE
TABLE_NAME
SET
COLUMN_1 = VALUE1,
COLUMN_2 = VALUE2
WHERE
조건;
- UPDATE는 대상 행에 대해서 락을 잡습니다.
- 락이란 다른 사용자는 해당 행에 대해서 작업을 할 수 없습니다.
- UPDATE를 한 후 빠르게 COMMIT을 하지 않는다면 RDBMS의 동시성이 낮아집니다.
- SELECT 에 명시적(선택적)으로 락을 잡을 수 있습니다.
예를 들어 인터넷으로 영화를 예매 할 때 여러 인원이 제한된 좌석을 선택하는 상황이라면 동시에 A좌석을 선택 할 경우
A좌석에 대한 정보를 조회 또는 결제완료 할 때 LOCK을 잡고 결제취소 하거나 중간에 결제창을 없애면 LOCK이 해제 된다 생각하면 됩니다.
실습준비
- LAST_UPDATE 컬럼 추가
- LAST_UPDATE DEFAULT 값 추가
ALTER TABLE LINK ADD COLUMN LAST_UPDATE DATE;
ALTER TABLE LINK ALTER COLUMN LAST_UPDATE SET DEFAULT CURRENT_DATE;
실습
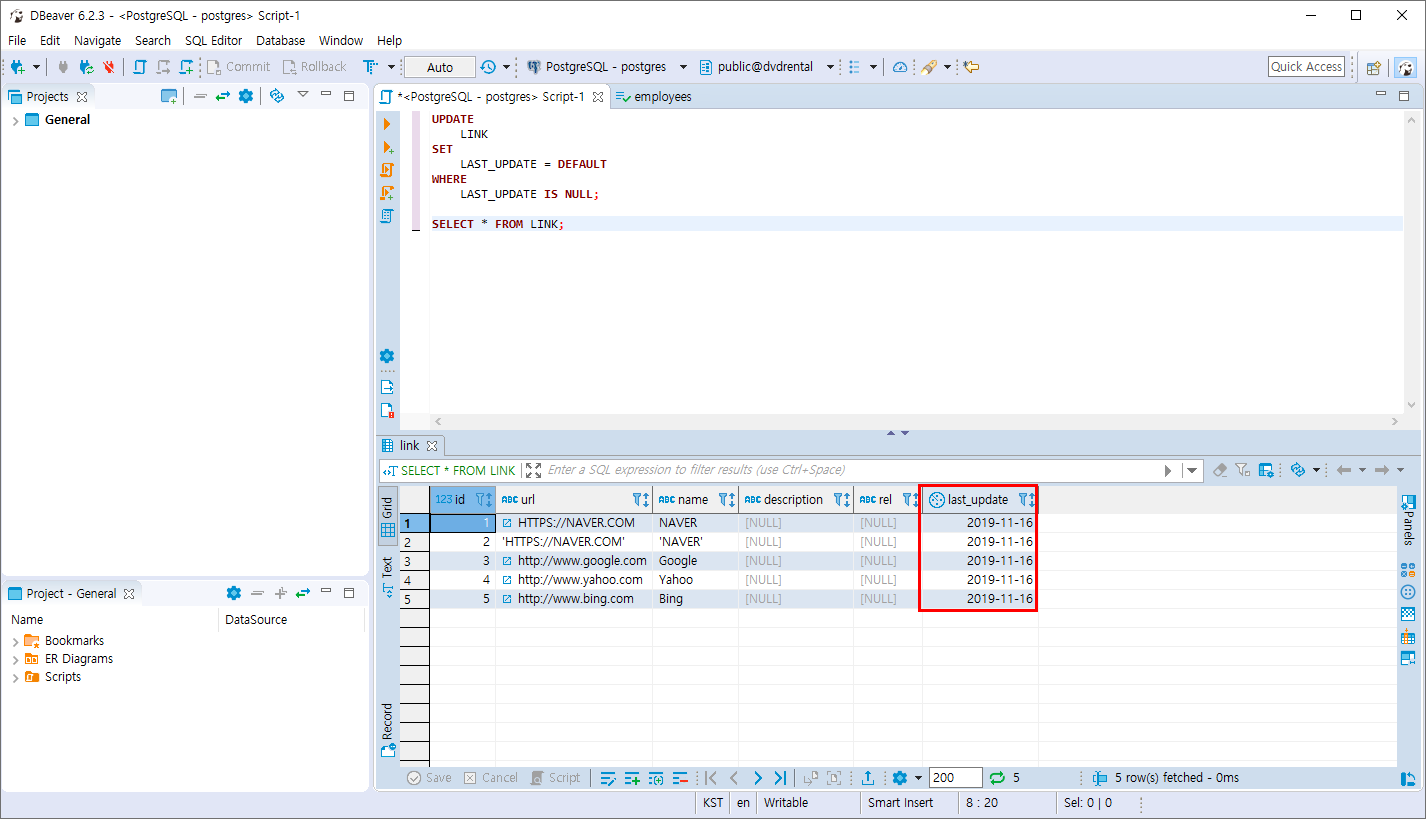
- LINK 테이블에 추가된 LAST_UPDATE 컬럼의 값이 NULL인 값만 DEFAULT 값으로 수정
UPDATE
LINK
SET
LAST_UPDATE = DEFAULT
WHERE
LAST_UPDATE IS NULL;
COMMIT;
오늘 날짜 추가

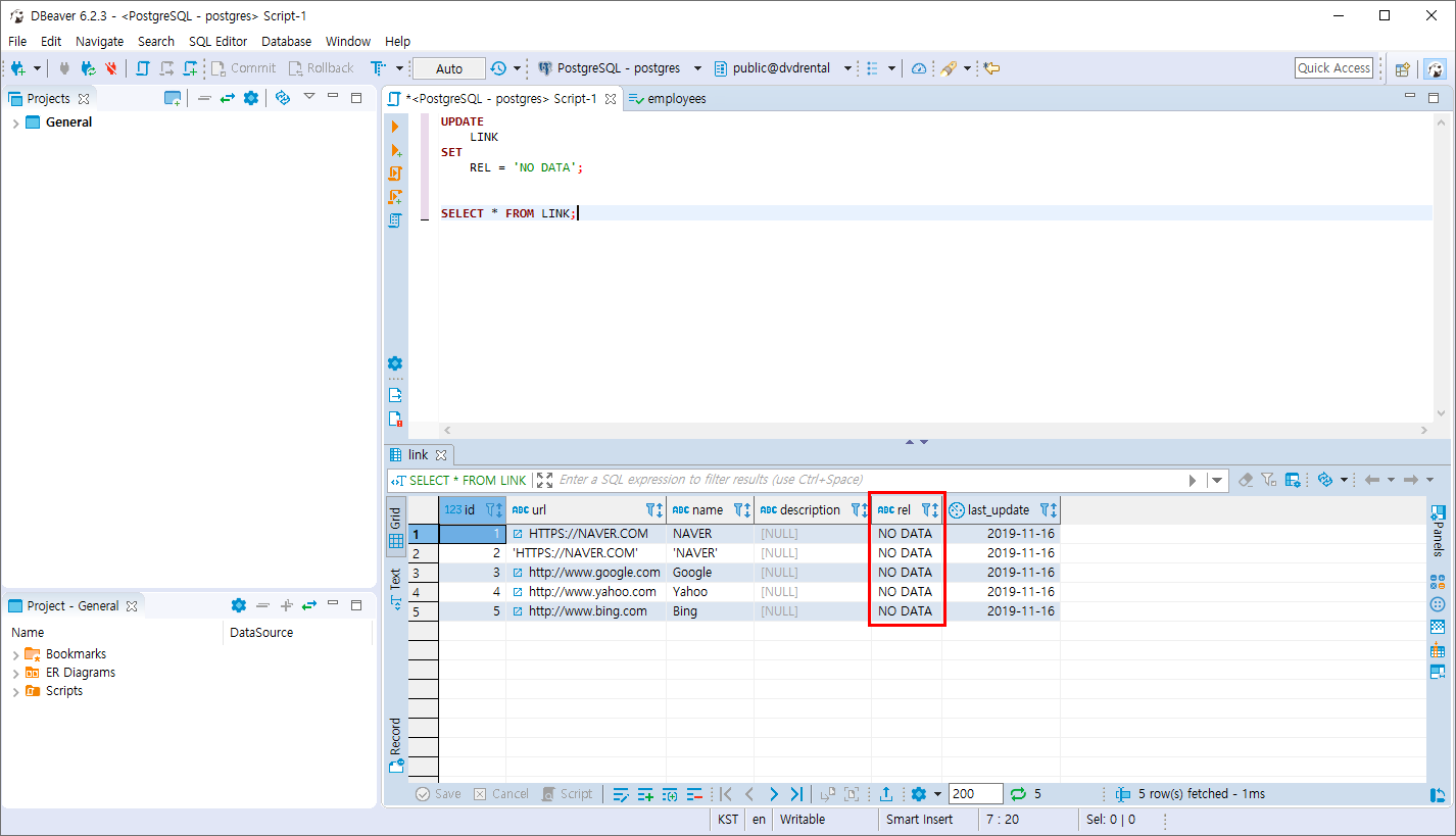
- LINK 테이블의 REL 컬럼의 모든 값을 'NO DATA'로 수정
UPDATE
LINK
SET
REL = 'NO DATA';
COMMIT;
- DBeaver에서 모든 데이터를 조건없이 수정을 할 때 모든 데이터를 수정할 것인지 경고 문구가 뜹니다.
변경을 수행하기 위해 OK를 누르면 정상적으로 수정이 됩니다.


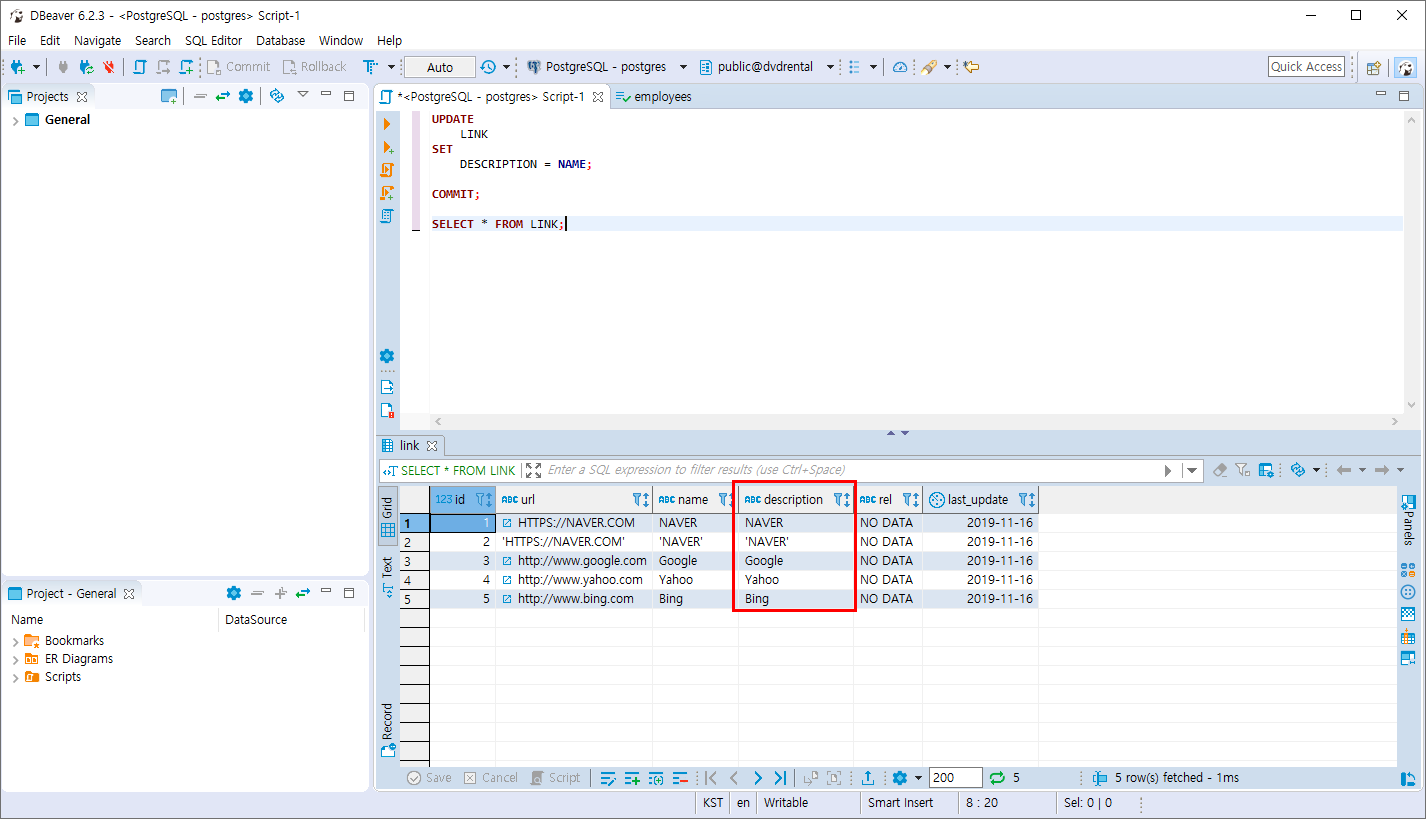
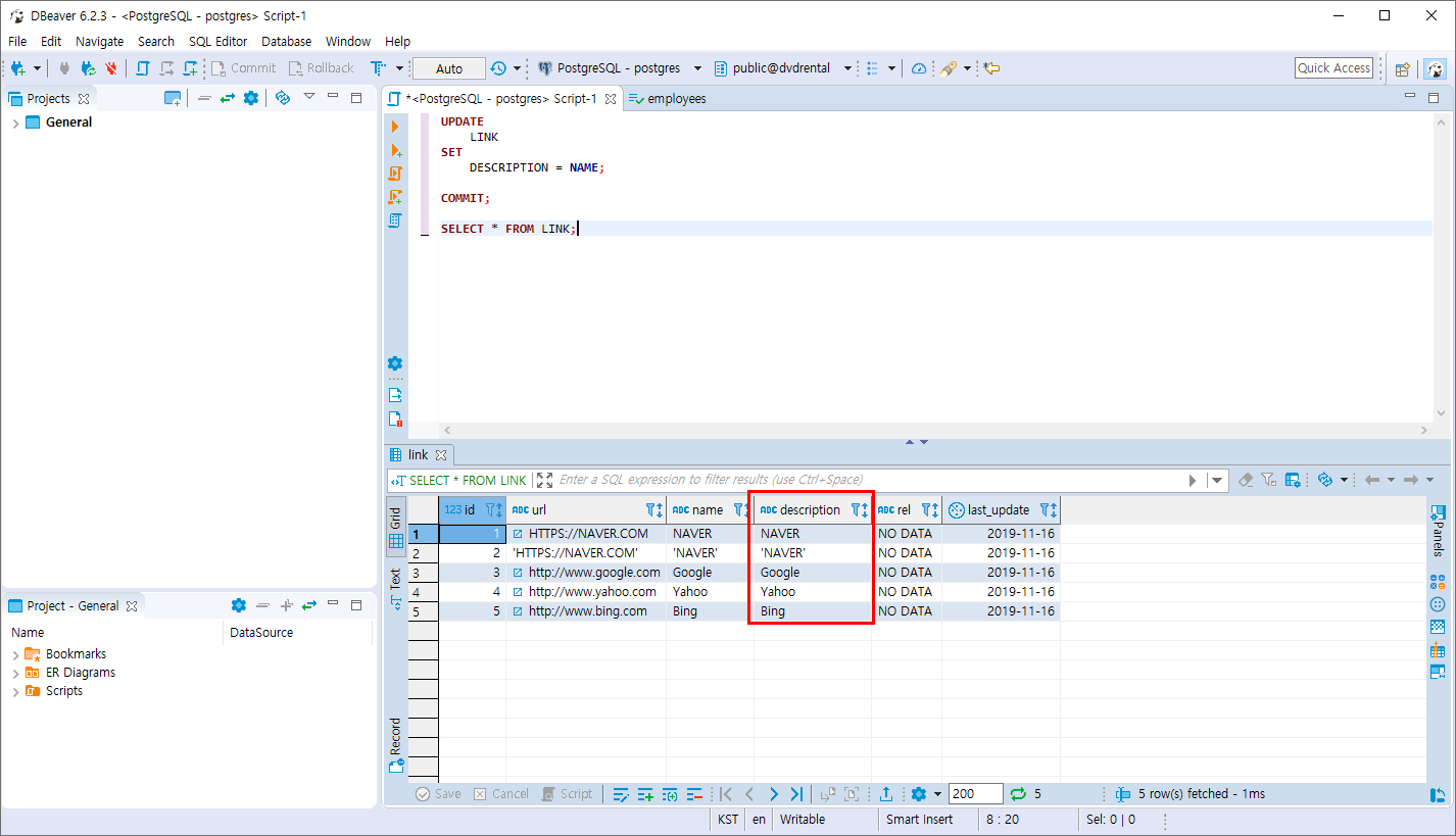
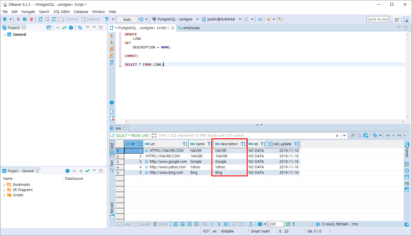
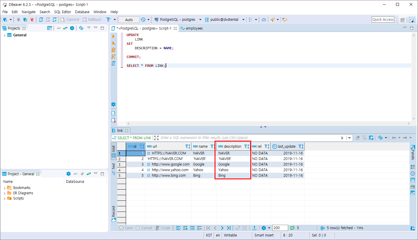
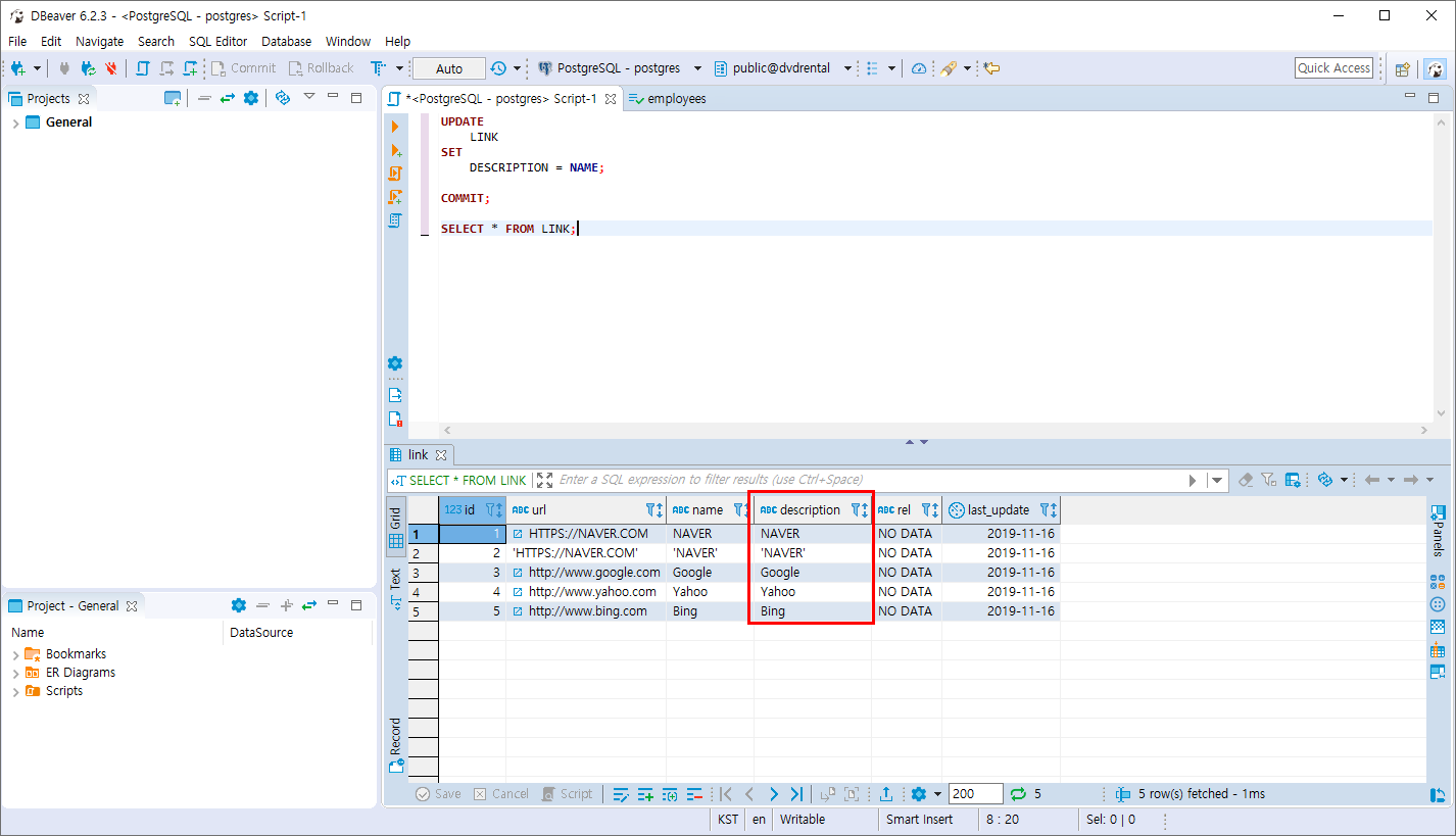
- LINK 테이블의 DESCRIPTION 값을 NAME컬럼으로 수정합니다.
UPDATE
LINK
SET
DESCRIPTION = NAME;
COMMIT;
NAME의 값이 DESCRIPTION 에 저장됩니다.

'PostgreSQL > 데이터 조작 및 테이블 관리' 카테고리의 다른 글
| PostgreSQL EXPORT 작업 (0) | 2019.11.16 |
|---|---|
| PostgreSQL UPSERT 문법 (0) | 2019.11.16 |
| PostgreSQL DELETE 문 (0) | 2019.11.16 |
| PostgreSQL UPDATE JOIN 문 (0) | 2019.11.16 |
| PostgreSQL INSERT 문 (0) | 2019.11.11 |