| 일 | 월 | 화 | 수 | 목 | 금 | 토 |
|---|---|---|---|---|---|---|
| 1 | 2 | 3 | 4 | 5 | 6 | 7 |
| 8 | 9 | 10 | 11 | 12 | 13 | 14 |
| 15 | 16 | 17 | 18 | 19 | 20 | 21 |
| 22 | 23 | 24 | 25 | 26 | 27 | 28 |
Tags
- Ubunt
- Framework
- SpringJDBC
- STS
- 프로퍼티
- myBatis
- JdbcTemplate
- java
- Di
- @test
- spring aop
- @Spring-Test
- AOP
- @JUnit
- Dependency Injection
- XML
- POJO
- Spring JDBC
- Spring Boot
- 리눅스
- spring
- 마이바티스
- unix
- @AspectJ
- Linux
- spring framework
- pointcut
- java spring
- JDBC TEMPLATE
- 컨테이너
Archives
- Today
- Total
개키우는개발자 : )
PostgreSQL IMPORT 작업 본문
반응형
IMPORT 작업
IMPORT는 다른 형식의 데이터를 테이블에 넣는 작업을 말합니다. 데이터 구축시 자주 사용됩니다.
실습준비
- CATEGORY_IMPORT 테이블을 생성합니다.
CREATE TABLE CATEGORY_IMPORT
(
CATEGORY_ID SERIAL NOT NULL,
"NAME" VARCHAR(25) NOT NULL,
LAST_UPDATE TIMESTAMP NOT NULL DEFAULT NOW(),
CONSTRAINT CATEGORY_IMPORT_PKEY PRIMARY KEY (CATEGORY_ID)
);
실습
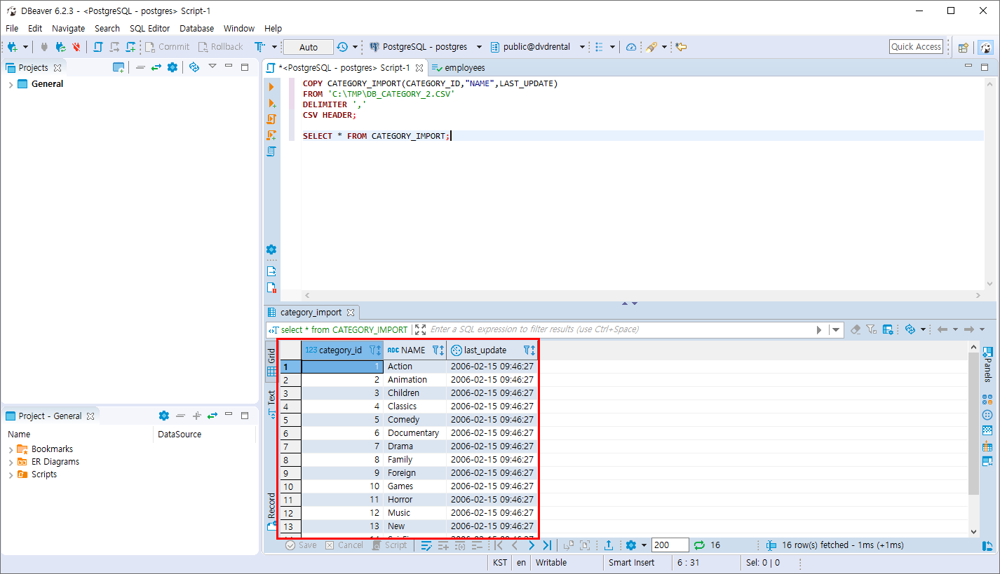
- CATEGORY 테이블에서 EXPORT한 DB_CATEGORY_2.csv 파일을 CATEGORY_IMPORT 테이블로 IMPORT합니다.
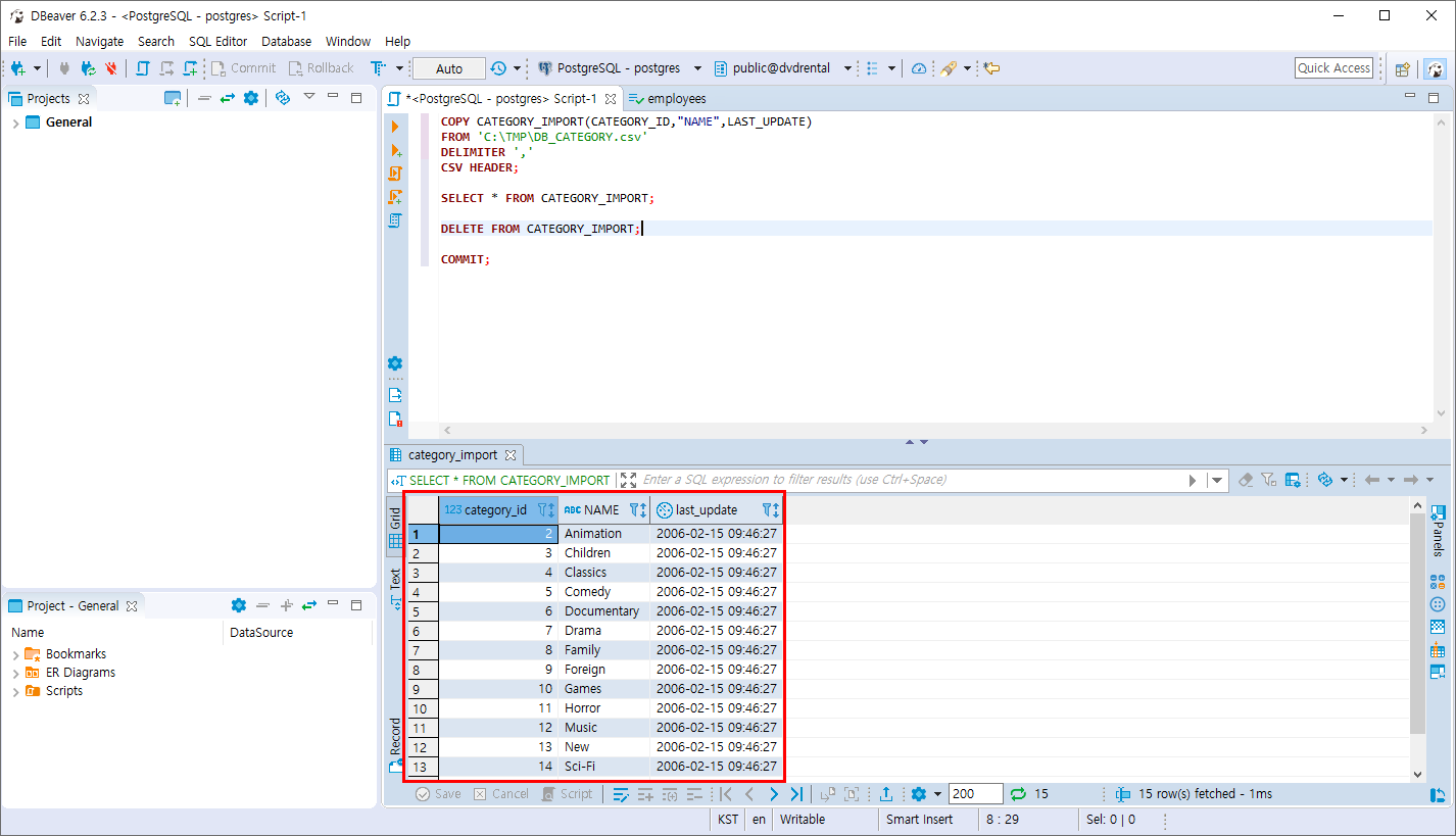
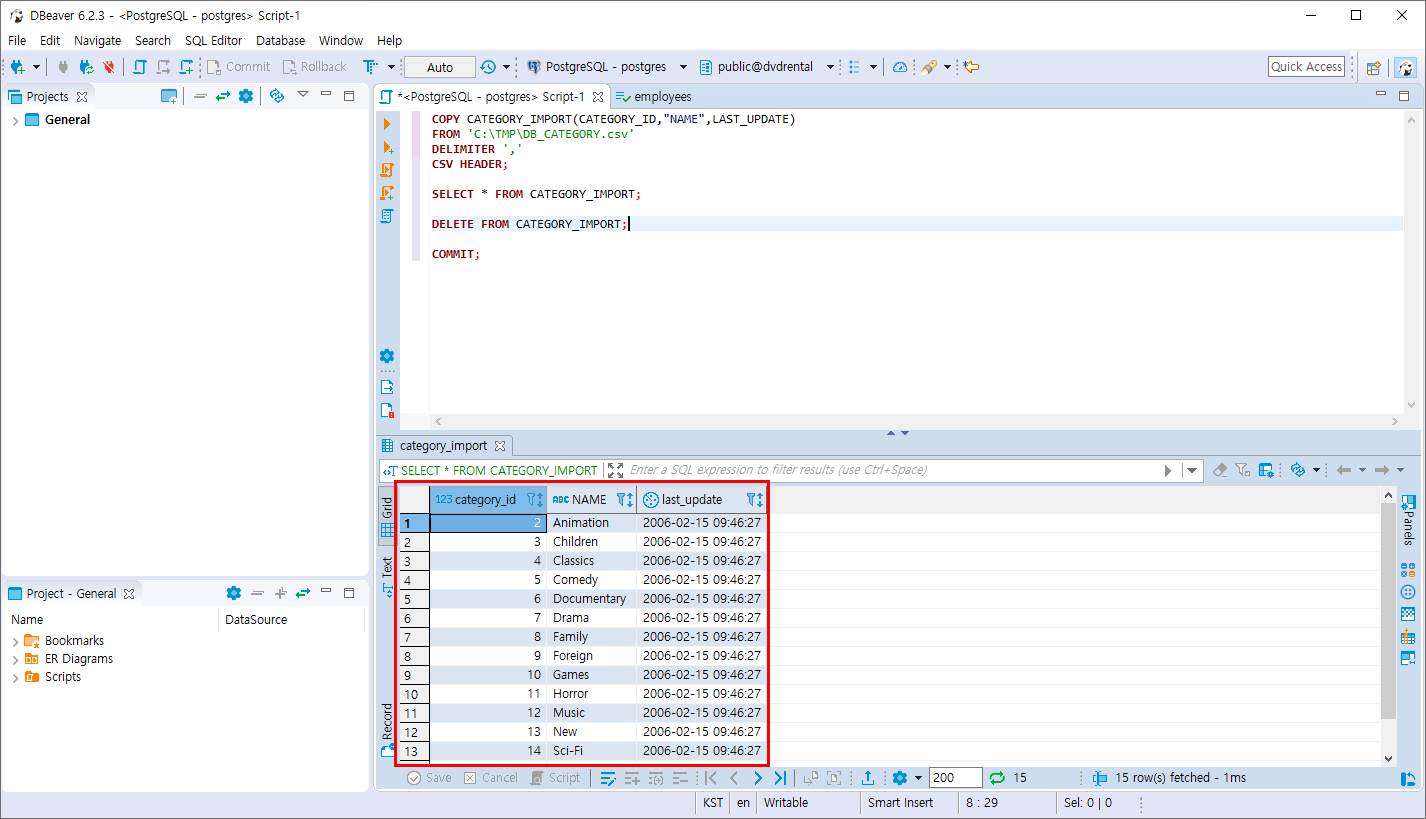
COPY CATEGORY_IMPORT(CATEGORY_ID,"NAME",LAST_UPDATE)
FROM 'C:\TMP\DB_CATEGORY_2.CSV'
DELIMITER ','
CSV HEADER;

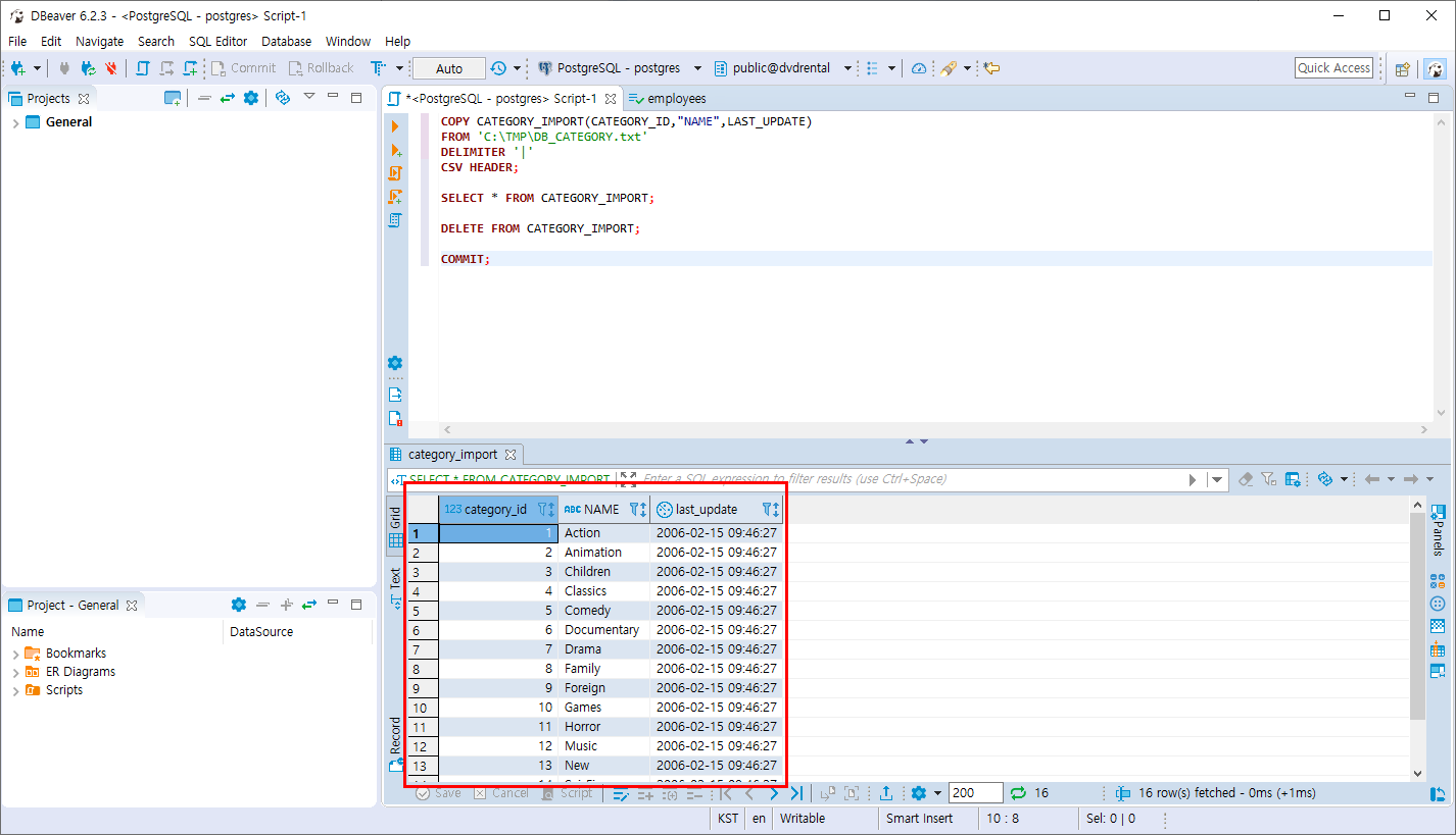
- CATEGORY_IMPORT 테이블 데이터를 모두 삭제합니다.
DELETE FROM CATEGORY_IMPORT;
COMMIT;
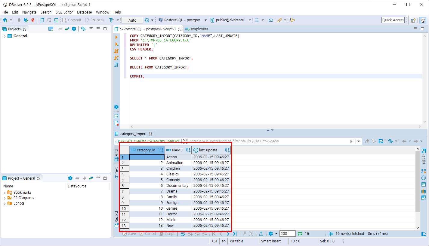
- CATEGORY 테이블에서 EXPORT한 DB_CATEGORY.txt 파일을 CATEGORY_IMPORT 테이블로 IMPORT합니다.
COPY CATEGORY_IMPORT(CATEGORY_ID,"NAME",LAST_UPDATE)
FROM 'C:\TMP\DB_CATEGORY.txt'
DELIMITER '|'
CSV HEADER;

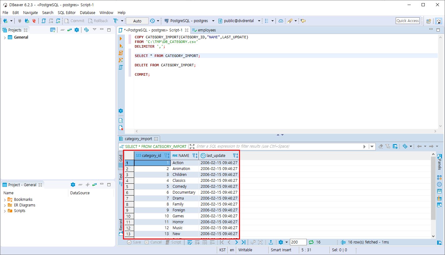
- CATEGORY 테이블에서 EXPORT한 HEADER가 없는 DB_CATEGORY.csv 파일을 CATEGORY_IMPORT 테이블로 IMPORT합니다.
COPY CATEGORY_IMPORT(CATEGORY_ID,"NAME",LAST_UPDATE)
FROM 'C:\TMP\DB_CATEGORY.csv'
DELIMITER ',';

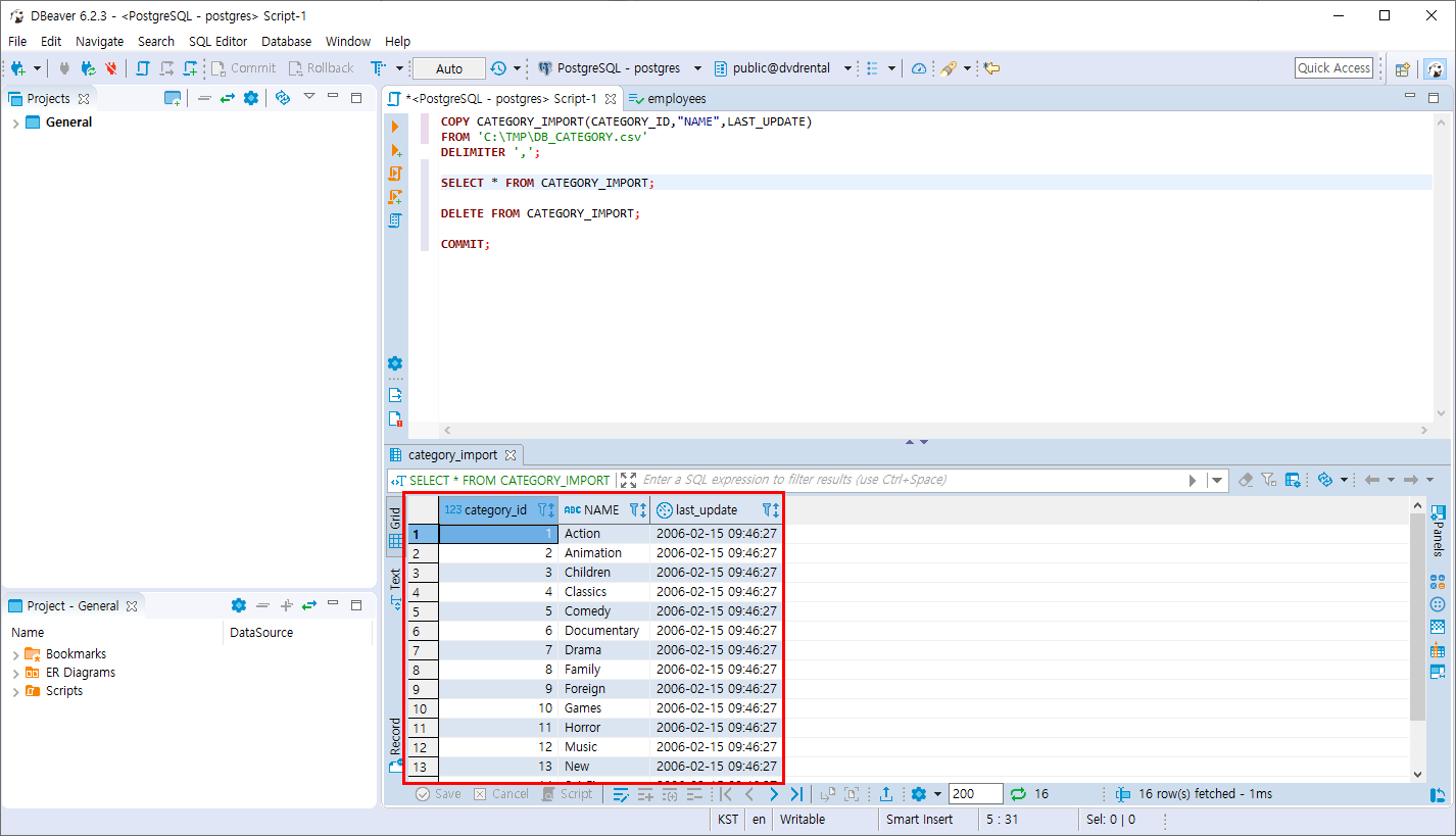
- HEADER가 없는 파일을 SQL 문법에 HEADER을 추가하고 IMPORT 합니다.
COPY CATEGORY_IMPORT(CATEGORY_ID,"NAME",LAST_UPDATE)
FROM 'C:\TMP\DB_CATEGORY.csv'
DELIMITER ','
CSV HEADER;
csv 파일의 첫번째 행을 HEADER로 인식하여 첫번째 행은 누락된 상태로 저장이 됩니다.

반응형
'PostgreSQL > 데이터 조작 및 테이블 관리' 카테고리의 다른 글
| PostgreSQL 테이블 생성 (2) | 2019.11.17 |
|---|---|
| PostgreSQL 데이터 타입 (0) | 2019.11.17 |
| PostgreSQL EXPORT 작업 (0) | 2019.11.16 |
| PostgreSQL UPSERT 문법 (0) | 2019.11.16 |
| PostgreSQL DELETE 문 (0) | 2019.11.16 |
Comments