| 일 | 월 | 화 | 수 | 목 | 금 | 토 |
|---|---|---|---|---|---|---|
| 1 | 2 | 3 | ||||
| 4 | 5 | 6 | 7 | 8 | 9 | 10 |
| 11 | 12 | 13 | 14 | 15 | 16 | 17 |
| 18 | 19 | 20 | 21 | 22 | 23 | 24 |
| 25 | 26 | 27 | 28 | 29 | 30 | 31 |
- SpringJDBC
- 리눅스
- @test
- java spring
- 컨테이너
- Framework
- spring framework
- JDBC TEMPLATE
- STS
- spring aop
- java
- @AspectJ
- @JUnit
- pointcut
- XML
- JdbcTemplate
- 프로퍼티
- AOP
- 마이바티스
- Linux
- Spring JDBC
- @Spring-Test
- POJO
- Spring Boot
- unix
- Dependency Injection
- Di
- Ubunt
- spring
- myBatis
- Today
- Total
개키우는개발자 : )
DBeaver 설치 및 실행 (Window10) 본문
1. 데이터베이스 Tool 설치하기
Download | DBeaver Community
Download Tested and verified for MS Windows 7/8/10, Linux and Mac OS X. DBeaver requires Java 1.8 or higher. Windows and MacOS installers include OpenJDK 11 bundle. If you are on Mac OS X and you do NOT use PKG installer then you will need to setup Java. N
dbeaver.io
1. 사이트를 방문하여 OS에 맞게 다운로드 받습니다.

2. 언어를 선택합니다.

3. 일반적인 프로그램을 설치하듯 Next의 반복..~~

4. 약관에 동의 합니다.

5. Next 진행합니다~ 관리자권한 실행이 뜨면 확인후 다시 next눌러 설치하면 됩니다.

6. Next~~

7. 경로 설정

8. 설치 시작

9. DBeaver 실행

10. 콘센트 모양을 누릅니다.

11.PostgreSQL 을 선택합니다.

12. Database 를 dvdrental 이라고 입력하시고 본인이 설정한 비밀번호를 입력후 테스트접속 후에 접속하시면 됩니다

13. 실행 후 actor table 조회하기

14. Schema 정보 보기

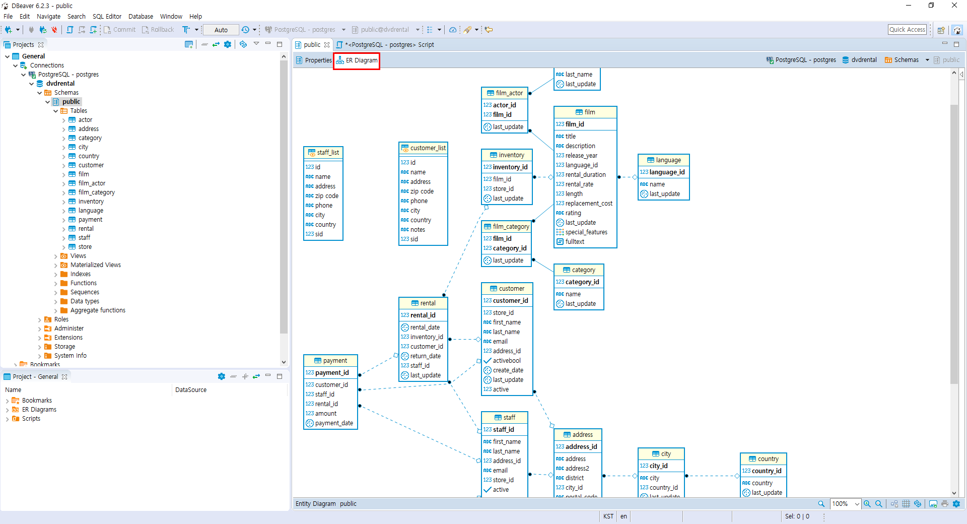
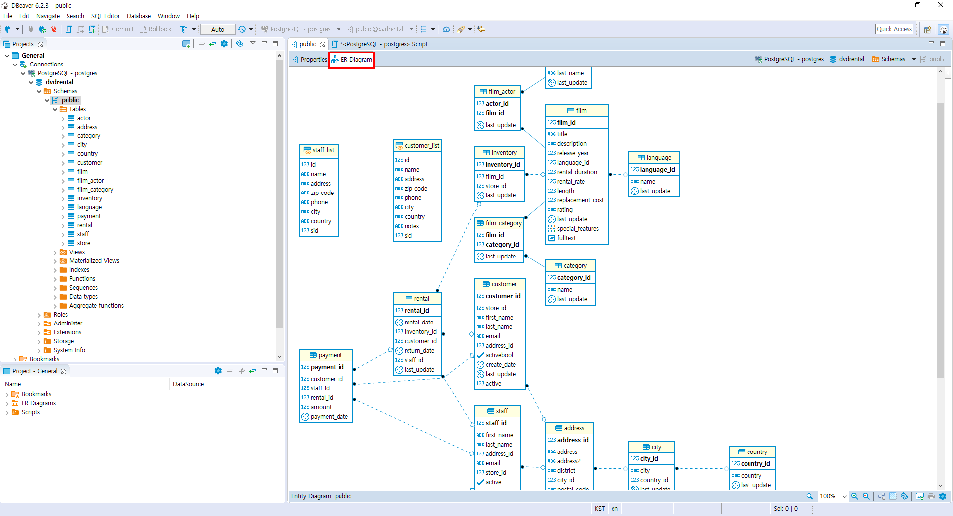
15. ER Diagram 다이어그램 보기

DBeaver Tool 설치후 접속 및 간단한 테스트 방법입니다.
'PostgreSQL > 시작하기 (소개 및 설치)' 카테고리의 다른 글
| PostgreSQL 샘플 DB 설치하기 (13) | 2019.10.26 |
|---|---|
| PostgreSQL 접속하기 (0) | 2019.10.23 |
| PostgreSQL 간단 소개 (0) | 2019.10.23 |
| PostgreSQL 설치 하기 (Windows 10) (0) | 2019.10.23 |