| 일 | 월 | 화 | 수 | 목 | 금 | 토 |
|---|---|---|---|---|---|---|
| 1 | ||||||
| 2 | 3 | 4 | 5 | 6 | 7 | 8 |
| 9 | 10 | 11 | 12 | 13 | 14 | 15 |
| 16 | 17 | 18 | 19 | 20 | 21 | 22 |
| 23 | 24 | 25 | 26 | 27 | 28 | 29 |
| 30 |
Tags
- XML
- myBatis
- @JUnit
- Dependency Injection
- java spring
- JDBC TEMPLATE
- 마이바티스
- Ubunt
- spring framework
- POJO
- 프로퍼티
- STS
- spring
- 컨테이너
- java
- @test
- Di
- Spring JDBC
- JdbcTemplate
- Linux
- @AspectJ
- Spring Boot
- SpringJDBC
- pointcut
- unix
- @Spring-Test
- 리눅스
- Framework
- AOP
- spring aop
Archives
- Today
- Total
개키우는개발자 : )
PostgreSQL CROSS 조인 본문
반응형
실습 테이블 만들기 https://dog-developers.tistory.com/140
CROSS 조인 이란?
두개의 테이블의 CATESIAN PRODUCT 연산의 결과를 출력한다. 데이터 복제에 많이 쓰이는 기법이다.
실습
SELECT
*
FROM
CROSS_T1
CROSS JOIN CROSS_T2;
CATESIAN PRODUCT 연산의 결과를 출력합니다.
링크 : CATESIAN PRODUCT

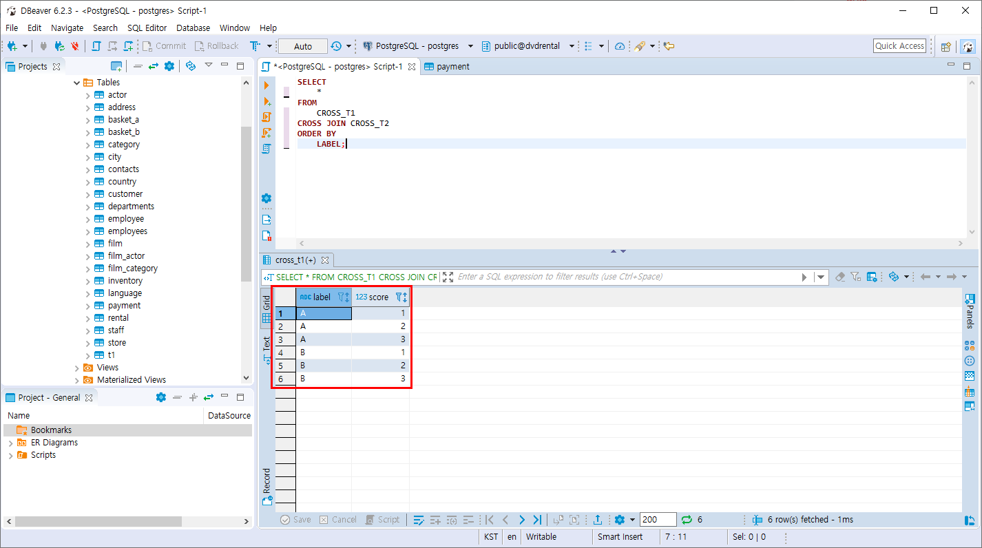
LABEL 컬럼으로 정렬
SELECT
*
FROM
CROSS_T1
CROSS JOIN CROSS_T2
ORDER BY
LABEL;

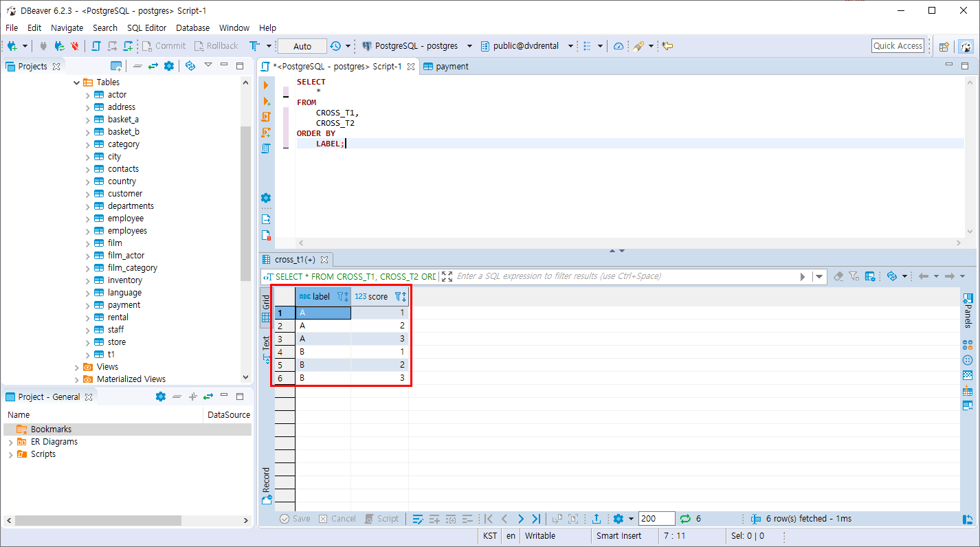
- 같은 표현방법
SELECT
*
FROM
CROSS_T1,
CROSS_T2
ORDER BY
LABEL;

응용
- LABEL A,B의 SCORE 값을 더하고 B는 -1 을 곱하여 서로 다른 부등호의 정수 조회합니다.
SELECT
LABEL,
CASE
WHEN LABEL = 'A' THEN SUM(SCORE)
WHEN LABEL = 'B' THEN SUM(SCORE) * -1
ELSE 0
END AS CALC
FROM
CROSS_T1
CROSS JOIN CROSS_T2
GROUP BY
LABEL
ORDER BY
LABEL;

반응형
'PostgreSQL > 조인과 집계 데이터' 카테고리의 다른 글
| PostgreSQL GROUP BY 절 (0) | 2019.11.05 |
|---|---|
| PostgreSQL NATURAL 조인 (0) | 2019.11.05 |
| PostgreSQL FULL OUTER 조인 (0) | 2019.11.03 |
| PostgreSQL SELF 조인 (6) | 2019.11.03 |
| PostgreSQL OUTER 조인 (0) | 2019.11.03 |
Comments