| 일 | 월 | 화 | 수 | 목 | 금 | 토 |
|---|---|---|---|---|---|---|
| 1 | ||||||
| 2 | 3 | 4 | 5 | 6 | 7 | 8 |
| 9 | 10 | 11 | 12 | 13 | 14 | 15 |
| 16 | 17 | 18 | 19 | 20 | 21 | 22 |
| 23 | 24 | 25 | 26 | 27 | 28 | 29 |
| 30 |
Tags
- Ubunt
- POJO
- @test
- SpringJDBC
- java
- spring
- Di
- 마이바티스
- STS
- Spring Boot
- Framework
- spring aop
- @Spring-Test
- AOP
- Dependency Injection
- unix
- pointcut
- spring framework
- @AspectJ
- @JUnit
- 컨테이너
- 프로퍼티
- Linux
- myBatis
- java spring
- JdbcTemplate
- 리눅스
- XML
- JDBC TEMPLATE
- Spring JDBC
Archives
- Today
- Total
개키우는개발자 : )
PostgreSQL FULL OUTER 조인 본문
반응형
실습 테이블 만들기 https://dog-developers.tistory.com/140
FULL OUTER 조인 이란?
INNER,LEFT OUTER,RIGHT OUTER 조인 집합을 모두 출력하는 조인 방식이다. 즉 두 테이블간 출력가능한 모든 데이터를 포함한 집합을 출력한다.
실습
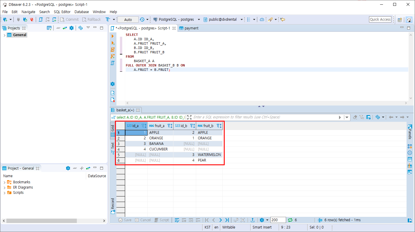
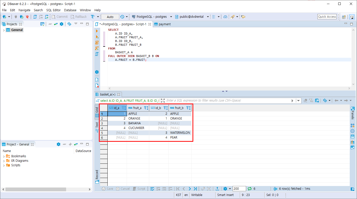
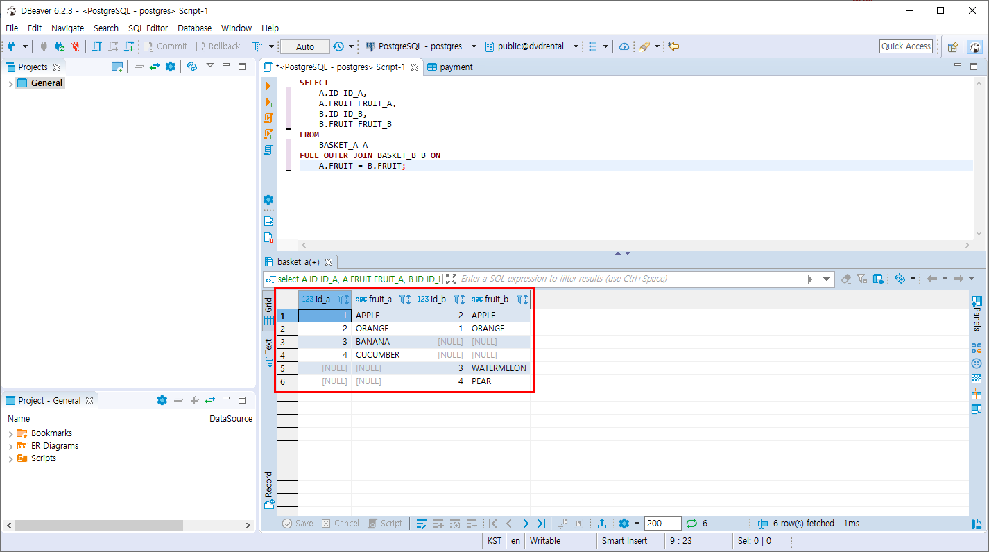
- A와 B의 테이블을 FRUIT 컬럼 기준으로 FULL OUTER 조인 합니다.

SELECT
A.ID ID_A,
A.FRUIT FRUIT_A,
B.ID ID_B,
B.FRUIT FRUIT_B
FROM
BASKET_A A
FULL OUTER JOIN BASKET_B B ON
A.FRUIT = B.FRUIT;
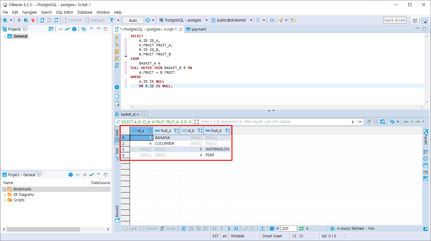
ID_A -> 1,2는 INNER JOIN , 3,4는 LEFT OUTER 조인 , ID_B -> 3,4는 RIGHT OUTER 조인

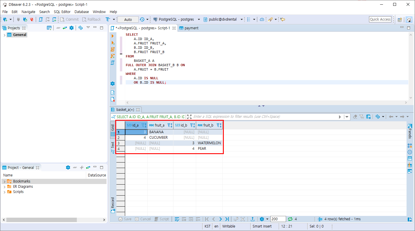
- A와 B의 테이블을 FRUIT 컬럼 기준으로 FULL OUTER 조인합니다. A.ID가 NULL 혹은 B.ID가 널인 값을 조회합니다.

SELECT
A.ID ID_A,
A.FRUIT FRUIT_A,
B.ID ID_B,
B.FRUIT FRUIT_B
FROM
BASKET_A A
FULL OUTER JOIN BASKET_B B ON
A.FRUIT = B.FRUIT
WHERE
A.ID IS NULL
OR B.ID IS NULL;

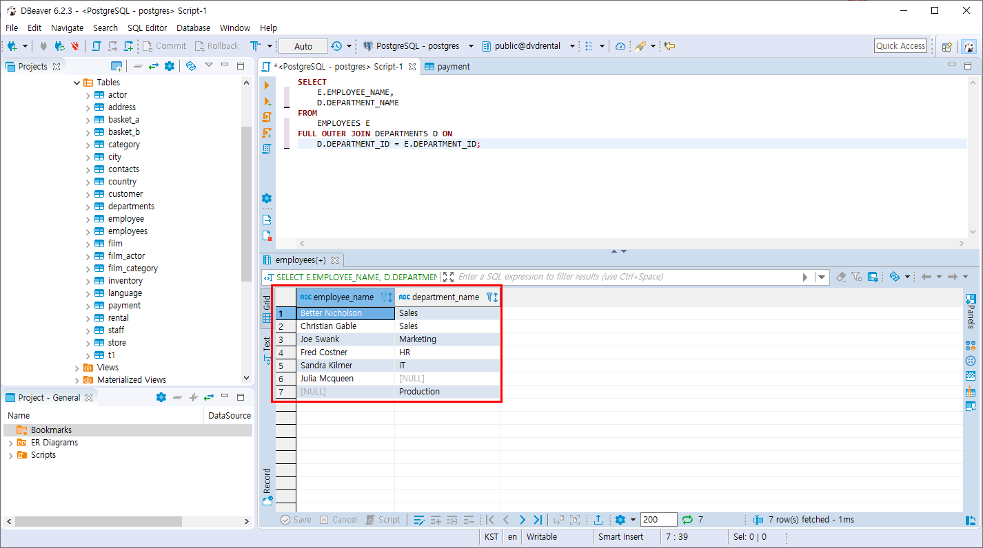
- EMPLOYEES 테이블과 DEPARTMENTS 테이블을 FULL OUTER 조인 합니다.

SELECT
E.EMPLOYEE_NAME,
D.DEPARTMENT_NAME
FROM
EMPLOYEES E
FULL OUTER JOIN DEPARTMENTS D ON
D.DEPARTMENT_ID = E.DEPARTMENT_ID;
INNER JOIN( 부서와 인원이 모두 있는 집합) -> 1,2,3,4,5라인
LEFT JOIN( 부서가 없는 직원) -> 6라인
RIGHT JOIN(직원이 없는 부서) -> 7라인

- EMPLOYEES 테이블과 DEPARTMENTS 테이블을 FULL OUTER 조인 합니다. 소속한 직원이 없는 부서만 출력 합니다.

-- FULL OUTER JOIN을 사용하는 방법
SELECT
E.EMPLOYEE_NAME,
D.DEPARTMENT_NAME
FROM
EMPLOYEES E
FULL OUTER JOIN DEPARTMENTS D ON
D.DEPARTMENT_ID = E.DEPARTMENT_ID
WHERE E.EMPLOYEE_NAME IS NULL;
######################################
-- RIGHT JOIN을 사용하는 방법
SELECT
E.EMPLOYEE_NAME,
D.DEPARTMENT_NAME
FROM
EMPLOYEES E
RIGHT JOIN DEPARTMENTS D ON
D.DEPARTMENT_ID = E.DEPARTMENT_ID
WHERE E.EMPLOYEE_NAME IS NULL;
조회되는 결과는 같다

- EMPLOYEES 테이블과 DEPARTMENTS 테이블을 FULL OUTER 조인 합니다. 소속한 부서가 없는 직원만 출력 합니다.

-- FULL OUTER JOIN을 사용하는 방법
SELECT
E.EMPLOYEE_NAME,
D.DEPARTMENT_NAME
FROM
EMPLOYEES E
FULL OUTER JOIN DEPARTMENTS D ON
D.DEPARTMENT_ID = E.DEPARTMENT_ID
WHERE D.DEPARTMENT_ID IS NULL;
######################################
-- LEFT JOIN을 사용하는 방법
SELECT
E.EMPLOYEE_NAME,
D.DEPARTMENT_NAME
FROM
EMPLOYEES E
LEFT JOIN DEPARTMENTS D ON
D.DEPARTMENT_ID = E.DEPARTMENT_ID
WHERE D.DEPARTMENT_ID IS NULL;
조회되는 결과는 같다

반응형
'PostgreSQL > 조인과 집계 데이터' 카테고리의 다른 글
| PostgreSQL NATURAL 조인 (0) | 2019.11.05 |
|---|---|
| PostgreSQL CROSS 조인 (0) | 2019.11.03 |
| PostgreSQL SELF 조인 (6) | 2019.11.03 |
| PostgreSQL OUTER 조인 (0) | 2019.11.03 |
| PostgreSQL INNER 조인 (0) | 2019.11.03 |
Comments