| 일 | 월 | 화 | 수 | 목 | 금 | 토 |
|---|---|---|---|---|---|---|
| 1 | 2 | 3 | 4 | 5 | 6 | 7 |
| 8 | 9 | 10 | 11 | 12 | 13 | 14 |
| 15 | 16 | 17 | 18 | 19 | 20 | 21 |
| 22 | 23 | 24 | 25 | 26 | 27 | 28 |
| 29 | 30 | 31 |
Tags
- 마이바티스
- pointcut
- SpringJDBC
- Framework
- JDBC TEMPLATE
- java
- spring
- STS
- 컨테이너
- JdbcTemplate
- myBatis
- 프로퍼티
- spring aop
- 리눅스
- spring framework
- Dependency Injection
- @AspectJ
- java spring
- @Spring-Test
- @test
- Spring JDBC
- unix
- @JUnit
- Ubunt
- POJO
- Linux
- XML
- AOP
- Spring Boot
- Di
Archives
- Today
- Total
개키우는개발자 : )
PostgreSQL 실습문제1 본문
반응형
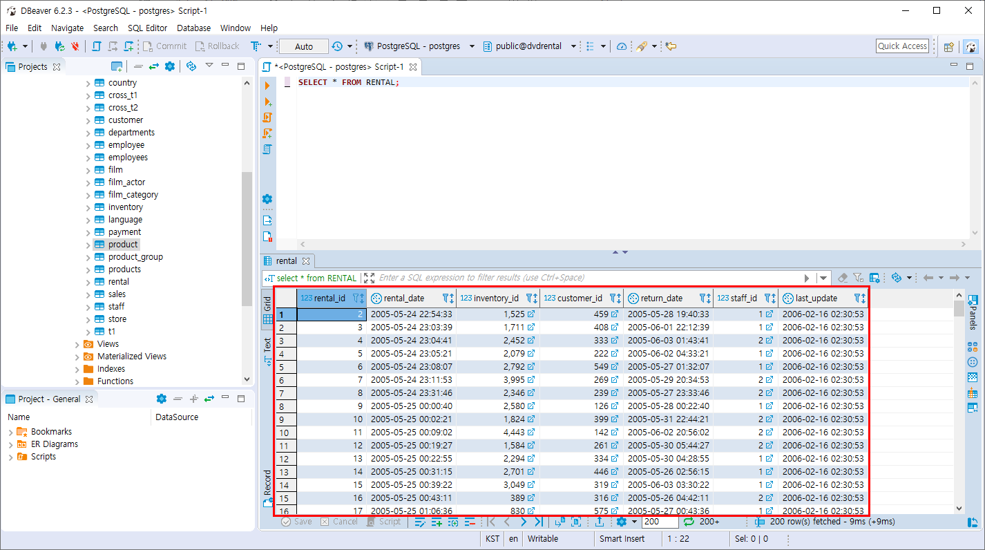
RENTAL 테이블을 이용하여 연, 연월, 연월일, 전체 각각의 기준으로 RENTAL_ID 기준 렌탈이 일어난 횟수를 출력하세요.
(전체 데이터 기준으로 모든 행을 출력합니다)
SELECT * FROM RENTAL;

- 연별 조회
SELECT
TO_CHAR(RENTAL_DATE, 'YYYY'),
COUNT(*)
FROM
RENTAL
GROUP BY
TO_CHAR(RENTAL_DATE, 'YYYY')
ORDER BY
TO_CHAR(RENTAL_DATE, 'YYYY')

- 연월 조회
SELECT
TO_CHAR(RENTAL_DATE, 'YYYYMM'),
COUNT(*)
FROM
RENTAL
GROUP BY
TO_CHAR(RENTAL_DATE, 'YYYYMM')
ORDER BY
TO_CHAR(RENTAL_DATE, 'YYYYMM')

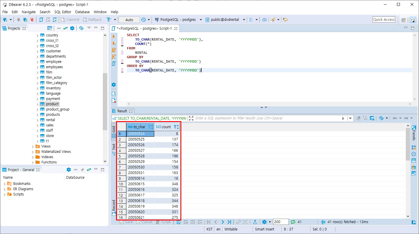
- 연월일 조회
SELECT
TO_CHAR(RENTAL_DATE, 'YYYYMMDD'),
COUNT(*)
FROM
RENTAL
GROUP BY
TO_CHAR(RENTAL_DATE, 'YYYYMMDD')
ORDER BY
TO_CHAR(RENTAL_DATE, 'YYYYMMDD')

- 전체
SELECT COUNT(*) FROM RENTAL;

- ROLLUP을 이용하여 모든 정보를 조회하기
SELECT
TO_CHAR(RENTAL_DATE, 'YYYY') AS YEAR,
TO_CHAR(RENTAL_DATE, 'MM') AS MONTH,
TO_CHAR(RENTAL_DATE, 'DD') AS DAY,
COUNT(*)
FROM
RENTAL
GROUP BY
ROLLUP( TO_CHAR(RENTAL_DATE, 'YYYY'),
TO_CHAR(RENTAL_DATE, 'MM'),
TO_CHAR(RENTAL_DATE, 'DD') )

반응형
'PostgreSQL > 조인과 집계 데이터' 카테고리의 다른 글
| PostgreSQL 실습문제2 (0) | 2019.11.09 |
|---|---|
| PostgreSQL LAG,LEAD 함수 (0) | 2019.11.09 |
| PostgreSQL ROW_NUMBER, RANK, DENSE_RANK 함수 (0) | 2019.11.09 |
| PostgreSQL 분석함수 AVG 함수 (0) | 2019.11.09 |
| PostgreSQL 분석함수 (0) | 2019.11.09 |
Comments