| 일 | 월 | 화 | 수 | 목 | 금 | 토 |
|---|---|---|---|---|---|---|
| 1 | ||||||
| 2 | 3 | 4 | 5 | 6 | 7 | 8 |
| 9 | 10 | 11 | 12 | 13 | 14 | 15 |
| 16 | 17 | 18 | 19 | 20 | 21 | 22 |
| 23 | 24 | 25 | 26 | 27 | 28 | 29 |
| 30 |
Tags
- Spring JDBC
- java spring
- Spring Boot
- Di
- 리눅스
- java
- STS
- @test
- unix
- Framework
- spring
- @AspectJ
- spring framework
- 마이바티스
- 프로퍼티
- @Spring-Test
- spring aop
- Linux
- SpringJDBC
- myBatis
- POJO
- @JUnit
- Dependency Injection
- pointcut
- AOP
- JDBC TEMPLATE
- JdbcTemplate
- 컨테이너
- XML
- Ubunt
Archives
- Today
- Total
개키우는개발자 : )
PostgreSQL UNION 연산 , UNION ALL 연산 본문
반응형
UNION 이란?
두 개 이상의 SELECT 문들의 결과 집합을 단일 결과 집합으로 결합하며 결합 시 중복된 데이터는 제거된다.
기본 문법
두 개의 SELECT문 간 컬럼의 개수는 동일해야 하며 해당 순서의 열에는 서로 호환되는 데이터 유형 이어야 합니다.
두 개의 SELECT문에서 중복되는 데이터 값이 있다면 중복은 제거된다.
ORDER BY로 정렬하고자 할 경우 맨 마지막 SELECT문에 ORDER BY 절을 사용한다.
SELECT
COLUMN_1_1,
COLUMN_1_2
FROM
TABLE_NAME_1
UNION
SELECT
COLUMN_2_1,
COLUMN_2_2
FROM
TABLE_NAME_2;
실습
- SALES2007_1 , SALES2007_2 UNION 연산 조회
SELECT
*
FROM
SALES2007_1
UNION
SELECT
*
FROM
SALES2007_2;
* 은 모든 컬럼의 값이 중복되면 데이터는 제거가 됩니다.

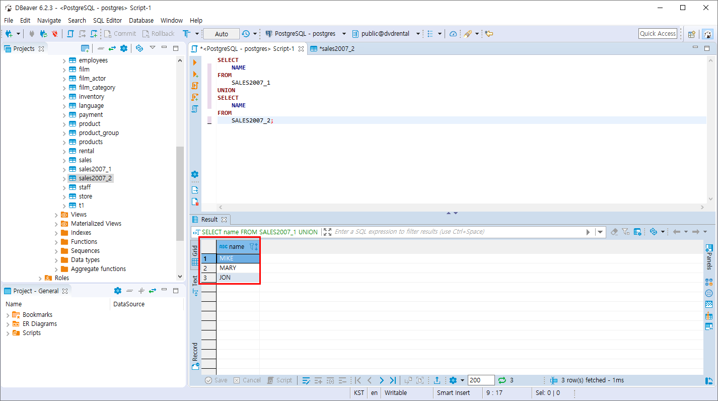
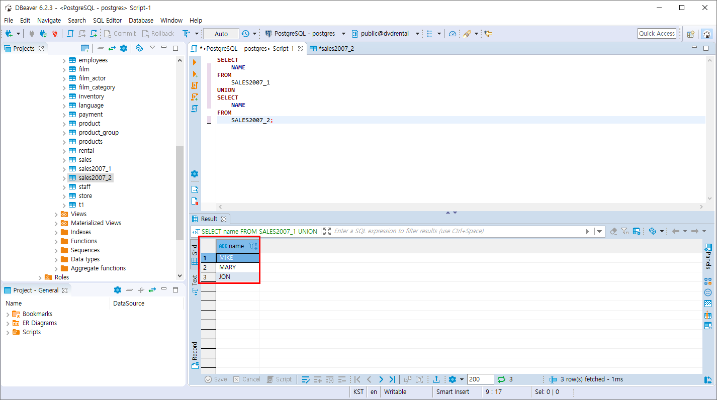
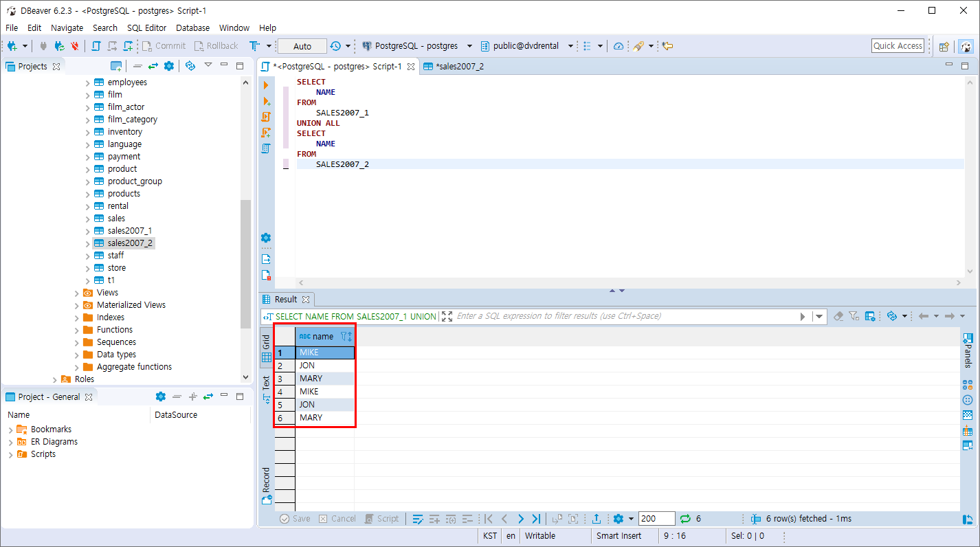
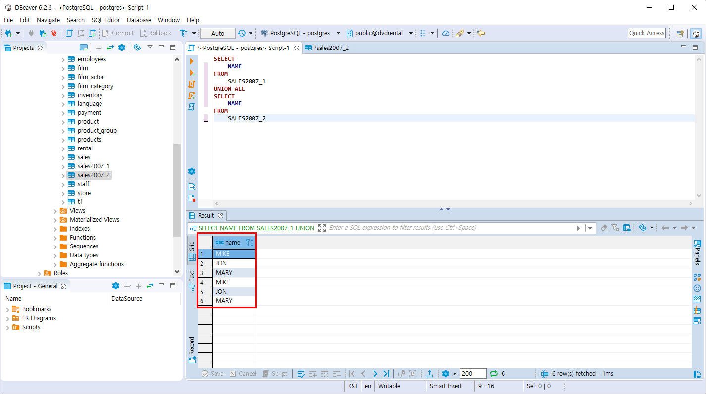
SELECT
NAME
FROM
SALES2007_1
UNION
SELECT
NAME
FROM
SALES2007_2;
이름 중복 제거

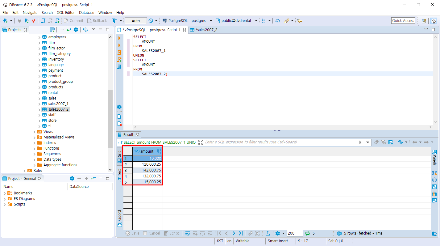
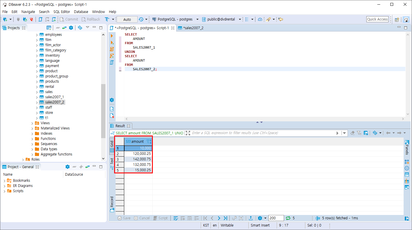
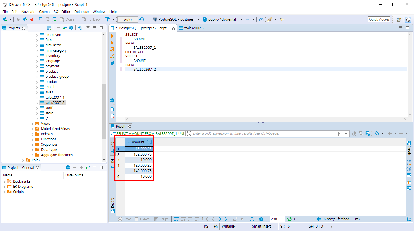
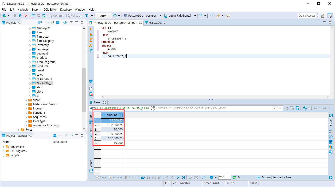
SELECT
AMOUNT
FROM
SALES2007_1
UNION
SELECT
AMOUNT
FROM
SALES2007_2;
AMOUNT 값 중복 제거

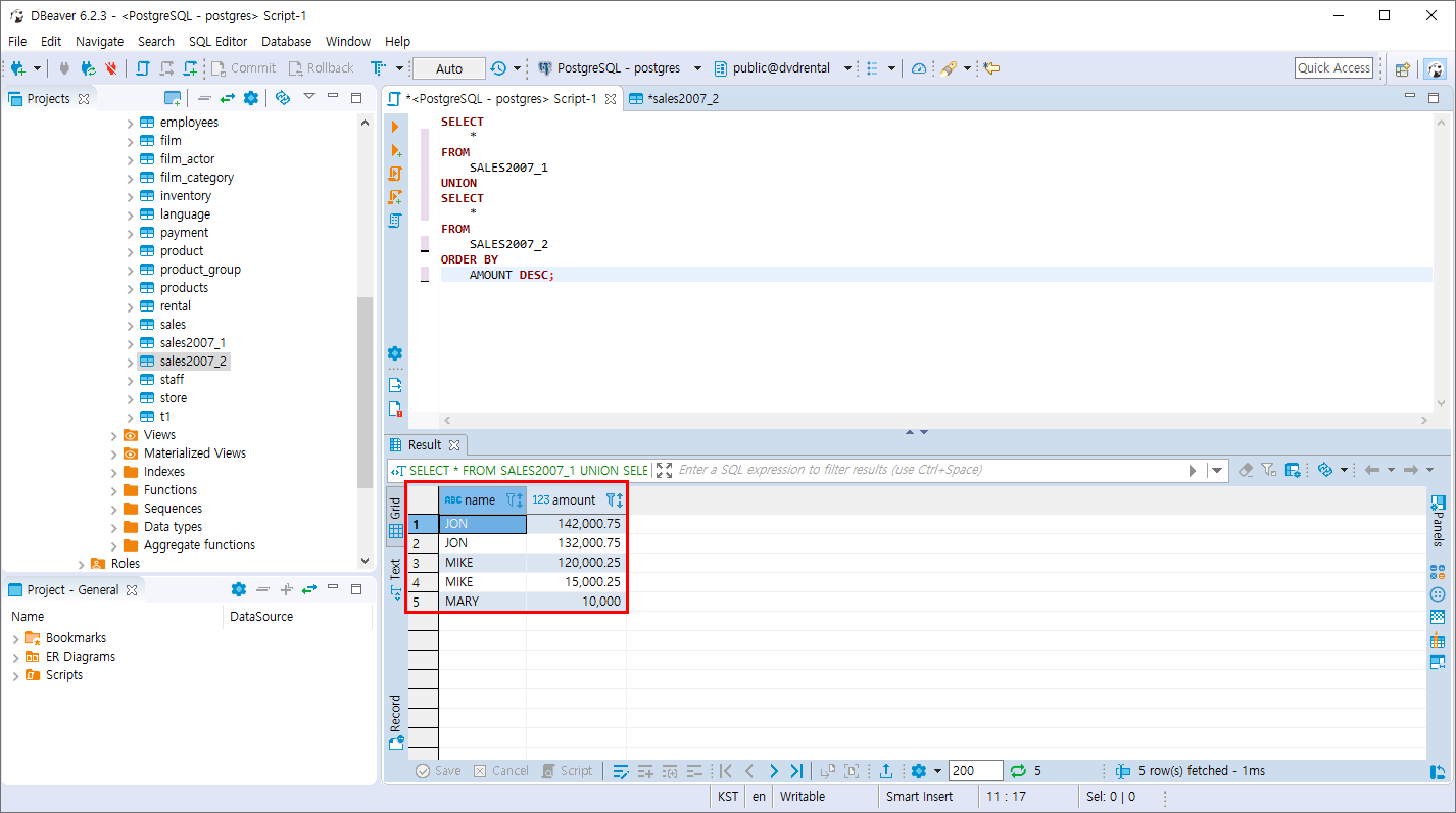
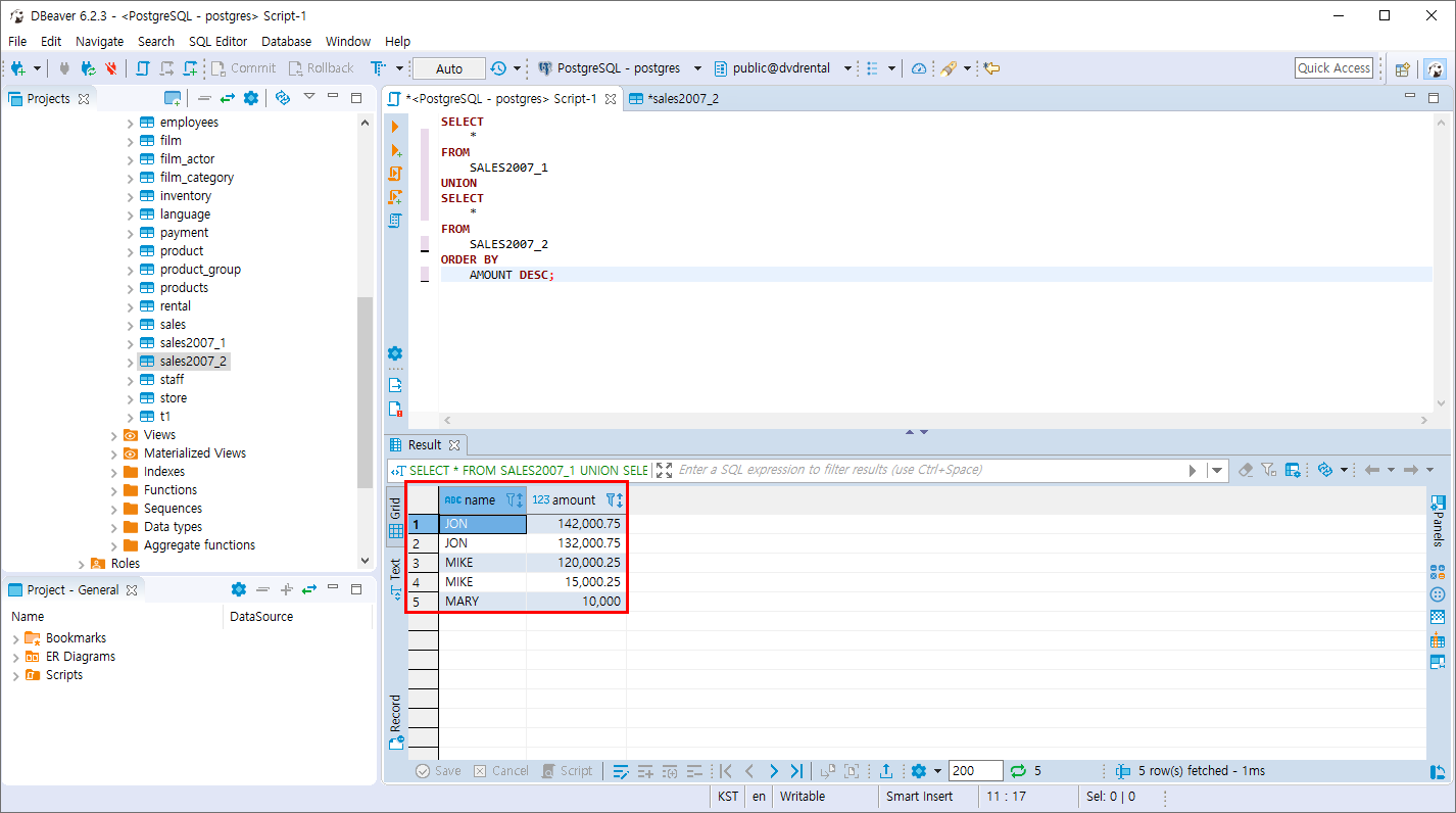
- UNION 연산 시 ORDER BY 적용 하기
SELECT
*
FROM
SALES2007_1
UNION
SELECT
*
FROM
SALES2007_2
ORDER BY
AMOUNT DESC;
ORDER BY 문은 맨 마지막 SELECT문에 작성합니다.

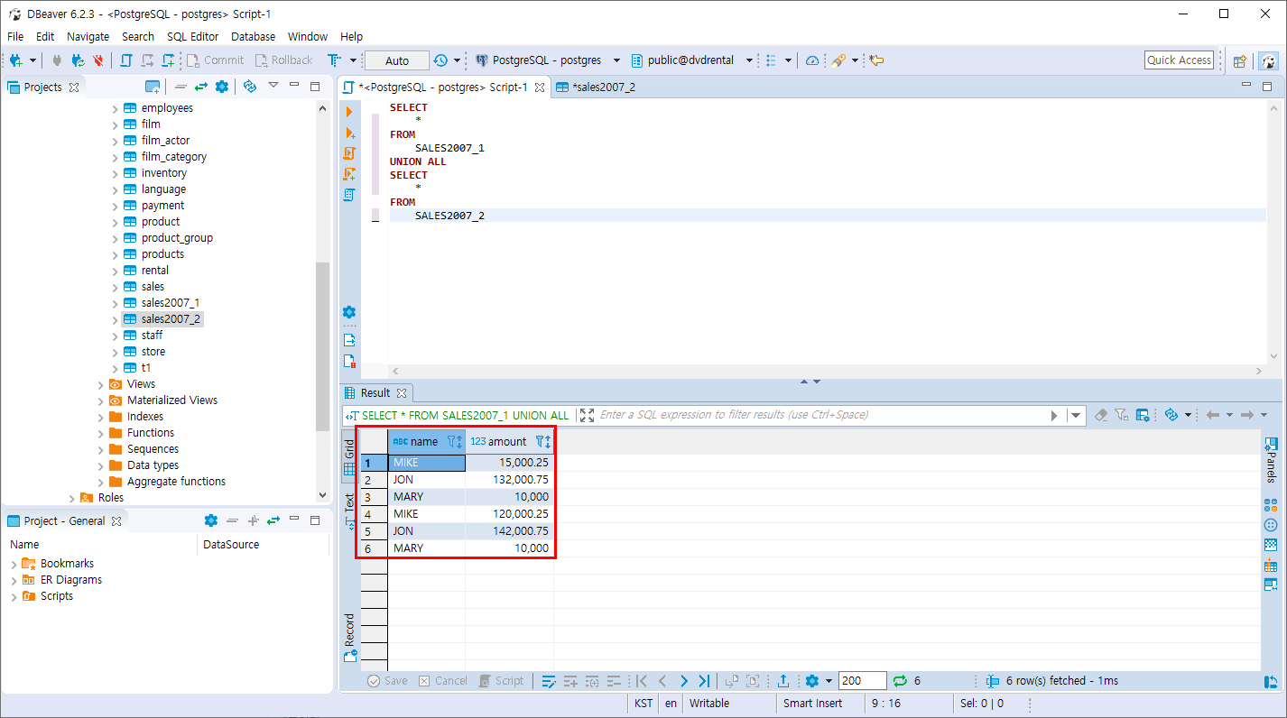
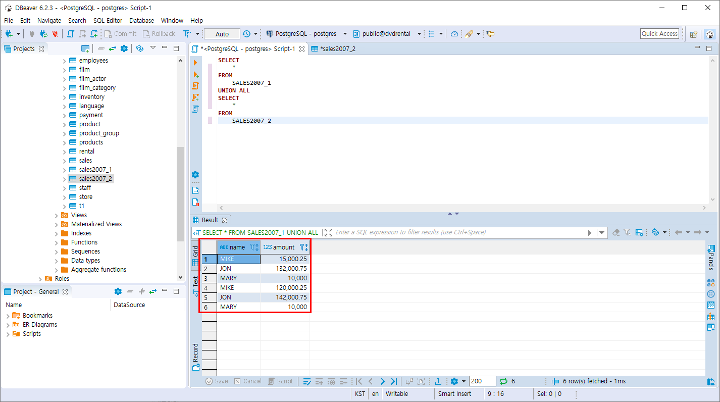
UNION ALL 이란
두 개 이상의 SELECT 문들의 결과 집합을 단일 결과 집합으로 결합하며 결합시 중복된 데이터도 모두 출력 합니다.
실습
- SALES2007_1 , SALES2007_2 UNION ALL 연산 조회
SELECT
*
FROM
SALES2007_1
UNION ALL
SELECT
*
FROM
SALES2007_2
중복되는 값이 있더라도 하나의 집합으로 결합하여 조회합니다.

SELECT
NAME
FROM
SALES2007_1
UNION ALL
SELECT
NAME
FROM
SALES2007_2

SELECT
AMOUNT
FROM
SALES2007_1
UNION ALL
SELECT
AMOUNT
FROM
SALES2007_2

ORDER BY문 적용하기
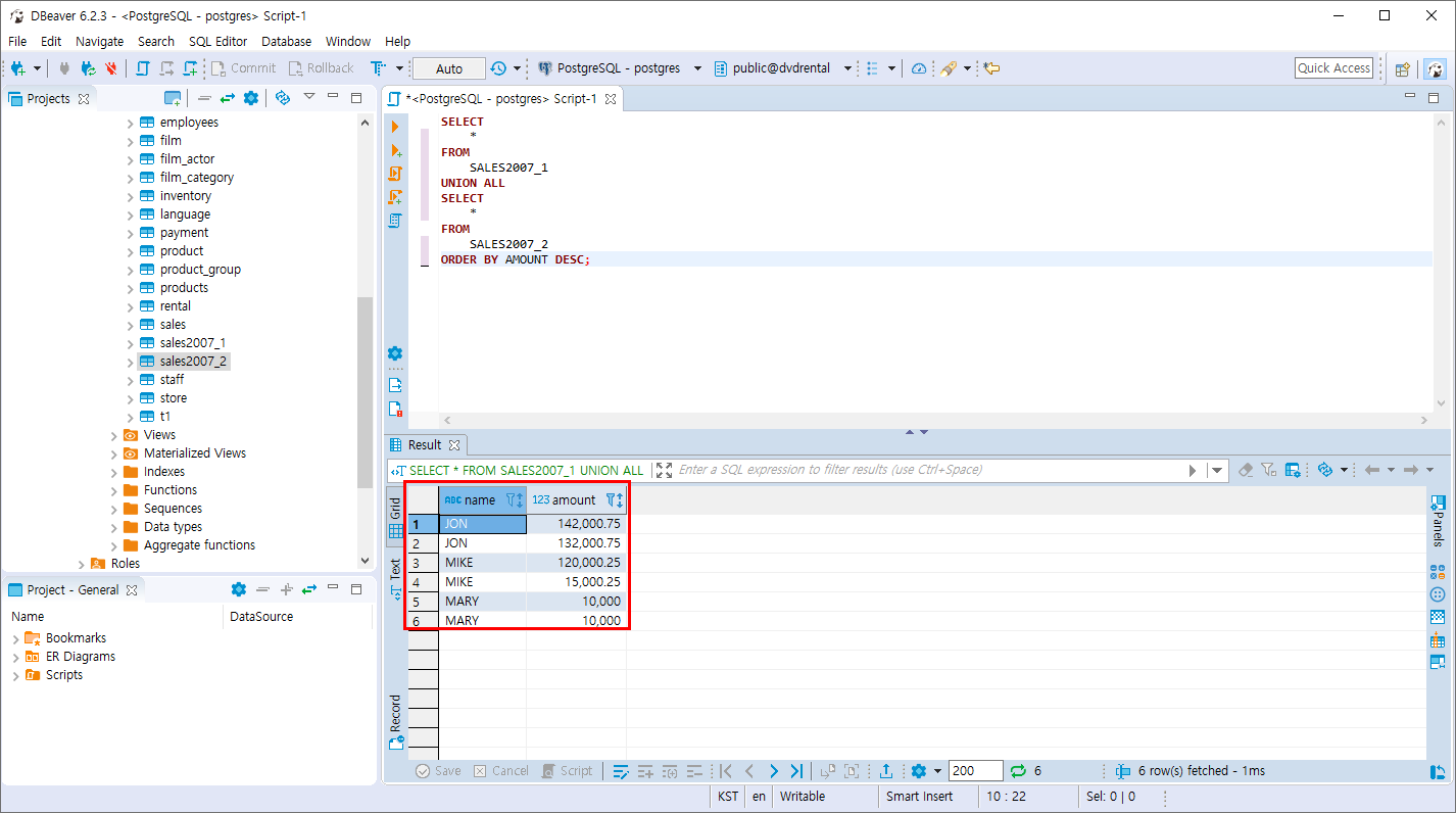
SELECT
*
FROM
SALES2007_1
UNION ALL
SELECT
*
FROM
SALES2007_2
ORDER BY AMOUNT DESC;
가장 마지막 SELECT 문에 적용 합니다.

반응형
'PostgreSQL > 집합 연산자와 서브쿼리' 카테고리의 다른 글
| PostgreSQL ANY 연산자 (0) | 2019.11.10 |
|---|---|
| PostgreSQL 서브쿼리 (0) | 2019.11.10 |
| PostgreSQL EXCEPT 연산 (0) | 2019.11.10 |
| PostgreSQL INTERSECT 연산 (0) | 2019.11.10 |
| PostgreSQL 집합 연산자 실습 테이블 만들기 (0) | 2019.11.10 |
Comments