| 일 | 월 | 화 | 수 | 목 | 금 | 토 |
|---|---|---|---|---|---|---|
| 1 | ||||||
| 2 | 3 | 4 | 5 | 6 | 7 | 8 |
| 9 | 10 | 11 | 12 | 13 | 14 | 15 |
| 16 | 17 | 18 | 19 | 20 | 21 | 22 |
| 23 | 24 | 25 | 26 | 27 | 28 | 29 |
| 30 |
Tags
- Spring Boot
- spring
- 마이바티스
- POJO
- Linux
- @Spring-Test
- @JUnit
- Ubunt
- Di
- @test
- STS
- spring framework
- pointcut
- java spring
- Spring JDBC
- SpringJDBC
- 프로퍼티
- myBatis
- JdbcTemplate
- java
- XML
- spring aop
- AOP
- 컨테이너
- @AspectJ
- 리눅스
- unix
- JDBC TEMPLATE
- Framework
- Dependency Injection
Archives
- Today
- Total
개키우는개발자 : )
PostgreSQL 서브쿼리 본문
반응형
서브쿼리 란?
서브쿼리는 SQL문 내에서 메인 쿼리가 아닌 하위에 존재하는 쿼리를 말하며, 서브쿼리를 활용함으로써 다양한 결과를 도출 할 수 있다.
실습
- FILM 테이블의 RENTAL_RATE 의 평균값을 구하고, 계산된 평균값 보다 큰 RENTAL_RATE 의 값을 조회합니다.
1. FILM 테이블의 RENTAL_RATE컬럼의 평균값을 구하기.
SELECT
AVG(RENTAL_RATE)
FROM
FILM;

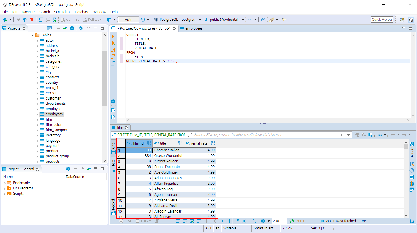
2. RENTAL_RATE의 평균 보다 큰 RENTAL_RATE 구하기
SELECT
FILM_ID,
TITLE,
RENTAL_RATE
FROM
FILM
WHERE RENTAL_RATE > 2.98;

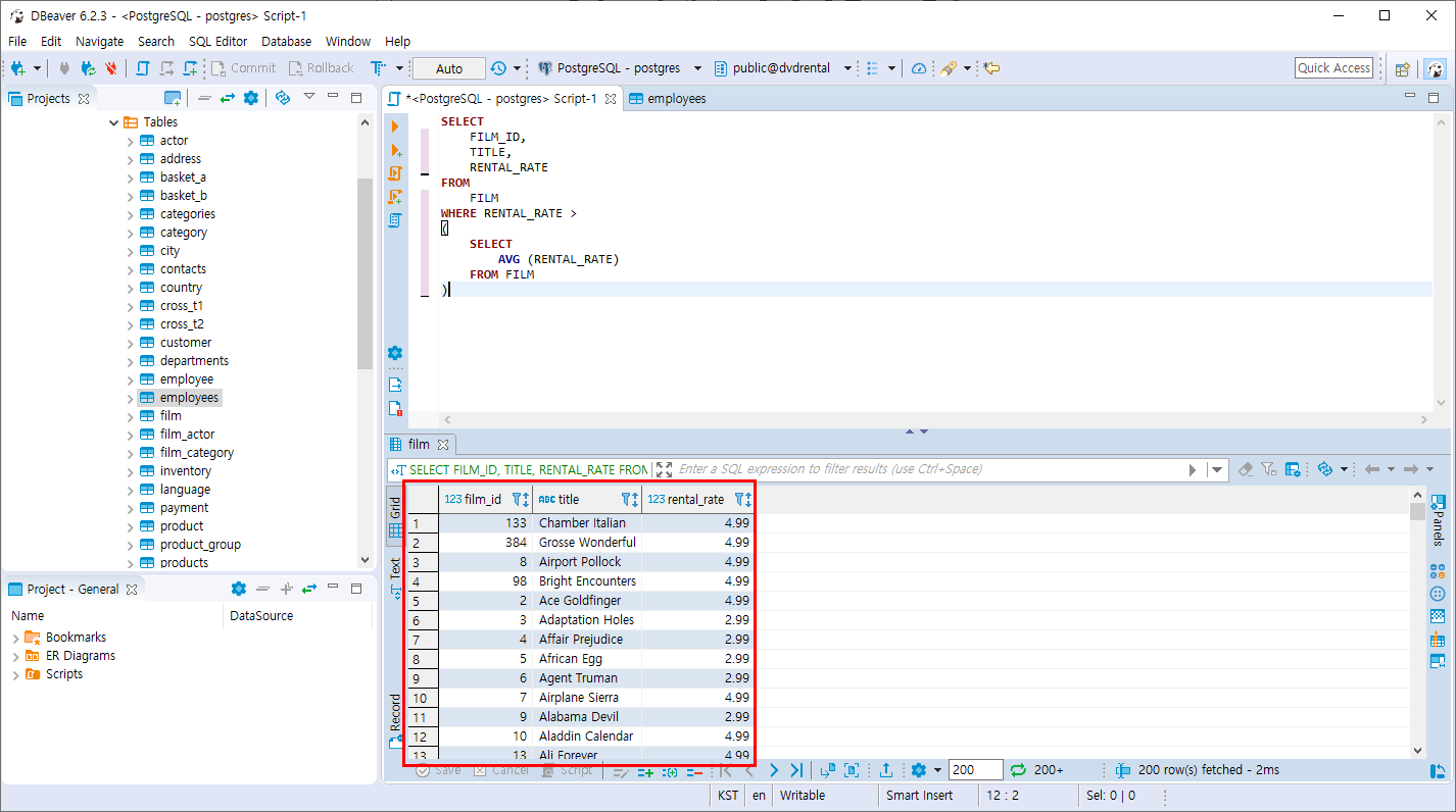
3. 2개의 SQL을 결합하여 하나의 SQL문으로 두번째의 결과값과 같은 결과를 조회합니다.
중첩 서브쿼리를 활용하여 조회
메인 SQL -> 서브SQL
SELECT
FILM_ID,
TITLE,
RENTAL_RATE
FROM
FILM
WHERE RENTAL_RATE >
(
SELECT
AVG (RENTAL_RATE)
FROM FILM
)
평균값을 직접 입력하는 방식이 아닌 중첩 서브쿼리를 활용하여 변할 수 있는 평균 값을 항상 비교하여 조회합니다.

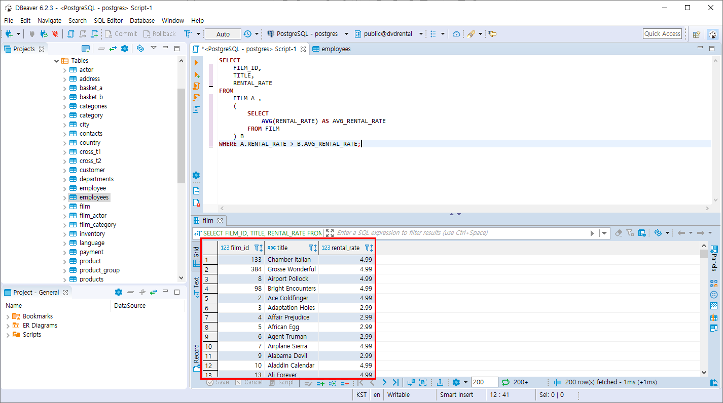
인라인 뷰 서브쿼리를 활용하여 조회
메인 SQL -> 인라인 SQL
SELECT
FILM_ID,
TITLE,
RENTAL_RATE
FROM
FILM A ,
(
SELECT
AVG(RENTAL_RATE) AS AVG_RENTAL_RATE
FROM FILM
) B
WHERE A.RENTAL_RATE > B.AVG_RENTAL_RATE;
JOIN 하듯이 FROM절 안에 쿼리문을 작성 합니다.

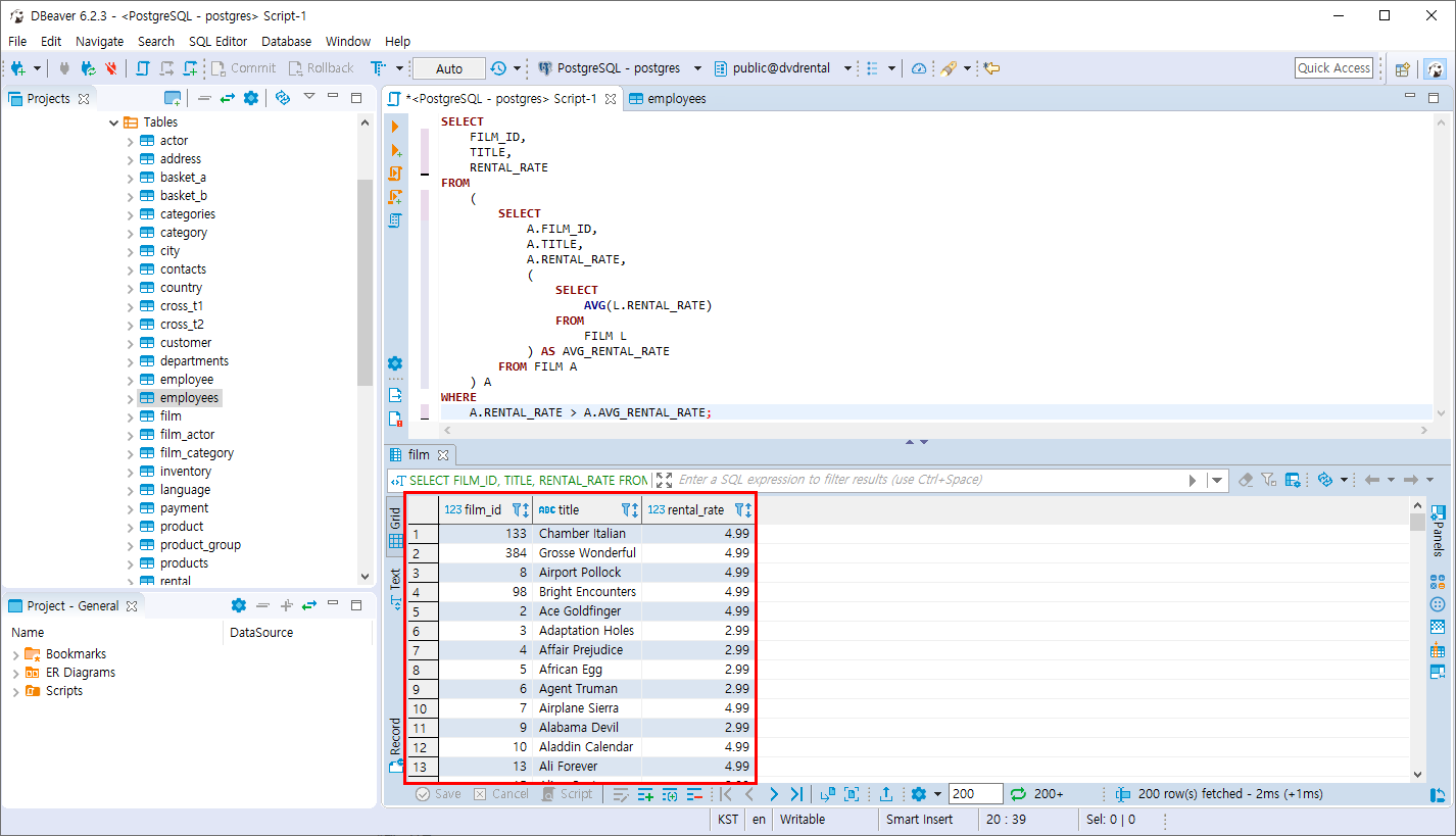
스칼라 서브쿼리를 활용하여 조회
메인 SQL -> 인라인 SQL -> 스칼라 SQL
SELECT
FILM_ID,
TITLE,
RENTAL_RATE
FROM
(
SELECT
A.FILM_ID,
A.TITLE,
A.RENTAL_RATE,
(
SELECT
AVG(L.RENTAL_RATE)
FROM
FILM L
) AS AVG_RENTAL_RATE
FROM FILM A
) A
WHERE
A.RENTAL_RATE > A.AVG_RENTAL_RATE;

SQL 은 동일한 집합 조회할 때 여러 방법의 SQL방법이 존재합니다. 데이터 결과가 동일하면 -> 동일한 SQL입니다.
반응형
'PostgreSQL > 집합 연산자와 서브쿼리' 카테고리의 다른 글
| PostgreSQL ALL 연산자 (0) | 2019.11.10 |
|---|---|
| PostgreSQL ANY 연산자 (0) | 2019.11.10 |
| PostgreSQL EXCEPT 연산 (0) | 2019.11.10 |
| PostgreSQL INTERSECT 연산 (0) | 2019.11.10 |
| PostgreSQL UNION 연산 , UNION ALL 연산 (0) | 2019.11.10 |
Comments