| 일 | 월 | 화 | 수 | 목 | 금 | 토 |
|---|---|---|---|---|---|---|
| 1 | ||||||
| 2 | 3 | 4 | 5 | 6 | 7 | 8 |
| 9 | 10 | 11 | 12 | 13 | 14 | 15 |
| 16 | 17 | 18 | 19 | 20 | 21 | 22 |
| 23 | 24 | 25 | 26 | 27 | 28 | 29 |
| 30 |
Tags
- JDBC TEMPLATE
- 컨테이너
- java spring
- JdbcTemplate
- pointcut
- spring aop
- Framework
- unix
- 마이바티스
- STS
- myBatis
- Spring Boot
- Ubunt
- spring framework
- AOP
- @test
- 프로퍼티
- Di
- java
- Spring JDBC
- POJO
- spring
- XML
- @Spring-Test
- Linux
- @JUnit
- @AspectJ
- 리눅스
- Dependency Injection
- SpringJDBC
Archives
- Today
- Total
개키우는개발자 : )
PostgreSQL ANY 연산자 본문
반응형
ANY 연산자란?
값을 서브 쿼리에 의해 반환된 값 집합과 비교한다. ANY 연산자는 서브쿼리의 값이 어떠한 값이라도 만족을 하면 조건이 성립됩니다.
실습
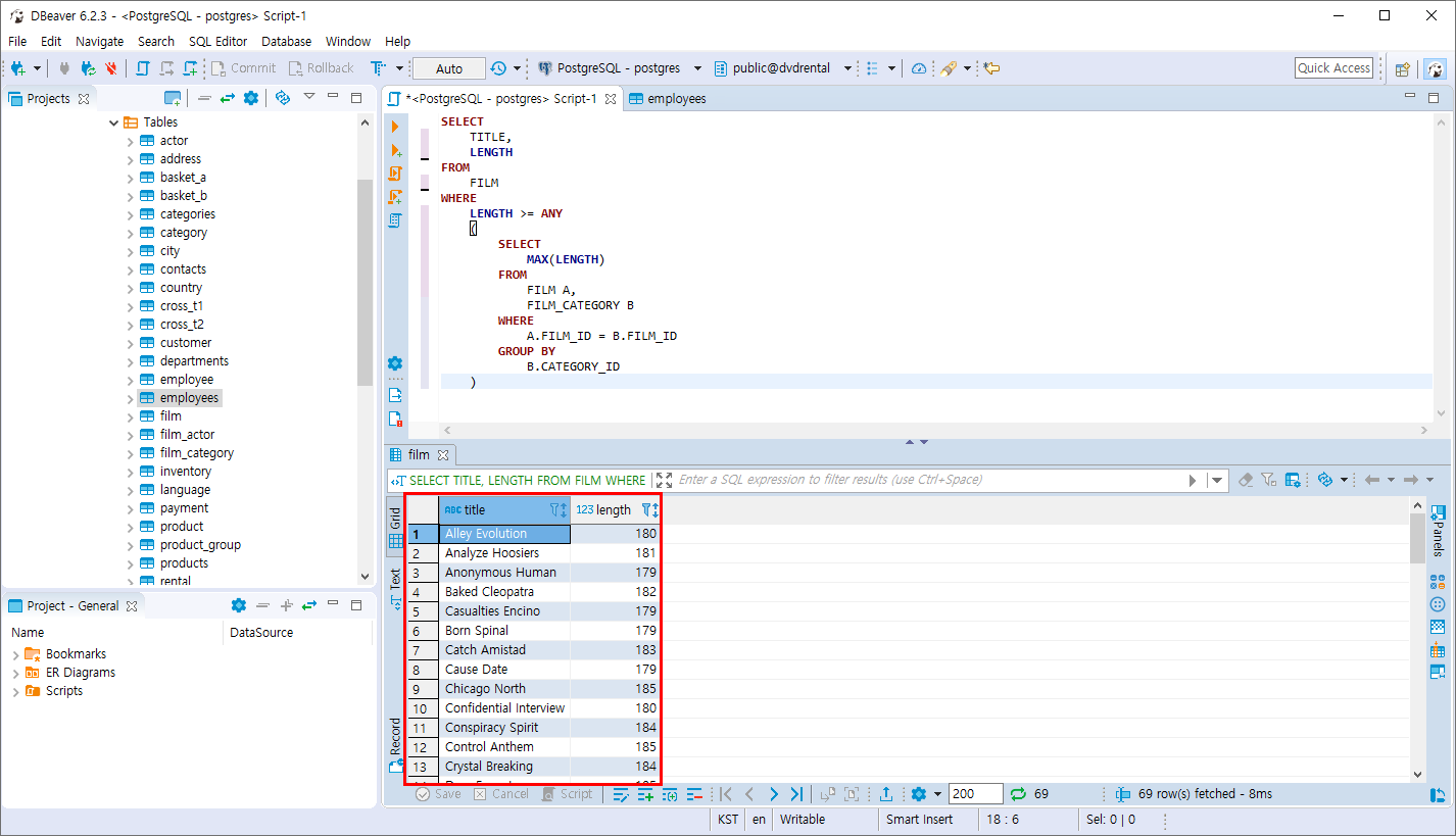
- FILM 테이블의 영화 분류별 상영시간이 가장 긴 영화의 제목 및 상영시간을 조회합니다. 상영시간이 가장 긴 상영 시간을 구합니다.
SELECT
TITLE,
LENGTH
FROM
FILM
WHERE
LENGTH >= ANY
(
SELECT
MAX(LENGTH)
FROM
FILM A,
FILM_CATEGORY B
WHERE
A.FILM_ID = B.FILM_ID
GROUP BY
B.CATEGORY_ID
)

만약 ANY 연산자가 없다면 에러를 발생합니다.
SELECT
TITLE,
LENGTH
FROM
FILM
WHERE
LENGTH >=
(
SELECT
MAX(LENGTH)
FROM
FILM A,
FILM_CATEGORY B
WHERE
A.FILM_ID = B.FILM_ID
GROUP BY
B.CATEGORY_ID
)
ANY가 없다면 서브쿼리 안의 값은 1개의 값만 조회 되어야 합니다. 하지만 실제로 서브쿼리 만을 조회하면 16개의 결과 값이 조회됩니다. 그러므로 에러가 발생합니다.

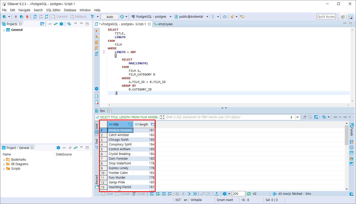
- FILM 테이블의 영화 분류별 상영시간이 가장 긴 영화의 제목 및 상영시간을 조회합니다. 상영시간이 같은 상영 시간을 구합니다.
SELECT
TITLE,
LENGTH
FROM
FILM
WHERE
LENGTH = ANY
(
SELECT
MAX(LENGTH)
FROM
FILM A,
FILM_CATEGORY B
WHERE
A.FILM_ID = B.FILM_ID
GROUP BY
B.CATEGORY_ID
)
상영시간이 같은 값을 찾아 조회 합니다. = ANY는 IN과 동일하며 , ANY가 없이 = 만 사용하면 역시 오류가 납니다.

반응형
'PostgreSQL > 집합 연산자와 서브쿼리' 카테고리의 다른 글
| PostgreSQL EXISTS 연산자 (0) | 2019.11.10 |
|---|---|
| PostgreSQL ALL 연산자 (0) | 2019.11.10 |
| PostgreSQL 서브쿼리 (0) | 2019.11.10 |
| PostgreSQL EXCEPT 연산 (0) | 2019.11.10 |
| PostgreSQL INTERSECT 연산 (0) | 2019.11.10 |
Comments