| 일 | 월 | 화 | 수 | 목 | 금 | 토 |
|---|---|---|---|---|---|---|
| 1 | ||||||
| 2 | 3 | 4 | 5 | 6 | 7 | 8 |
| 9 | 10 | 11 | 12 | 13 | 14 | 15 |
| 16 | 17 | 18 | 19 | 20 | 21 | 22 |
| 23 | 24 | 25 | 26 | 27 | 28 | 29 |
| 30 |
Tags
- spring aop
- XML
- AOP
- spring
- 프로퍼티
- Dependency Injection
- Linux
- JdbcTemplate
- java
- @JUnit
- JDBC TEMPLATE
- STS
- @AspectJ
- myBatis
- Di
- Spring JDBC
- 리눅스
- 마이바티스
- Framework
- POJO
- Ubunt
- unix
- pointcut
- spring framework
- java spring
- @test
- SpringJDBC
- @Spring-Test
- Spring Boot
- 컨테이너
Archives
- Today
- Total
개키우는개발자 : )
PostgreSQL INNER 조인 본문
반응형
실습 테이블 만들기 https://dog-developers.tistory.com/140
INNER 조인 이란?
특정 컬럼을 기준으로 정확히 매칭된 집합을 출력한다. INNER 조인은 대표적인 조인의 종류이다.

A와 B의 집합
실습
FRUIT 컬럼을 기준으로 A테이블과 B테이블의 데이터를 조회한다.
SELECT
A.ID ID_A,
A.FRUIT FRUIT_A,
B.ID ID_B,
B.FRUIT FRUIT_B
FROM
BASKET_A A
INNER JOIN BASKET_B B ON
A.FRUIT = B.FRUIT;
서로 중복되는 집합의 데이터를 출력합니다.

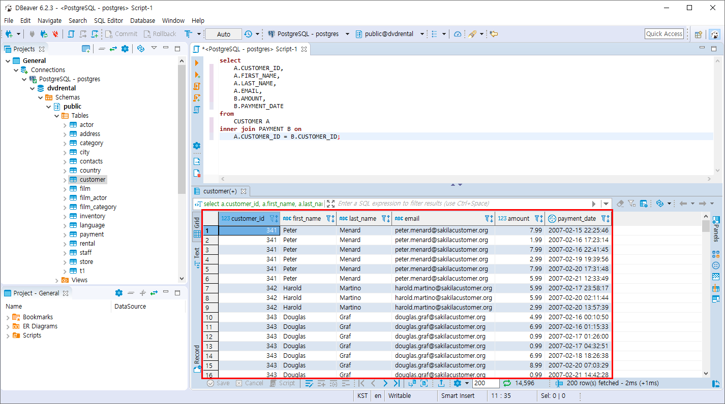
- CUSTOMER 테이블과 PAYMENT 테이블을 CUSTOMER_ID 기준으로 조인 조회를 합니다.
SELECT
A.CUSTOMER_ID,
A.FIRST_NAME,
A.LAST_NAME,
A.EMAIL,
B.AMOUNT,
B.PAYMENT_DATE
FROM
CUSTOMER A
INNER JOIN PAYMENT B ON
A.CUSTOMER_ID = B.CUSTOMER_ID
고객은 여러건의 결제를 할 수 있다. 고객1:결제N => 1:N 관계가 된다.

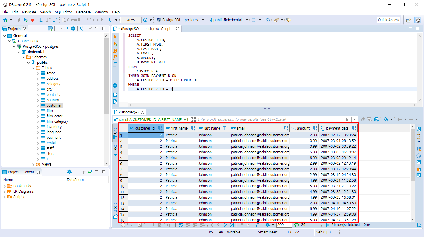
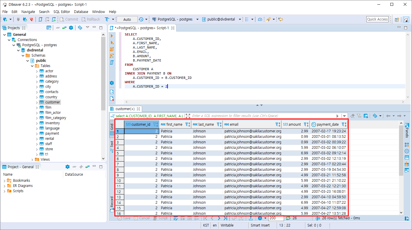
- CUSTOMER 테이블과 PAYMENT 테이블을 CUSTOMER_ID 기준으로 조인 조회를 합니다. 단 CUSTOMER_ID 가 2인 값만 출력합니다.
SELECT
A.CUSTOMER_ID,
A.FIRST_NAME,
A.LAST_NAME,
A.EMAIL,
B.AMOUNT,
B.PAYMENT_DATE
FROM
CUSTOMER A
INNER JOIN PAYMENT B ON
A.CUSTOMER_ID = B.CUSTOMER_ID
WHERE
A.CUSTOMER_ID = 2
특정한 고객은 여러건의 결제를 할 수 있다. 특정한 고객1:결제N => 1:N 관계가 된다.

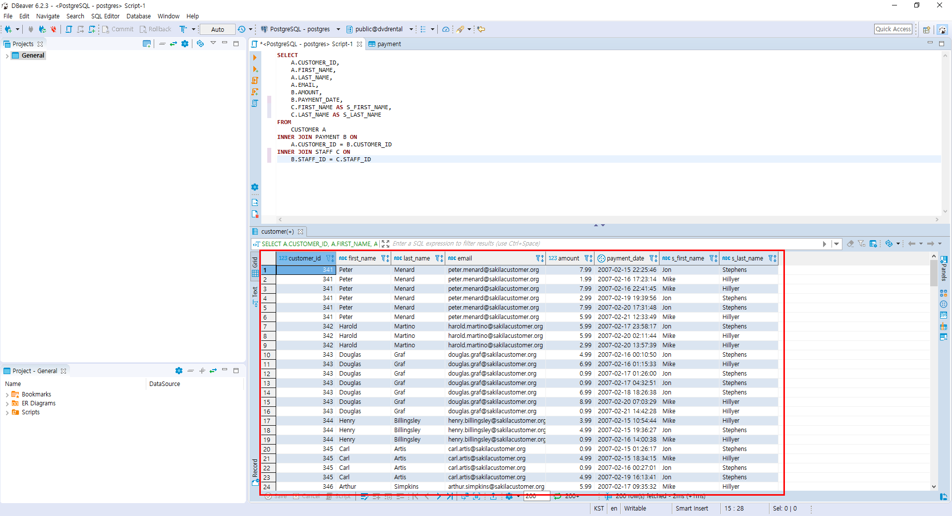
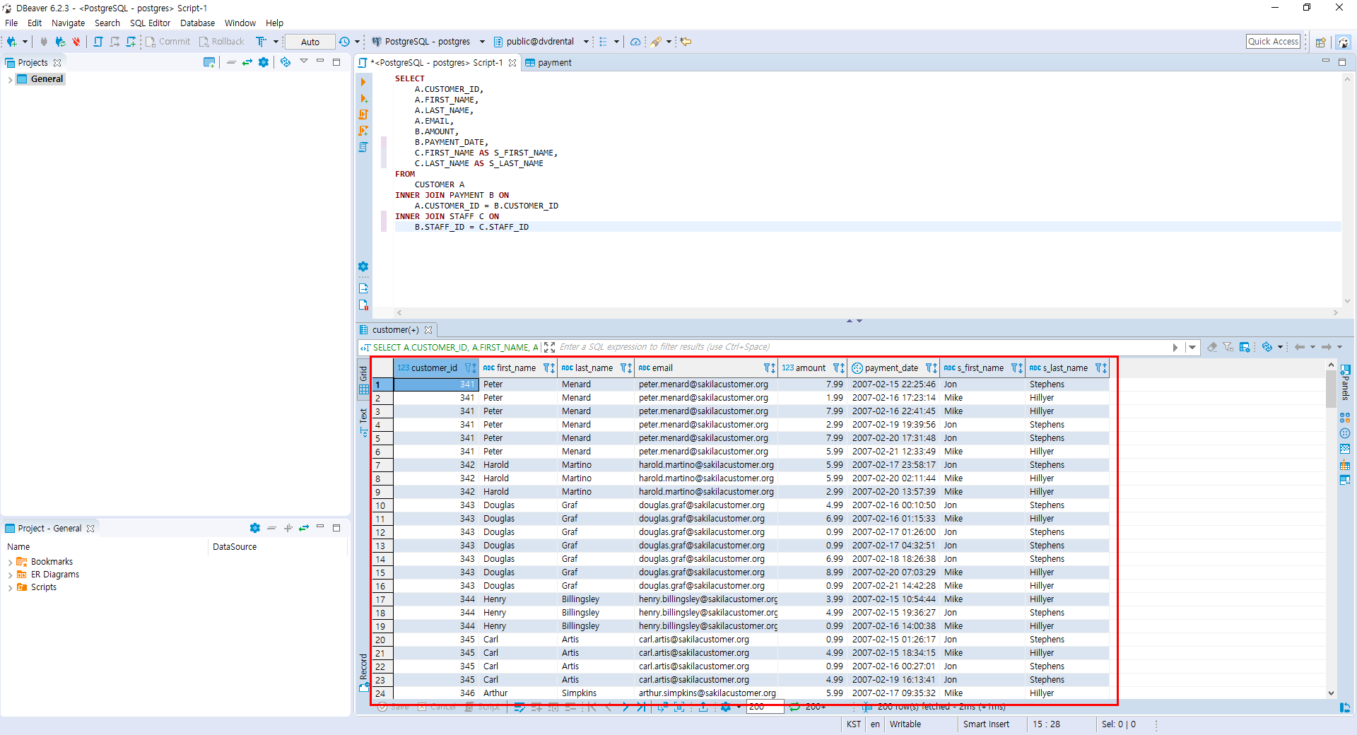
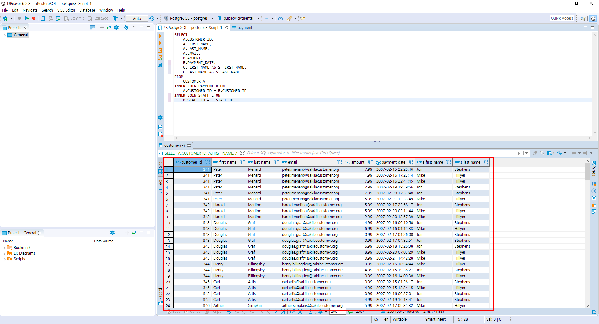
- CUSTOMER 테이블과 PAYMENT 테이블을 CUSTOMER_ID 기준으로 조인 조회를 합니다. 그리고 STAFF 테이블을 STAFF_ID 기준으로 조인 합니다.
SELECT
A.CUSTOMER_ID,
A.FIRST_NAME,
A.LAST_NAME,
A.EMAIL,
B.AMOUNT,
B.PAYMENT_DATE,
C.FIRST_NAME AS S_FIRST_NAME,
C.LAST_NAME AS S_LAST_NAME
FROM
CUSTOMER A
INNER JOIN PAYMENT B ON
A.CUSTOMER_ID = B.CUSTOMER_ID
INNER JOIN STAFF C ON
B.STAFF_ID = C.STAFF_ID
고객은 여러건의 결제를 할 수 있다.결제를 담당한 직원은 1명이다. 고객1:결제N:직원1 => 1:N:1 관계 된다.

실습 고고!
반응형
'PostgreSQL > 조인과 집계 데이터' 카테고리의 다른 글
| PostgreSQL CROSS 조인 (0) | 2019.11.03 |
|---|---|
| PostgreSQL FULL OUTER 조인 (0) | 2019.11.03 |
| PostgreSQL SELF 조인 (6) | 2019.11.03 |
| PostgreSQL OUTER 조인 (0) | 2019.11.03 |
| PostgreSQL 조인 이란? JOIN실습 Table 만들기 (0) | 2019.10.29 |
Comments