| 일 | 월 | 화 | 수 | 목 | 금 | 토 |
|---|---|---|---|---|---|---|
| 1 | ||||||
| 2 | 3 | 4 | 5 | 6 | 7 | 8 |
| 9 | 10 | 11 | 12 | 13 | 14 | 15 |
| 16 | 17 | 18 | 19 | 20 | 21 | 22 |
| 23 | 24 | 25 | 26 | 27 | 28 | 29 |
| 30 |
Tags
- myBatis
- @JUnit
- JdbcTemplate
- SpringJDBC
- 리눅스
- JDBC TEMPLATE
- 컨테이너
- spring aop
- java spring
- STS
- 마이바티스
- @test
- Di
- XML
- @AspectJ
- unix
- Spring JDBC
- POJO
- Ubunt
- AOP
- pointcut
- java
- Spring Boot
- Framework
- 프로퍼티
- spring framework
- @Spring-Test
- Dependency Injection
- spring
- Linux
Archives
- Today
- Total
개키우는개발자 : )
PostgreSQL OUTER 조인 본문
반응형
실습 테이블 만들기 https://dog-developers.tistory.com/140
OUTER 조인 이란?
특정 컬럼을 기준으로 매칭된 집합을 출력하지만 한쪽의 집합은 모두 출력하고 다른 한쪽의 집합은 매칭되는 컬럼의 값 만을 출력한다.
실습
- A테이블과 B테이블을 조인하는데 A를 기준집합으로 조인한다. (OUTER 생략 가능)

SELECT
A.ID AS ID_A,
A.FRUIT AS FRUIT_A,
B.ID AS ID_B,
B.FRUIT AS FRUIT_B
FROM
BASKET_A A
LEFT JOIN BASKET_B B ON
A.FRUIT = B.FRUIT
일단 A의 데이터는 모두 가져오며 B는 중복되는 값은 보여주고 중복되는 값이 없으면 NULL로 보여준다.

- A의 테이블에만 존재하는 데이터를 조회합니다 . LEFT ONLY

SELECT
A.ID AS ID_A,
A.FRUIT AS FRUIT_A,
B.ID AS ID_B,
B.FRUIT AS FRUIT_B
FROM
BASKET_A A
LEFT JOIN BASKET_B B ON
A.FRUIT = B.FRUIT
WHERE B.ID IS NULL
B의 테이블이 NULL인 컬럼을 조회하면 A에만 데이터가 존재하게 됩니다.

- A테이블과 B테이블을 조인하는데 B를 기준집합으로 조인한다. (OUTER 생략 가능)

SELECT
A.ID AS ID_A,
A.FRUIT AS FRUIT_A,
B.ID AS ID_B,
B.FRUIT AS FRUIT_B
FROM
BASKET_A A
RIGHT JOIN BASKET_B B ON
A.FRUIT = B.FRUIT
일단 B의 데이터는 모두 가져오며 A는 중복되는 값은 보여주고 중복되는 값이 없으면 NULL로 보여준다.

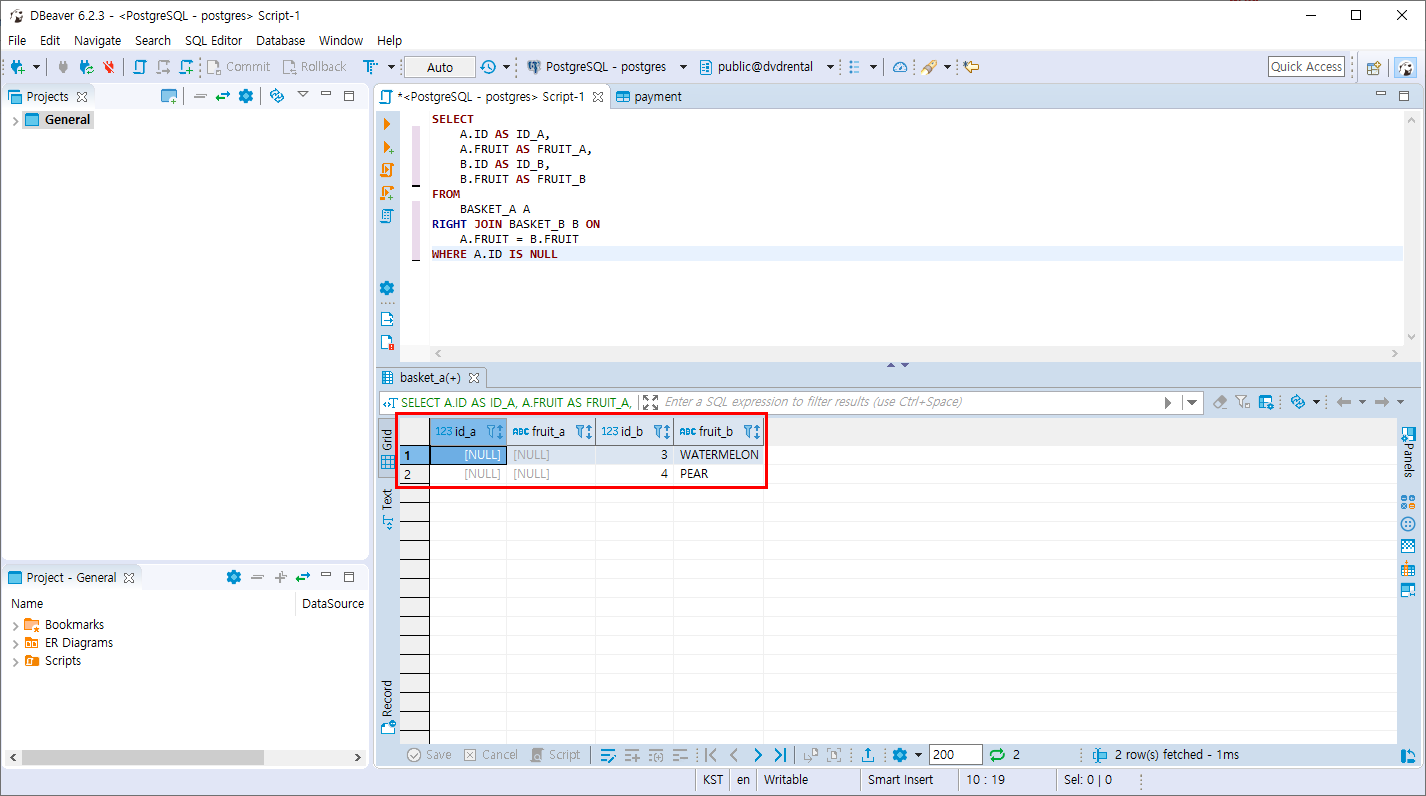
- B의 테이블에만 존재하는 데이터를 조회합니다 . RIGHT ONLY

SELECT
A.ID AS ID_A,
A.FRUIT AS FRUIT_A,
B.ID AS ID_B,
B.FRUIT AS FRUIT_B
FROM
BASKET_A A
RIGHT JOIN BASKET_B B ON
A.FRUIT = B.FRUIT
WHERE A.ID IS NULL
A의 테이블이 NULL인 컬럼을 조회하면 B에만 데이터가 존재하게 됩니다.

반응형
'PostgreSQL > 조인과 집계 데이터' 카테고리의 다른 글
| PostgreSQL CROSS 조인 (0) | 2019.11.03 |
|---|---|
| PostgreSQL FULL OUTER 조인 (0) | 2019.11.03 |
| PostgreSQL SELF 조인 (6) | 2019.11.03 |
| PostgreSQL INNER 조인 (0) | 2019.11.03 |
| PostgreSQL 조인 이란? JOIN실습 Table 만들기 (0) | 2019.10.29 |
Comments