| 일 | 월 | 화 | 수 | 목 | 금 | 토 |
|---|---|---|---|---|---|---|
| 1 | ||||||
| 2 | 3 | 4 | 5 | 6 | 7 | 8 |
| 9 | 10 | 11 | 12 | 13 | 14 | 15 |
| 16 | 17 | 18 | 19 | 20 | 21 | 22 |
| 23 | 24 | 25 | 26 | 27 | 28 | 29 |
| 30 |
Tags
- java spring
- 리눅스
- myBatis
- @JUnit
- JdbcTemplate
- @test
- STS
- 컨테이너
- Di
- spring
- Dependency Injection
- Spring Boot
- SpringJDBC
- 프로퍼티
- XML
- Spring JDBC
- Framework
- 마이바티스
- pointcut
- java
- @AspectJ
- Linux
- Ubunt
- JDBC TEMPLATE
- unix
- @Spring-Test
- AOP
- POJO
- spring framework
- spring aop
Archives
- Today
- Total
개키우는개발자 : )
PostgreSQL EXISTS 연산자 본문
반응형
EXISTS 연산자란?
서브쿼리 내에 집합이 존재하는지 존재 여부만을 판단한다. 존재 여부만을 판단하므로 연산 시 부하가 줄어든다.
실습
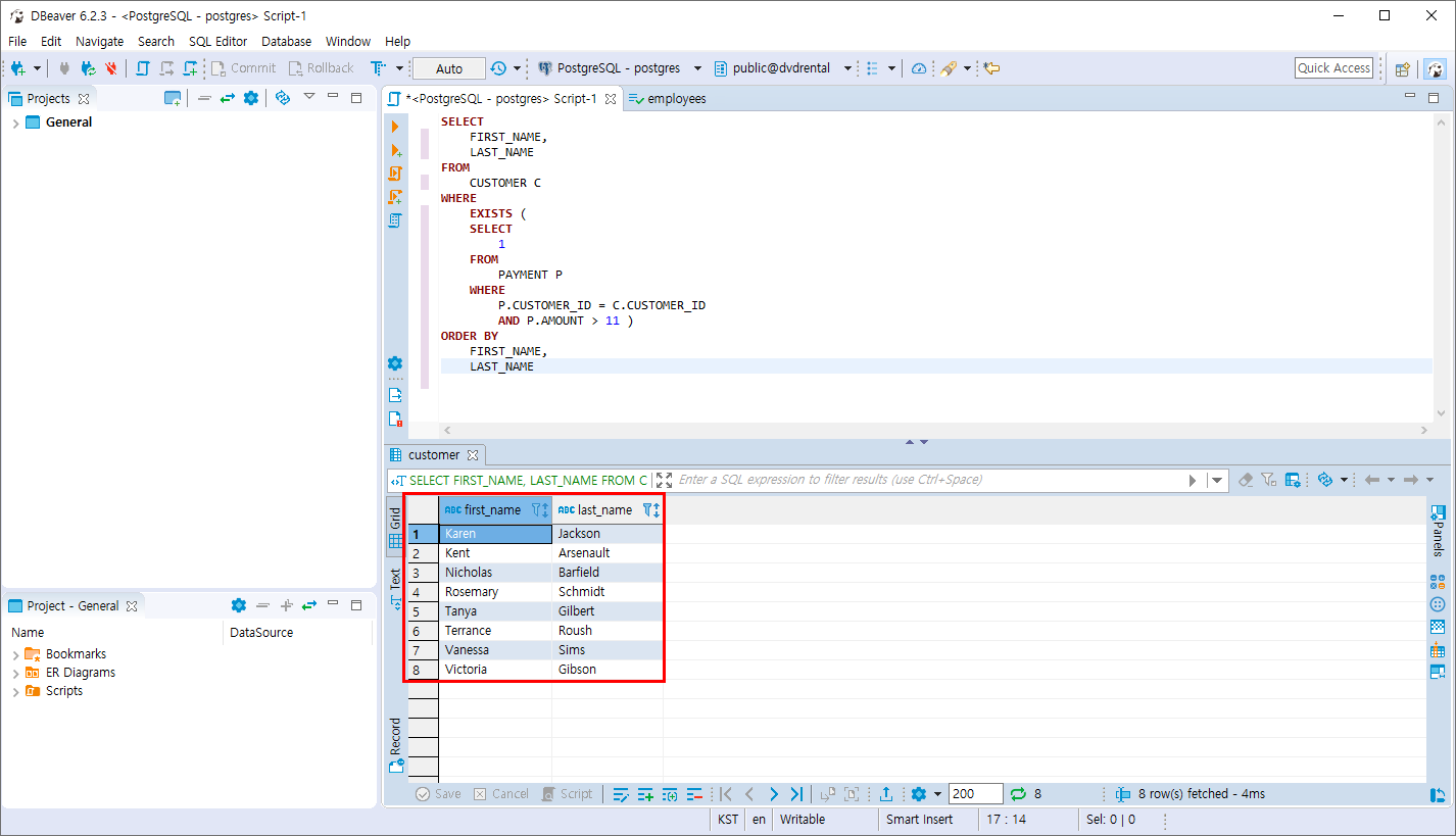
- CUSTOMER 테이블 에서 지불내역이 있고 11달러를 초과한 고객을 조회합니다.
SELECT
FIRST_NAME,
LAST_NAME
FROM
CUSTOMER C
WHERE
EXISTS (
SELECT
1
FROM
PAYMENT P
WHERE
P.CUSTOMER_ID = C.CUSTOMER_ID
AND P.AMOUNT > 11 )
ORDER BY
FIRST_NAME,
LAST_NAME
해당 집합이 존재하기만 하면 더이상 연산을 멈추므로 성능상 유리합니다.

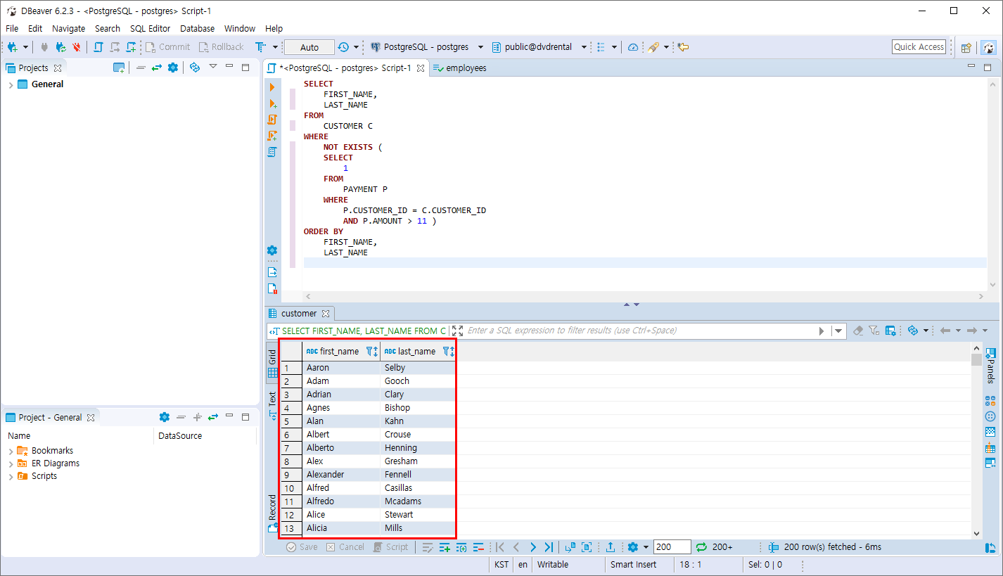
- CUSTOMER 테이블 에서 지불내역이 있고 11달러를 초과한 적이 없는 고객을 조회합니다.
SELECT
FIRST_NAME,
LAST_NAME
FROM
CUSTOMER C
WHERE
NOT EXISTS (
SELECT
1
FROM
PAYMENT P
WHERE
P.CUSTOMER_ID = C.CUSTOMER_ID
AND P.AMOUNT > 11 )
ORDER BY
FIRST_NAME,
LAST_NAME
해당 집합이 존재하지 않기만 하면 더이상 연산을 멈추므로 성능상 유리합니다.

EXISTS 연산자는 상당히 중요하므로 좀더 심층적인 실습을 해보시는걸 추처어어언 합니다.
반응형
'PostgreSQL > 집합 연산자와 서브쿼리' 카테고리의 다른 글
| PostgreSQL 실습문제2 (0) | 2019.11.10 |
|---|---|
| PostgreSQL 실습 문제1 (0) | 2019.11.10 |
| PostgreSQL ALL 연산자 (0) | 2019.11.10 |
| PostgreSQL ANY 연산자 (0) | 2019.11.10 |
| PostgreSQL 서브쿼리 (0) | 2019.11.10 |
Comments