| 일 | 월 | 화 | 수 | 목 | 금 | 토 |
|---|---|---|---|---|---|---|
| 1 | 2 | 3 | 4 | 5 | 6 | 7 |
| 8 | 9 | 10 | 11 | 12 | 13 | 14 |
| 15 | 16 | 17 | 18 | 19 | 20 | 21 |
| 22 | 23 | 24 | 25 | 26 | 27 | 28 |
| 29 | 30 | 31 |
Tags
- pointcut
- spring
- @Spring-Test
- Dependency Injection
- STS
- Ubunt
- Spring JDBC
- 마이바티스
- @JUnit
- Linux
- unix
- JdbcTemplate
- Framework
- SpringJDBC
- POJO
- @AspectJ
- 리눅스
- JDBC TEMPLATE
- AOP
- spring aop
- @test
- Spring Boot
- java
- 컨테이너
- spring framework
- 프로퍼티
- java spring
- XML
- myBatis
- Di
Archives
- Today
- Total
개키우는개발자 : )
PostgreSQL 데이터 정렬 (ORDER BY 문) 본문
반응형
ORDER BY 문법
기본 문법
ORDER BY 는 SELECT 문에서 가져온 데이터를 정렬하는데 사용합니다.
기본본적으로 데이터를 가져오면 오름차순(ASC)정렬 이며 밑의 문법에선
COLUMN_1 오름차순(ASC) 정렬
COLUMN_2 내림차순(DESC) 정렬
SELECT
COLUMN_1,
COLUMN_2,
...
FROM
TABLE_NAME
ORDER BY
COLUMN_1 ASC,
COLUMN_2 DESC;
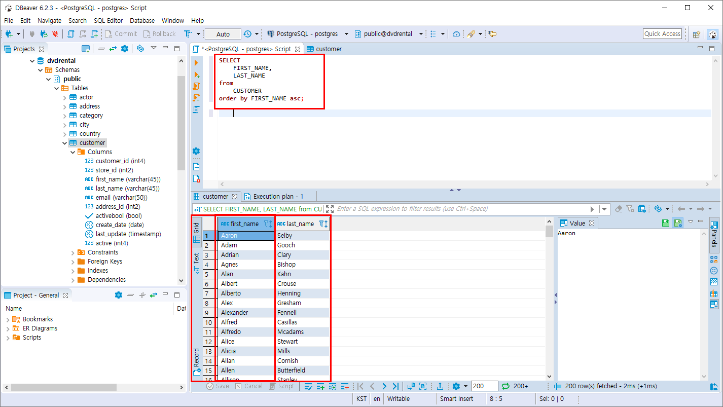
ASC 정렬 (ASC 생략가능)
SELECT
FIRST_NAME,
LAST_NAME
FROM
CUSTOMER
ORDER BY FIRST_NAME ASC;
------------------------------
SELECT
FIRST_NAME,
LAST_NAME
FROM
CUSTOMER
ORDER BY FIRST_NAME;
FIRST_NAME COLUMN 의 데이터는 A부터 정렬이 되는걸 볼 수있습니다.

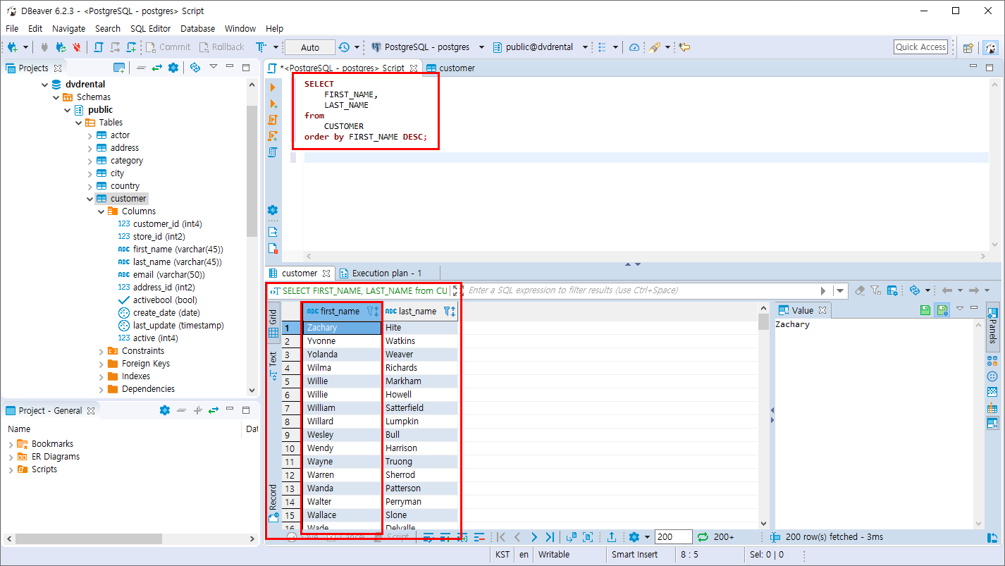
DESC 정렬
SELECT
FIRST_NAME,
LAST_NAME
from
CUSTOMER
order by FIRST_NAME DESC;
FIRST_NAME COLUMN 의 데이터는 Z부터 정렬이 되는걸 볼 수있습니다.

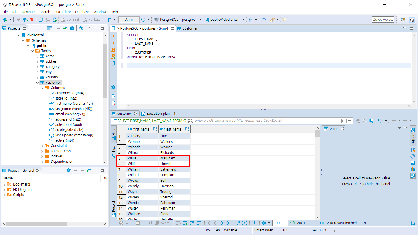
ASC , DESC 복수 정렬
SELECT
FIRST_NAME,
LAST_NAME
FROM
CUSTOMER
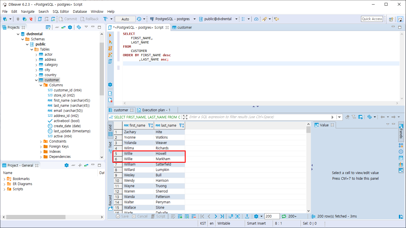
ORDER BY FIRST_NAME DESC,
LAST_NAME ASC;
FIRST_NAME 을 내림차순으로 정렬하며 동일한 값이 있을때 LAST_NAME 을 오름차순 합니다.


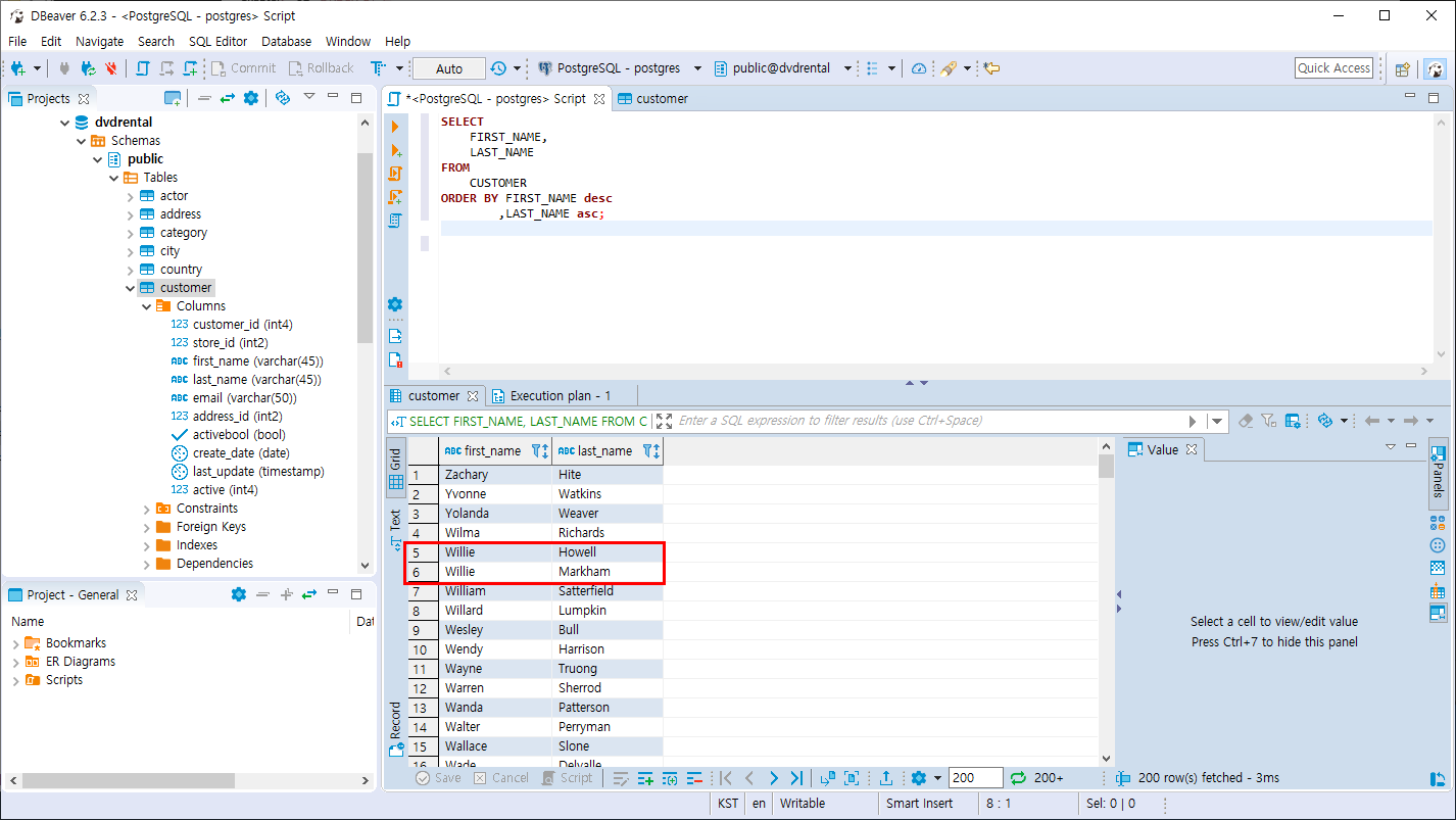
ORDER BY COLUMN명 말고 다른방법
문법이 짧을땐 1,2 가 간결해 보이지만 협업 또는 유지보수 할 때 가독성이 좋은 COLUMN명을 입력하는 문법을 추천합니다.
SELECT
FIRST_NAME,
LAST_NAME
FROM
CUSTOMER
ORDER BY 1 DESC
,2 ASC;
반응형
'PostgreSQL > 데이터 조회와 필터링' 카테고리의 다른 글
| PostgreSQL 결과의 제한 (FETCH 절) (0) | 2019.10.27 |
|---|---|
| PostgreSQL 결과의 제한 (LIMIT 절) (0) | 2019.10.27 |
| PostgreSQL 필터링 조회 (WHERE 절) (0) | 2019.10.26 |
| PostgreSQL 중복 값 제외 (DISTINCT 문) (4) | 2019.10.26 |
| PostgreSQL 데이터 조회 (SELECT 문) (4) | 2019.10.26 |
Comments