| 일 | 월 | 화 | 수 | 목 | 금 | 토 |
|---|---|---|---|---|---|---|
| 1 | ||||||
| 2 | 3 | 4 | 5 | 6 | 7 | 8 |
| 9 | 10 | 11 | 12 | 13 | 14 | 15 |
| 16 | 17 | 18 | 19 | 20 | 21 | 22 |
| 23 | 24 | 25 | 26 | 27 | 28 | 29 |
| 30 |
Tags
- Dependency Injection
- spring framework
- Ubunt
- AOP
- pointcut
- @test
- JdbcTemplate
- Di
- spring
- unix
- @Spring-Test
- spring aop
- 컨테이너
- 프로퍼티
- 리눅스
- POJO
- XML
- java
- SpringJDBC
- 마이바티스
- Framework
- Spring Boot
- myBatis
- STS
- @JUnit
- Spring JDBC
- @AspectJ
- Linux
- JDBC TEMPLATE
- java spring
Archives
- Today
- Total
개키우는개발자 : )
PostgreSQL 필터링 조회 (WHERE 절) 본문
반응형
WHERE 절 문법
집합을 가져올 때 어떤 집합을 가져올 것인지에 대한 조건을 설정할 때 사용하는 WHERE절 입니다.
기본 문법
SELECT
COLUMN_1,
COLUMN_2
FROM
TABLE_NAME
WHERE
<조건>
조건 연산자
| 연산자 | 설명 |
| = | 같음 |
| > | ~보다 큰 |
| < | ~보다 작은 |
| >= | ~보다 크거나 같은 |
| <= | ~보다 작거나 같은 |
| <>,!= | ~가 아닌 |
| AND | 그리고 |
| OR | 또는 |
실습
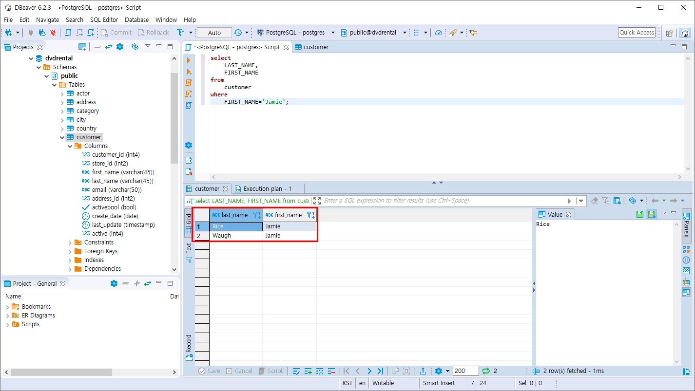
- CUSTOMER 테이블에서 FIRST_NAME 이 Jamie인 조건을 조회
select
LAST_NAME,
FIRST_NAME
from
customer
where
FIRST_NAME='Jamie';

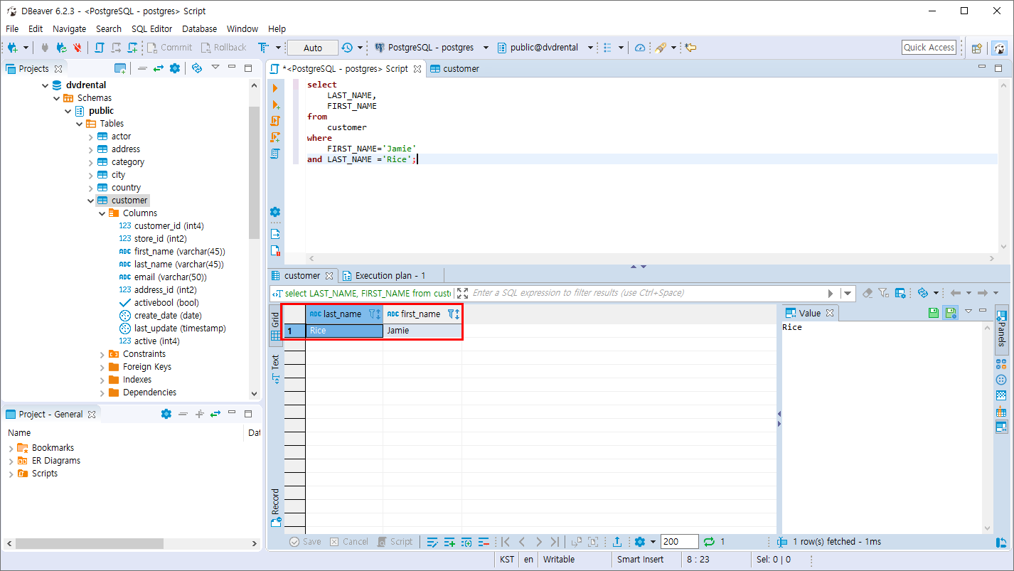
- CUSTOMER 테이블에서 FIRST_NAME 이 Jamie이고 LAST_NAME 이 Rice인 조건을 조회
select
LAST_NAME,
FIRST_NAME
from
customer
where
FIRST_NAME='Jamie'
and LAST_NAME ='Rice';

- PAYMENT 테이블 에서 AMOUNT가 1이하 이거나 8이상인 조건이며
CUSTOMER_ID,AMOUNT,PAYMENT_DATE 컬럼 조회
select
CUSTOMER_ID,
AMOUNT,
PAYMENT_DATE
from
PAYMENT
where
AMOUNT <= 1
OR AMOUNT >= 8;

반응형
'PostgreSQL > 데이터 조회와 필터링' 카테고리의 다른 글
| PostgreSQL 결과의 제한 (FETCH 절) (0) | 2019.10.27 |
|---|---|
| PostgreSQL 결과의 제한 (LIMIT 절) (0) | 2019.10.27 |
| PostgreSQL 중복 값 제외 (DISTINCT 문) (4) | 2019.10.26 |
| PostgreSQL 데이터 정렬 (ORDER BY 문) (0) | 2019.10.26 |
| PostgreSQL 데이터 조회 (SELECT 문) (4) | 2019.10.26 |
Comments