| 일 | 월 | 화 | 수 | 목 | 금 | 토 |
|---|---|---|---|---|---|---|
| 1 | 2 | 3 | ||||
| 4 | 5 | 6 | 7 | 8 | 9 | 10 |
| 11 | 12 | 13 | 14 | 15 | 16 | 17 |
| 18 | 19 | 20 | 21 | 22 | 23 | 24 |
| 25 | 26 | 27 | 28 | 29 | 30 | 31 |
Tags
- 컨테이너
- spring
- 리눅스
- java
- @Spring-Test
- POJO
- pointcut
- @JUnit
- unix
- Linux
- JdbcTemplate
- java spring
- Ubunt
- JDBC TEMPLATE
- Dependency Injection
- spring framework
- STS
- @AspectJ
- Framework
- 마이바티스
- Spring Boot
- Spring JDBC
- SpringJDBC
- XML
- Di
- 프로퍼티
- myBatis
- AOP
- spring aop
- @test
Archives
- Today
- Total
개키우는개발자 : )
PostgreSQL 결과의 제한 (LIMIT 절) 본문
반응형
LIMIT 문법
LIMIT는 조회한 결과 값의 행의 수를 제한, 한정하는 역할을 합니다. 결과의 범위를 처리할 때 사용합니다.
기본 문법
출력하는 행의 수를 지정한다
SELECT * FROM TABLE_NAME LIMIT N
출력하는 행의 범위를 지정한다.
SELECT * FROM TABLE_NAME LIMIT N OFFSET M
실습
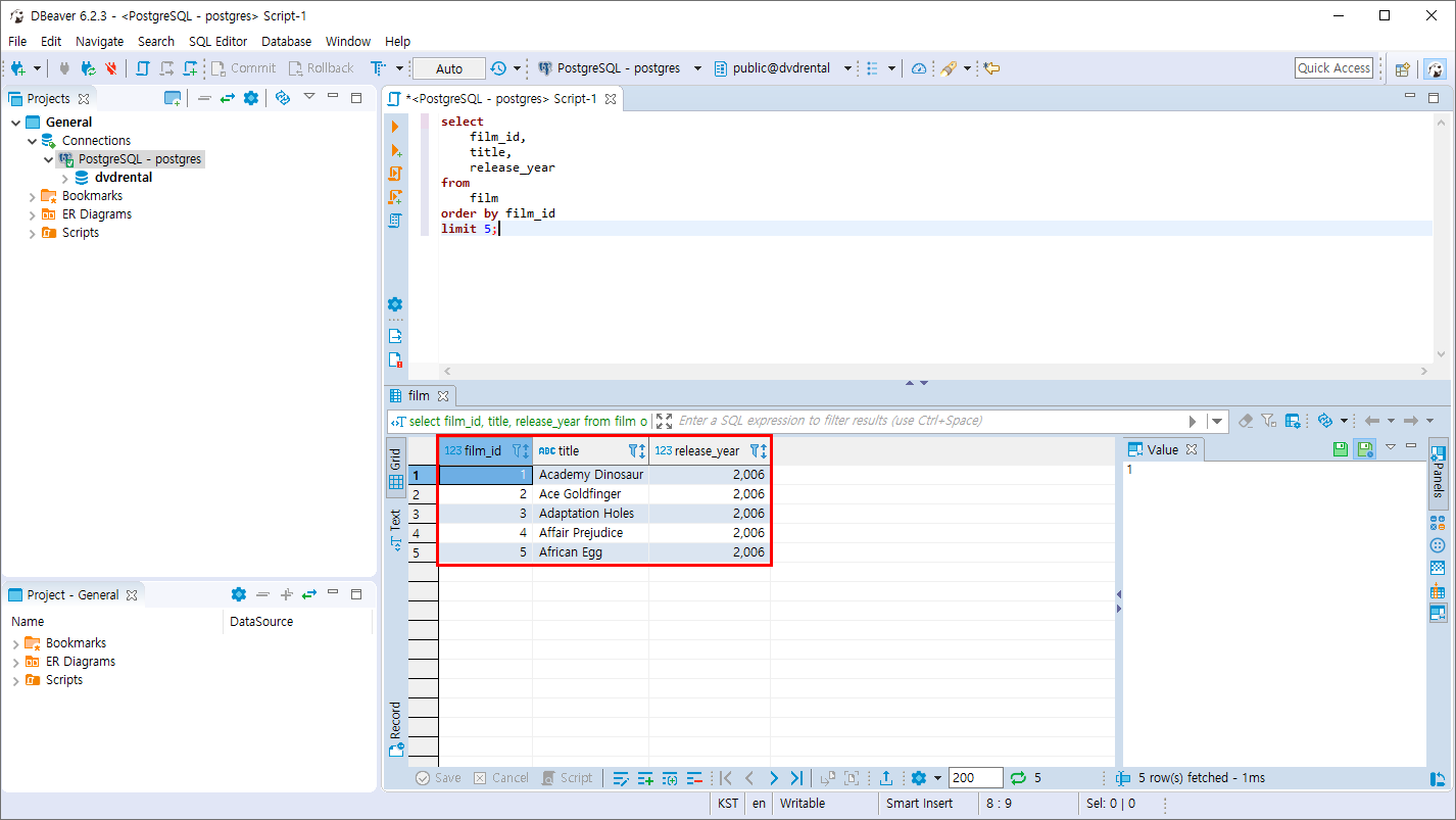
- film 테이블 데이터중 5개의 결과 값만 조회하며 film_id로 정렬을 한다.
select
film_id,
title,
release_year
from
film
order by film_id
limit 5;

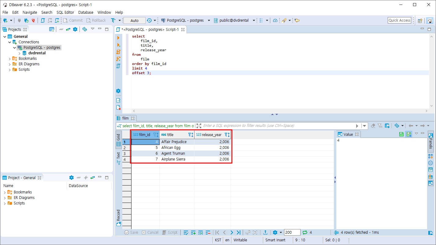
- film 테이블 데이터중 4개의 결과 값을 film_id로 정렬하여 조회하며 첫번째 데이터는 4번째 행부터 시작을 한다.
select
film_id,
title,
release_year
from
film
order by film_id
limit 4
offset 3;
OFFSET은 시작하는 위치를 지정합니다. 4번째 행부터 시작이지만 실제 문법에선 3이라 표기를 해야 합니다.
그이유는 PostgreSQL은 시작위치가 0,1,2,3,4... 0부터 시작하기때문에 OFFSET 3 은 0,1,2,3 이므로 film_id 가 4인 행부터 시작을 합니다.

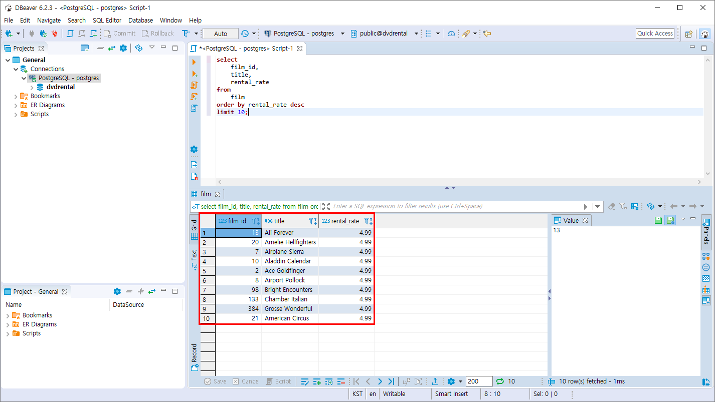
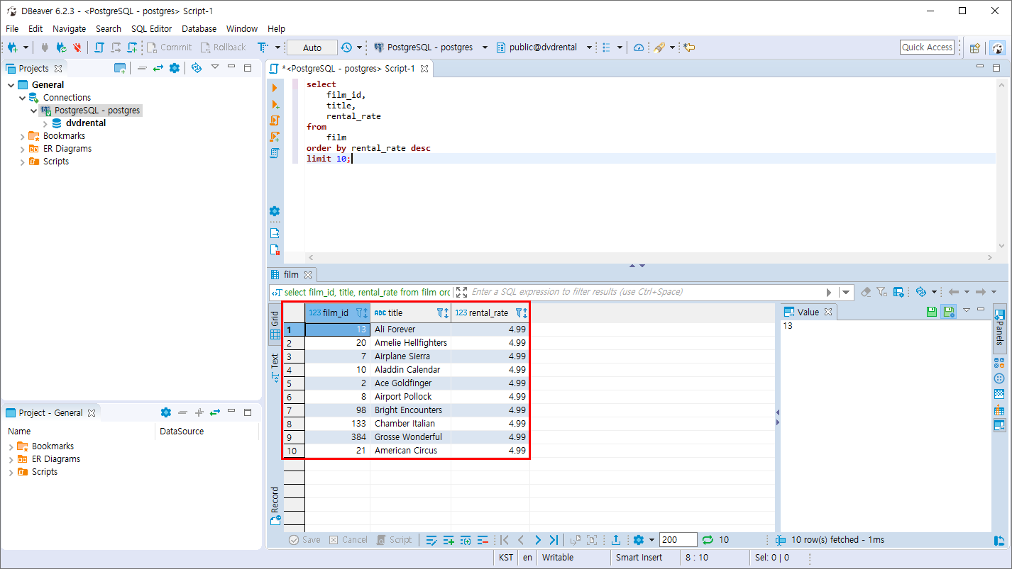
- film 테이블 데이터중 10개의 결과 값만 조회하며 rental_rate컬럼의 내림차순으로 정렬 합니다.
select
film_id,
title,
rental_rate
from
film
order by rental_rate desc
limit 10;

LIMIT 에서 중요한 부분은 OFFSET M 번째 부터 시작하는 LIMIT N개의 데이터 입니다. OFFSET 의 첫번째 시작점은 0 이기 때문에 OFFSET 5는 6번째 데이터부터 시작을 의미합니다.
반응형
'PostgreSQL > 데이터 조회와 필터링' 카테고리의 다른 글
| PostgreSQL 필터링 조회 (IN 연산자) (0) | 2019.10.28 |
|---|---|
| PostgreSQL 결과의 제한 (FETCH 절) (0) | 2019.10.27 |
| PostgreSQL 필터링 조회 (WHERE 절) (0) | 2019.10.26 |
| PostgreSQL 중복 값 제외 (DISTINCT 문) (4) | 2019.10.26 |
| PostgreSQL 데이터 정렬 (ORDER BY 문) (0) | 2019.10.26 |
Comments