| 일 | 월 | 화 | 수 | 목 | 금 | 토 |
|---|---|---|---|---|---|---|
| 1 | 2 | 3 | ||||
| 4 | 5 | 6 | 7 | 8 | 9 | 10 |
| 11 | 12 | 13 | 14 | 15 | 16 | 17 |
| 18 | 19 | 20 | 21 | 22 | 23 | 24 |
| 25 | 26 | 27 | 28 | 29 | 30 | 31 |
Tags
- java
- java spring
- Spring Boot
- Linux
- myBatis
- Framework
- spring aop
- 마이바티스
- pointcut
- Ubunt
- Dependency Injection
- AOP
- STS
- XML
- @Spring-Test
- JDBC TEMPLATE
- 프로퍼티
- @JUnit
- 리눅스
- JdbcTemplate
- @test
- @AspectJ
- SpringJDBC
- POJO
- Spring JDBC
- 컨테이너
- spring framework
- unix
- Di
- spring
Archives
- Today
- Total
개키우는개발자 : )
PostgreSQL 결과의 제한 (FETCH 절) 본문
반응형
FETCH 문법
LIMIT와 마찬가지로 조회한 결과의 개수를 제한하는 역할을 하며. 부분 범위 처리시 사용합니다.
기본문법
출력하는 행의 수를 지정하며 N을 입력하지 않고 ROW ONLY만 입력하면 1개의 데이터만 조회 합니다.
SELECT * FROM TABLE_NAME FETCH FIRST [N] ROW ONLY
출력하는 행의 범위를 지정합니다.
SELECT * FROM TABLE_NAME OFFSET N ROWS FETCH FIRST [N] ROW ONLY
실습
- film 테이블의 1건의 데이터를 title컬럼 기준으로 조회합니다.
select
film_id,
title
from
film
order by title
fetch first row only;

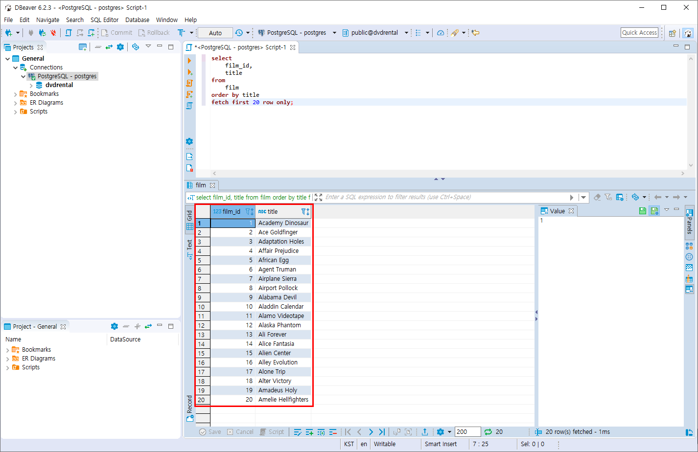
- film 테이블의 20건의 데이터를 title컬럼 기준으로 조회합니다.
select
film_id,
title
from
film
order by title
fetch first 20 row only;

- film 테이블의 6번째 부터 시작하는 5개의 데이터를 TITLE컬럼 으로 정렬하여 조회합니다.
select
film_id,
title
from
film
order by title
offset 5 rows
fetch first 5 row only;

반응형
'PostgreSQL > 데이터 조회와 필터링' 카테고리의 다른 글
| PostgreSQL 범위 조회 (BETWEEN 연산자) (2) | 2019.10.28 |
|---|---|
| PostgreSQL 필터링 조회 (IN 연산자) (0) | 2019.10.28 |
| PostgreSQL 결과의 제한 (LIMIT 절) (0) | 2019.10.27 |
| PostgreSQL 필터링 조회 (WHERE 절) (0) | 2019.10.26 |
| PostgreSQL 중복 값 제외 (DISTINCT 문) (4) | 2019.10.26 |
Comments