| 일 | 월 | 화 | 수 | 목 | 금 | 토 |
|---|---|---|---|---|---|---|
| 1 | 2 | |||||
| 3 | 4 | 5 | 6 | 7 | 8 | 9 |
| 10 | 11 | 12 | 13 | 14 | 15 | 16 |
| 17 | 18 | 19 | 20 | 21 | 22 | 23 |
| 24 | 25 | 26 | 27 | 28 | 29 | 30 |
| 31 |
Tags
- 마이바티스
- 프로퍼티
- Ubunt
- Spring Boot
- Linux
- spring aop
- @Spring-Test
- XML
- Di
- spring
- Framework
- @JUnit
- JDBC TEMPLATE
- 컨테이너
- POJO
- spring framework
- unix
- JdbcTemplate
- pointcut
- java
- STS
- myBatis
- AOP
- @AspectJ
- Spring JDBC
- @test
- java spring
- SpringJDBC
- 리눅스
- Dependency Injection
Archives
- Today
- Total
개키우는개발자 : )
PostgreSQL 실습 문제1 본문
반응형
실습문제
- FILM 테이블을 2번이나 스캔하고 있다. FILM 테이블을 한번만 SCAN하여 동일한 결과 집합을 구하는 SQL을 작성하세요.
문제 SQL
SELECT
FILM_ID,
TITLE,
RENTAL_RATE
FROM
FILM
WHERE
RENTAL_RATE > (
SELECT
AVG(RENTAL_RATE)
FROM
FILM )

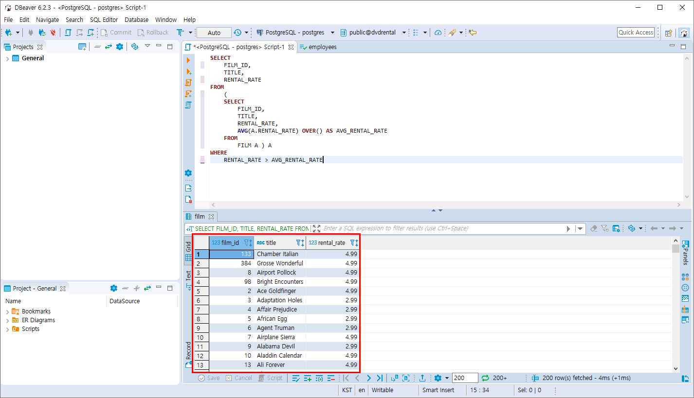
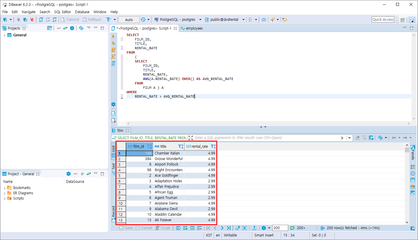
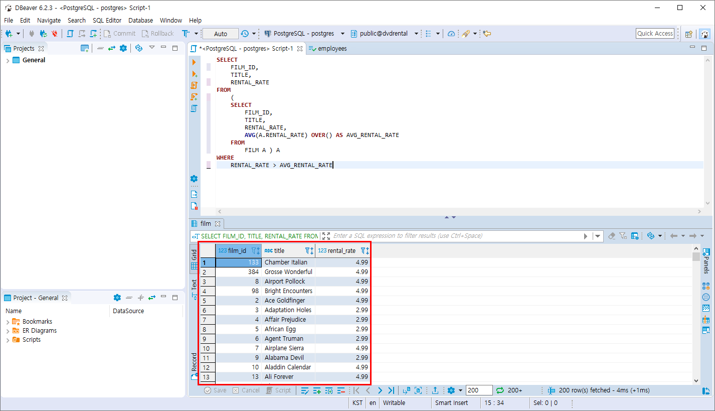
1. 평균값을 집계함수를 활용하여 AVG값을 보여줍니다.
2. 인라인 뷰 서브쿼리를 활용하여 FILM 테이블 A가 됩니다.
3. 조건을 넣어 원하는 결과값을 조회 합니다.
SELECT
FILM_ID,
TITLE,
RENTAL_RATE
FROM
(
SELECT
FILM_ID,
TITLE,
RENTAL_RATE,
AVG(A.RENTAL_RATE) OVER() AS AVG_RENTAL_RATE
FROM
FILM A ) A
WHERE
RENTAL_RATE > AVG_RENTAL_RATE

결과의 값은 동일해야 합니다.
반응형
'PostgreSQL > 집합 연산자와 서브쿼리' 카테고리의 다른 글
| PostgreSQL 실습문제2 (0) | 2019.11.10 |
|---|---|
| PostgreSQL EXISTS 연산자 (0) | 2019.11.10 |
| PostgreSQL ALL 연산자 (0) | 2019.11.10 |
| PostgreSQL ANY 연산자 (0) | 2019.11.10 |
| PostgreSQL 서브쿼리 (0) | 2019.11.10 |
Comments