| 일 | 월 | 화 | 수 | 목 | 금 | 토 |
|---|---|---|---|---|---|---|
| 1 | 2 | |||||
| 3 | 4 | 5 | 6 | 7 | 8 | 9 |
| 10 | 11 | 12 | 13 | 14 | 15 | 16 |
| 17 | 18 | 19 | 20 | 21 | 22 | 23 |
| 24 | 25 | 26 | 27 | 28 | 29 | 30 |
| 31 |
Tags
- java
- 프로퍼티
- Di
- spring
- SpringJDBC
- @AspectJ
- Spring JDBC
- unix
- AOP
- Spring Boot
- Framework
- java spring
- spring aop
- 리눅스
- JdbcTemplate
- POJO
- spring framework
- Dependency Injection
- XML
- 컨테이너
- @test
- Linux
- 마이바티스
- pointcut
- JDBC TEMPLATE
- @JUnit
- Ubunt
- STS
- myBatis
- @Spring-Test
Archives
- Today
- Total
개키우는개발자 : )
PostgreSQL 실습문제2 본문
반응형
실습문제
- SQL문은 EXCEPT 연산을 사용하여 재고가 없는 영화를 구하고 있습니다. 해당 SQL문은 EXCEPT연산을 사용하지 말고 같은 결과를 조회 하십시오.
문제 SQL
SELECT
FILM_ID,
TITLE
FROM
FILM
EXCEPT
SELECT
DISTINCT INVENTORY.FILM_ID,
TITLE
FROM
INVENTORY
INNER JOIN FILM ON
FILM.FILM_ID = INVENTORY.FILM_ID
ORDER BY
TITLE;
재고가 없는 영화를 조회합니다.

첫번째 방법
SELECT
A.FILM_ID,
A.TITLE
FROM
FILM A
WHERE
NOT EXISTS (
SELECT
1
FROM
INVENTORY B,
FILM C
WHERE
B.FILM_ID = C.FILM_ID
AND A.FILM_ID = C.FILM_ID )
두번째 방법
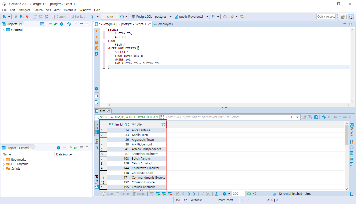
SELECT
A.FILM_ID,
A.TITLE
FROM
FILM A
WHERE NOT EXISTS (
SELECT 1
FROM INVENTORY B
WHERE 1=1
AND A.FILM_ID = B.FILM_ID
)

반응형
'PostgreSQL > 집합 연산자와 서브쿼리' 카테고리의 다른 글
| PostgreSQL 실습 문제1 (0) | 2019.11.10 |
|---|---|
| PostgreSQL EXISTS 연산자 (0) | 2019.11.10 |
| PostgreSQL ALL 연산자 (0) | 2019.11.10 |
| PostgreSQL ANY 연산자 (0) | 2019.11.10 |
| PostgreSQL 서브쿼리 (0) | 2019.11.10 |
Comments