| 일 | 월 | 화 | 수 | 목 | 금 | 토 |
|---|---|---|---|---|---|---|
| 1 | ||||||
| 2 | 3 | 4 | 5 | 6 | 7 | 8 |
| 9 | 10 | 11 | 12 | 13 | 14 | 15 |
| 16 | 17 | 18 | 19 | 20 | 21 | 22 |
| 23 | 24 | 25 | 26 | 27 | 28 | 29 |
| 30 |
- POJO
- @JUnit
- spring framework
- STS
- @test
- Linux
- JDBC TEMPLATE
- AOP
- 프로퍼티
- 마이바티스
- java
- JdbcTemplate
- @AspectJ
- unix
- SpringJDBC
- spring aop
- pointcut
- 리눅스
- XML
- Di
- Dependency Injection
- Ubunt
- Framework
- Spring JDBC
- java spring
- spring
- @Spring-Test
- Spring Boot
- myBatis
- 컨테이너
- Today
- Total
개키우는개발자 : )
PostgreSQL 필터링 조회 (IN 연산자) 본문
IN연산자 문법
특정 집합(컬럼 혹은 리스트)에서 특정 집합 혹은 리스트가 존재하는지 판단하는 연산자입니다.
기본 문법
column_name이 가지고 있는 집합에서 value1,2 등의 값이 존재하는지 확인합니다.
select * from table_name where column_name in(value1,value2,...)
column_name이 가지고 있는 집합에서 table_name2 테이블의 column_name2의 집합이 존재하는지 확인합니다.
select * from table_name where column_name in
(select column_name2 from table_name2);
실습
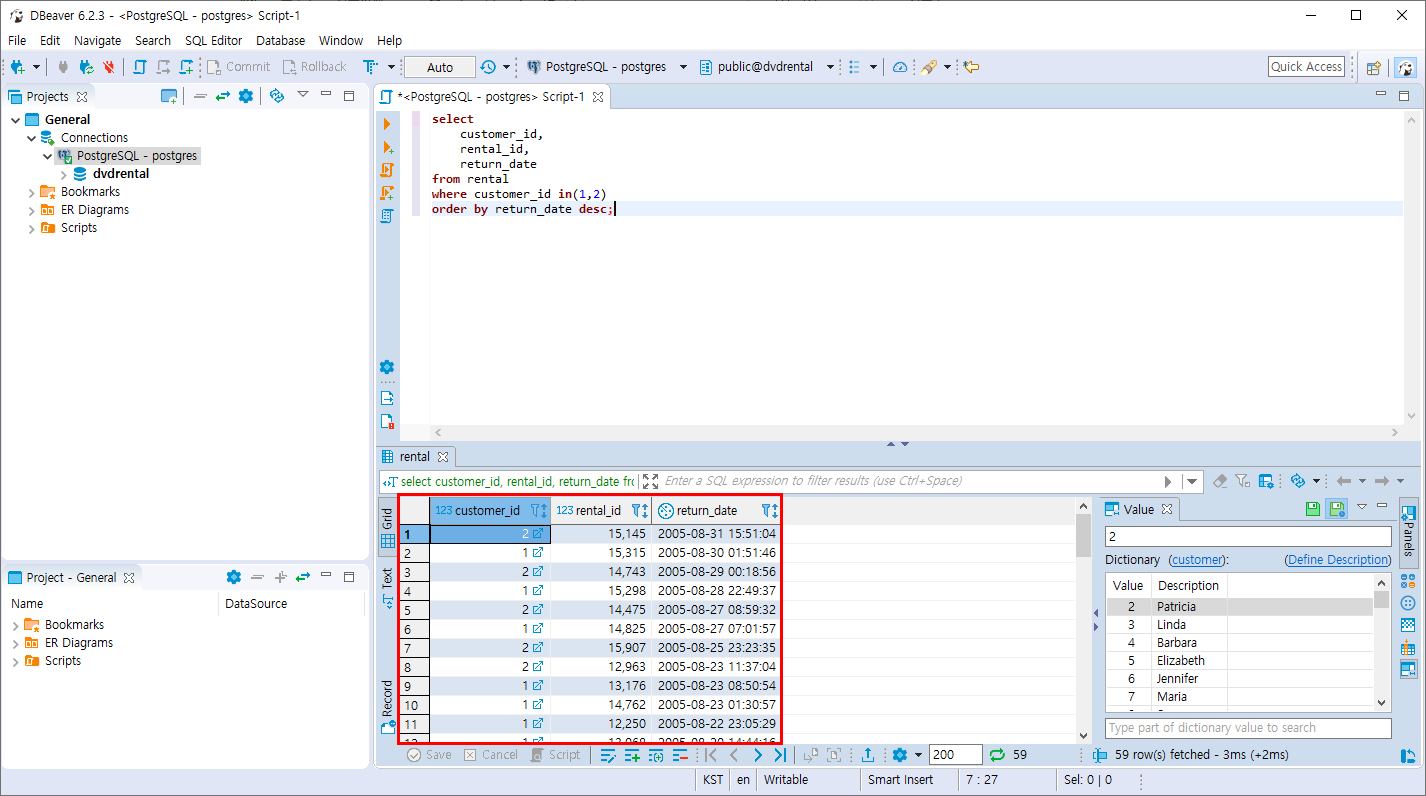
- IN연산자를 사용하여 rental 테이블의 customer_id 가 1 또는 2 인 값을 return_date 내림차순으로 정렬하여 조회합니다.
select
customer_id,
rental_id,
return_date
from rental
where customer_id in(1,2)
order by return_date desc;

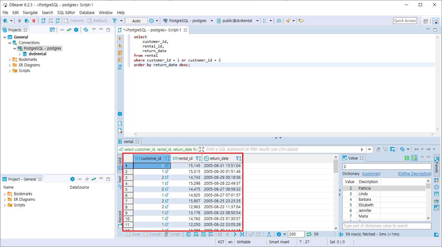
- OR연산자를 사용하여 rental 테이블의 customer_id 가 1 또는 2 인 값을 return_date 내림차순으로 정렬하여 조회합니다.
select
customer_id,
rental_id,
return_date
from rental
where customer_id = 1 or customer_id = 2
order by return_date desc;

IN과 OR은 customer_id가 1 또는 2인 모든 값을 조회합니다.
- NOT IN연산자를 사용하여 rental 테이블의 customer_id 가 1과 2 가 아닌 값을 return_date 내림차순으로 정렬하여 조회합니다.
select
customer_id,
rental_id,
return_date
from rental
where customer_id not in(1,2)
order by return_date desc;

- AND연산자를 사용하여 rental 테이블의 customer_id 가 1과 2 가 아닌 값을 return_date 내림차순으로 정렬하여 조회합니다.
select
customer_id,
rental_id,
return_date
from rental
where customer_id <> 1 and customer_id <> 2
order by return_date desc;

<> ,!= 은 부정을 나타내며 해석을 하자면 customer_id 가 1이 아니고 customer_id 가 2도 아닌 나머지를 조회합니다.
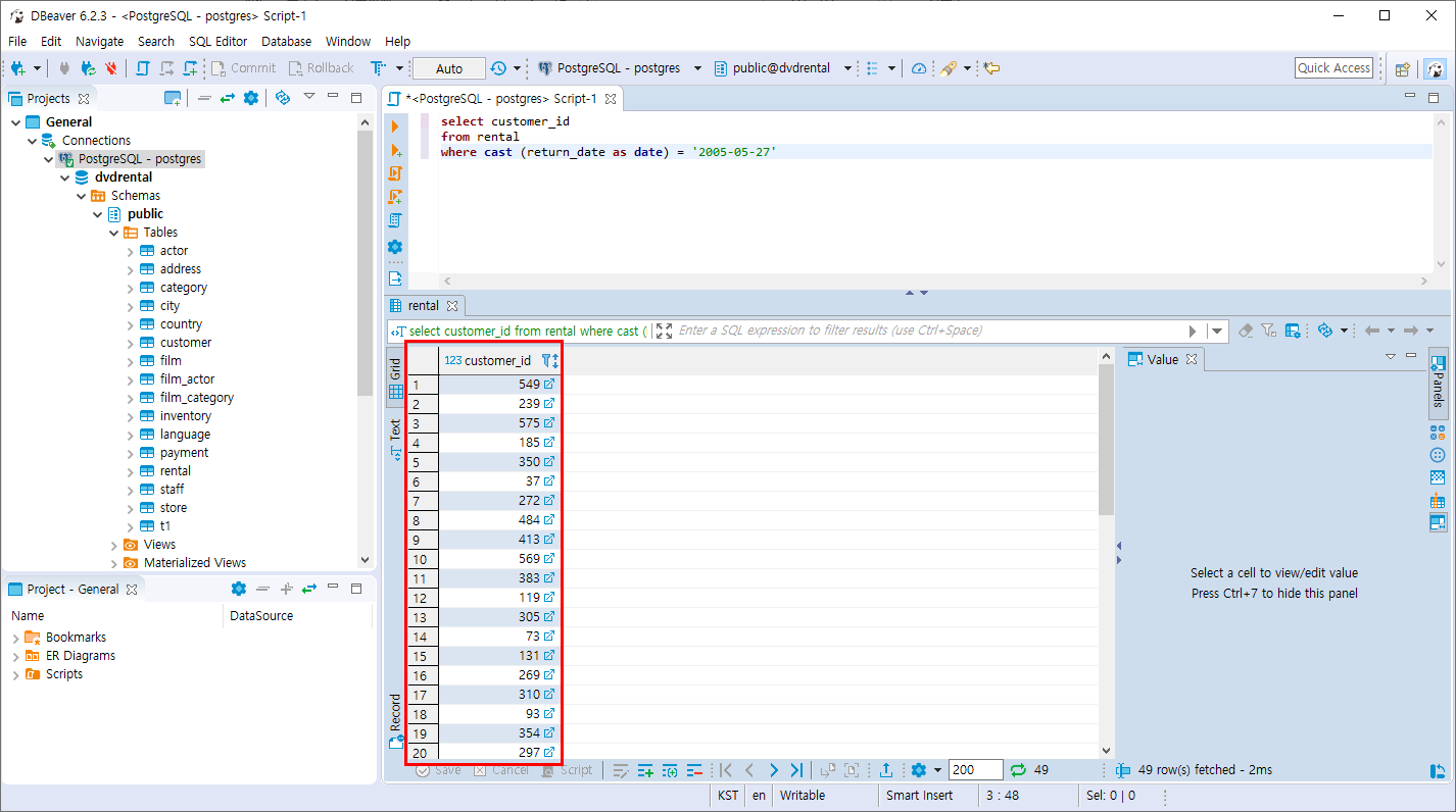
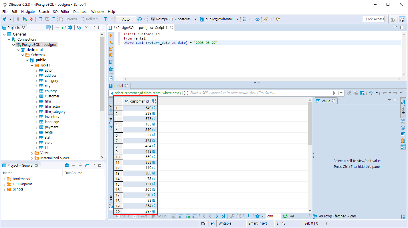
- 서브 쿼리를 사용하여 rental 테이블의 return_date 가 2005-05-27 인 customer_id를 조회합니다.
cast는 return_date를 date type으로 변환시켜주는 함수입니다.
select customer_id
from rental
where cast (return_date as date) = '2005-05-27'

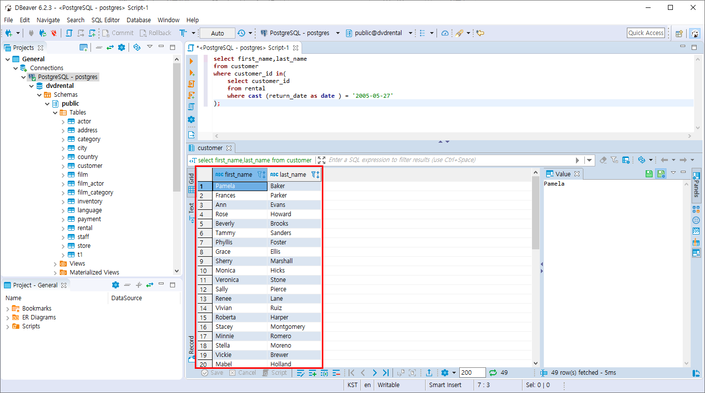
- IN 연산자에 서브 쿼리를 사용하여 rental 테이블의 return_date 가 2005-05-27 인 customer_id 값으로
customer 테이블의 customer_id컬럼을 비교하여 first_name, last_name의 데이터를 조회합니다.
select first_name,last_name
from customer
where customer_id in(
select customer_id
from rental
where cast (return_date as date ) = '2005-05-27'
);
조금 복잡할 수 있는 쿼리이며 IN의 인자 값에 서브 쿼리의 데이터 값을 넣을 수 있습니다.

꼭 실습해보시길 바랍니다 ^_^
'PostgreSQL > 데이터 조회와 필터링' 카테고리의 다른 글
| PostgreSQL 패턴 검색 (LIKE 문) (0) | 2019.10.28 |
|---|---|
| PostgreSQL 범위 조회 (BETWEEN 연산자) (2) | 2019.10.28 |
| PostgreSQL 결과의 제한 (FETCH 절) (0) | 2019.10.27 |
| PostgreSQL 결과의 제한 (LIMIT 절) (0) | 2019.10.27 |
| PostgreSQL 필터링 조회 (WHERE 절) (0) | 2019.10.26 |