| 일 | 월 | 화 | 수 | 목 | 금 | 토 |
|---|---|---|---|---|---|---|
| 1 | ||||||
| 2 | 3 | 4 | 5 | 6 | 7 | 8 |
| 9 | 10 | 11 | 12 | 13 | 14 | 15 |
| 16 | 17 | 18 | 19 | 20 | 21 | 22 |
| 23 | 24 | 25 | 26 | 27 | 28 | 29 |
| 30 |
Tags
- @test
- Di
- POJO
- @AspectJ
- @JUnit
- pointcut
- Linux
- Dependency Injection
- java
- 컨테이너
- spring framework
- @Spring-Test
- STS
- 리눅스
- SpringJDBC
- spring aop
- 프로퍼티
- spring
- Spring JDBC
- Framework
- AOP
- Ubunt
- java spring
- JDBC TEMPLATE
- Spring Boot
- XML
- myBatis
- JdbcTemplate
- unix
- 마이바티스
Archives
- Today
- Total
개키우는개발자 : )
PostgreSQL 범위 조회 (BETWEEN 연산자) 본문
반응형
BETWEEN 연산자 문법
특정 범위안에 들어가는 집합을 출력하는 연산자.
기본문법
COLUMN_NAME 값이 VALUE_A 와 VALUE_B 사이에 있는 값을 조회
SELECT * FROM TABLE_NAME
WHERE COLUMN_NAME
BETWEEN VALUE_A AND VALUE_B;
-- BETWEEN연산자를 사용하지 않으면 아래와 같다.
COLUMN_NAME >= VALUE_A AND COLUMN_NAME <= VALUE_B
COLUMN_NAME 값이 VALUE_A 와 VALUE_B 사이에 있지 않은 값을 조회
SELECT * FROM TABLE_NAME
WHERE COLUMN_NAME
NOT BETWEEN VALUE_A AND VALUE_B;
-- BETWEEN연산자를 사용하지 않으면 아래와 같다.
COLUMN_NAME < VALUE_A OR COLUMN_NAME > VALUE_B
실습
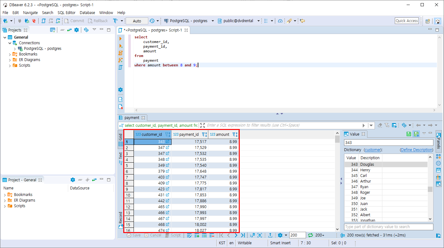
- AMOUNT가 8부터 9사이의 값을 조회
select
customer_id,
payment_id,
amount
from
payment
where amount between 8 and 9;

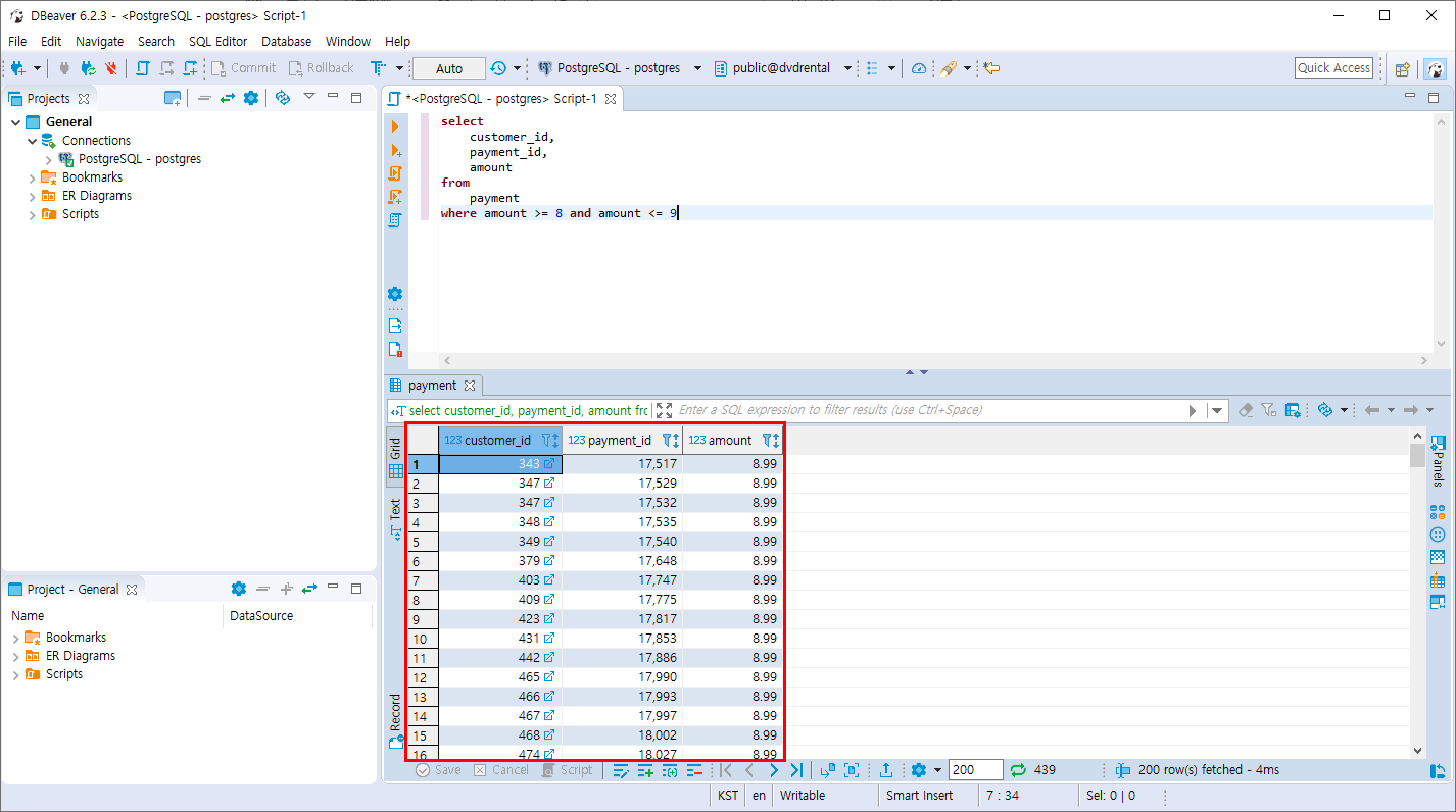
다른 방법
select
customer_id,
payment_id,
amount
from
payment
where amount >= 8 and amount <= 9
결과는 같습니다.

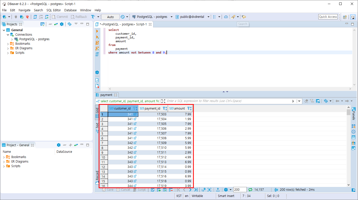
- AMOUNT가 8부터 9사이가 아닌 값을 조회
select
customer_id,
payment_id,
amount
from
payment
where amount not between 8 and 9;

다른방법
select
customer_id,
payment_id,
amount
from
payment
where amount < 8 or amount > 9

- PAYMENT 테이블의 PAYMENT_DATE가 2007년 2월7일 부터 2007년 2월15일 까지의 데이터를 조회합니다.
select
customer_id,payment_id,
amount,payment_date
from payment
where cast(payment_date as date)
between '2007-02-07' and '2007-02-15';
-- 다른방법
select
customer_id,payment_id,
amount,payment_date
from payment
where to_char(payment_date ,'YYYY-MM-DD')
between '2007-02-07' and '2007-02-15';

꼭 실습해보세요 ~
반응형
'PostgreSQL > 데이터 조회와 필터링' 카테고리의 다른 글
| PostgreSQL 유효하지 않은값 ( NULL 연산자) (0) | 2019.10.28 |
|---|---|
| PostgreSQL 패턴 검색 (LIKE 문) (0) | 2019.10.28 |
| PostgreSQL 필터링 조회 (IN 연산자) (0) | 2019.10.28 |
| PostgreSQL 결과의 제한 (FETCH 절) (0) | 2019.10.27 |
| PostgreSQL 결과의 제한 (LIMIT 절) (0) | 2019.10.27 |
Comments