| 일 | 월 | 화 | 수 | 목 | 금 | 토 |
|---|---|---|---|---|---|---|
| 1 | 2 | 3 | 4 | 5 | 6 | 7 |
| 8 | 9 | 10 | 11 | 12 | 13 | 14 |
| 15 | 16 | 17 | 18 | 19 | 20 | 21 |
| 22 | 23 | 24 | 25 | 26 | 27 | 28 |
| 29 | 30 | 31 |
Tags
- unix
- Ubunt
- Spring JDBC
- myBatis
- 마이바티스
- JdbcTemplate
- 프로퍼티
- pointcut
- 리눅스
- Di
- java spring
- 컨테이너
- XML
- @AspectJ
- Linux
- Dependency Injection
- java
- @test
- spring
- spring framework
- Framework
- @Spring-Test
- JDBC TEMPLATE
- AOP
- STS
- SpringJDBC
- spring aop
- @JUnit
- Spring Boot
- POJO
Archives
- Today
- Total
개키우는개발자 : )
PostgreSQL 패턴 검색 (LIKE 문) 본문
반응형
LIKE 문법
집합에서 어떠한 컬럼의 값이 특정 값과 유사한 패턴을 갖는 집합을 출력하는 연산자
기본문법
특정 패턴과 유사한 값을 조회
select * fromt table_name
where column_name
like 특정패턴
특정 패턴과 유사하지 않은 집합
select * fromt table_name
where column_name
not like 특정패턴
'%' 는 문자 혹은 문자열이 매칭 되었다고 판단한다.
'_'는 한개의 문자이든지 매칭 되었다고 판단한다.
실습
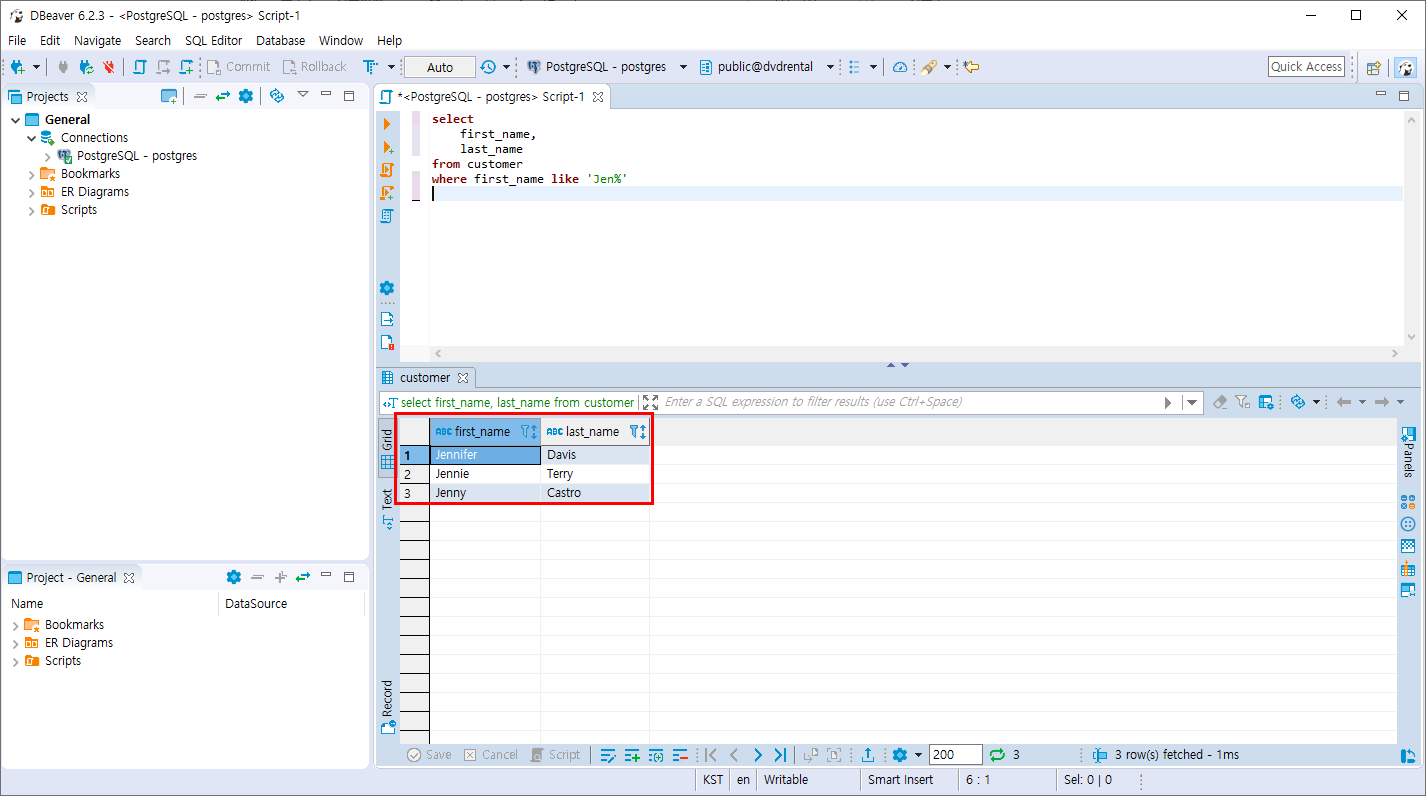
- CUSTOMER 테이블의 FIRST_NAME이 Jen으로 시작하는 데이터를 조회
select
first_name,
last_name
from customer
where first_name like 'Jen%'

- LIKE 패턴을 참과 거짓으로 표현하는 실습
select
'foo' like 'foo',
'foo' like 'f%',
'foo' like '_o_',
'bar' like 'b_'
foo = foo 는 같으므로 true
foo = f% 는 f로 시작하기 때문에 true
foo = _o_ 는 3자리이며 2번째 자리가 o이므로 참
bar = b_ 의 bar는 3자리 이지만 b_ 는 2자리 이므로 b로 시작하여도 false를 반환한다.

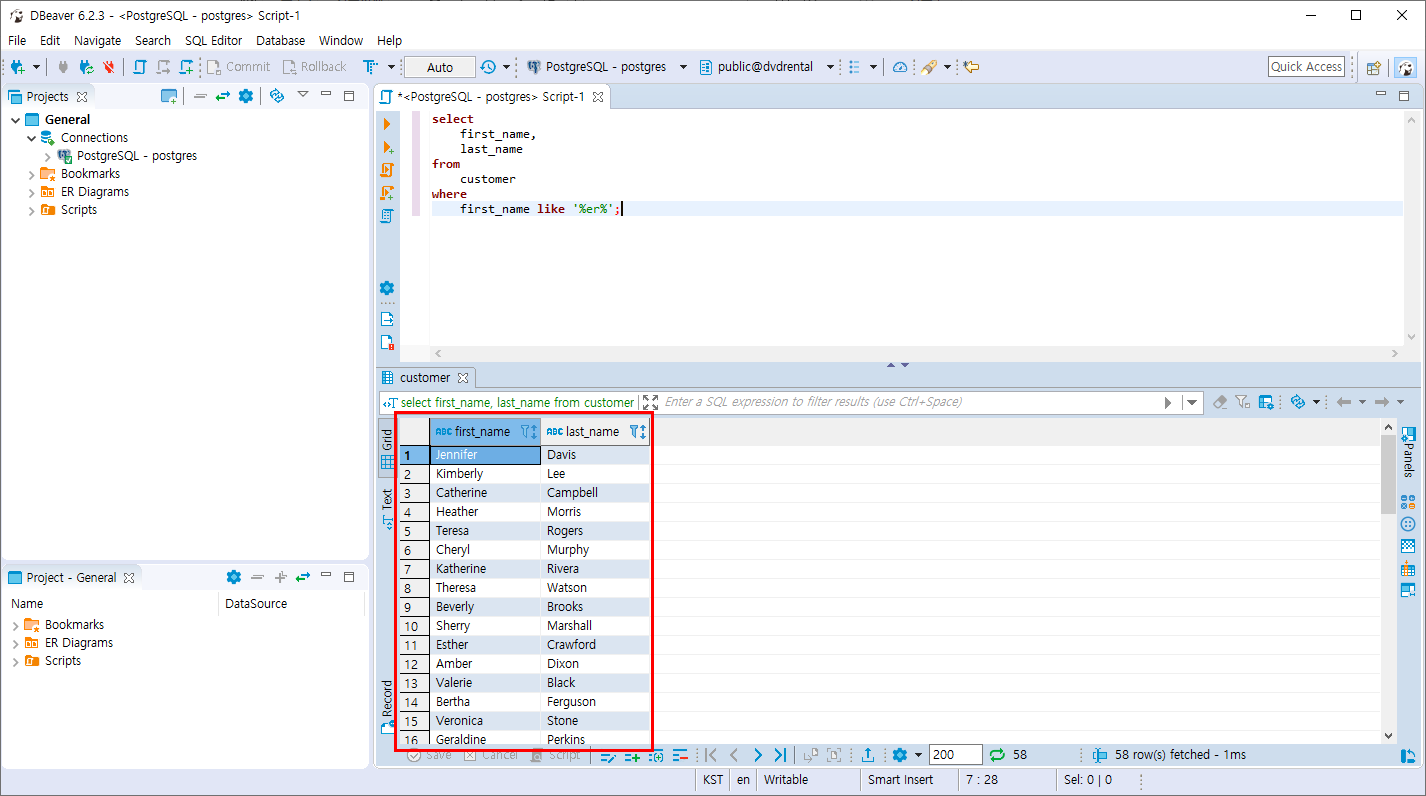
- CUSTOMER 테이블의 FIRST_NAME에 er을 포함한 모든 데이터를 조회
select
first_name,
last_name
from
customer
where
first_name like '%er%';

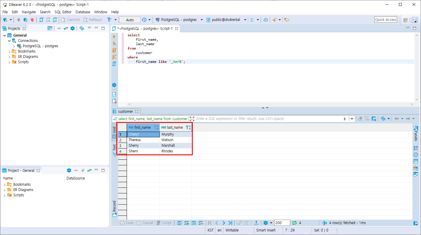
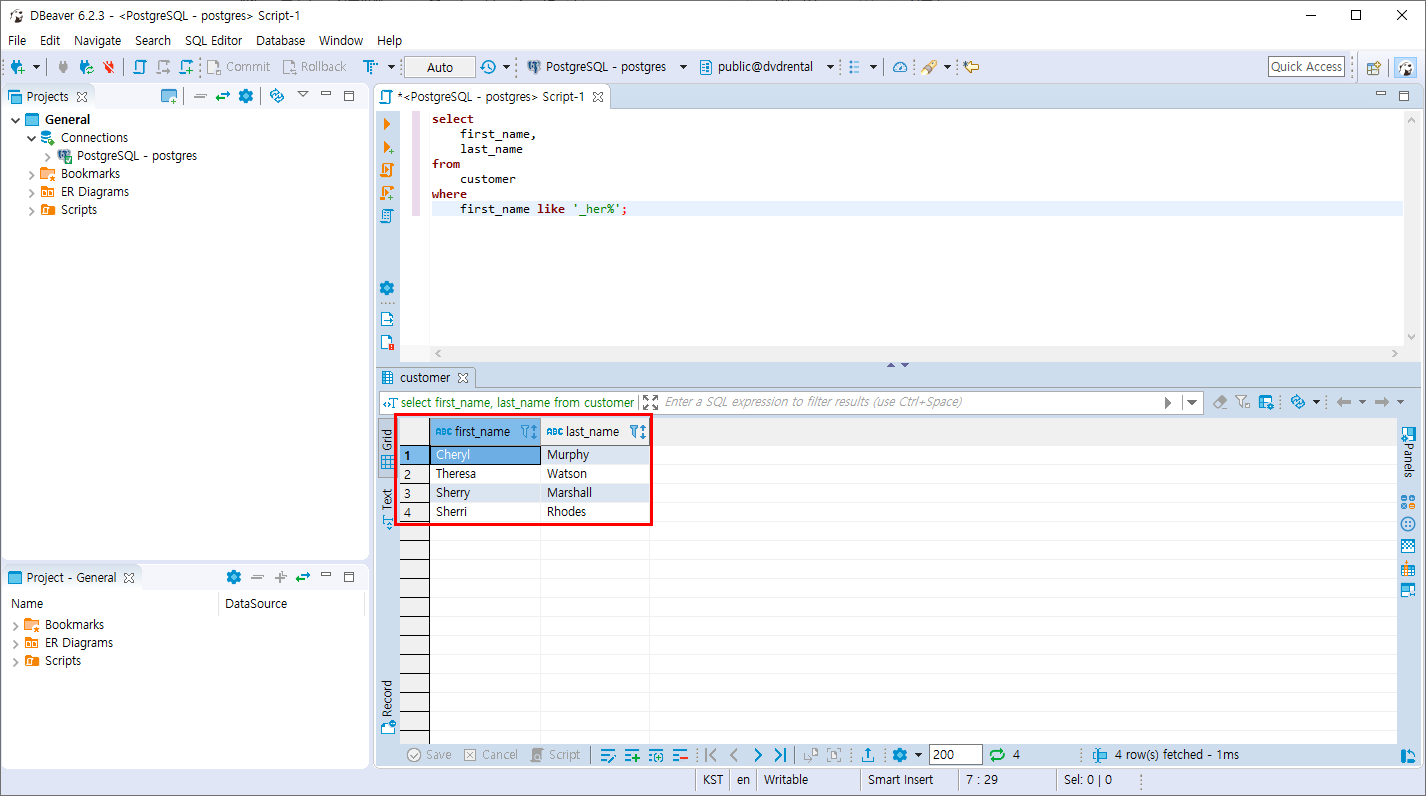
- CUSTOMER 테이블의 FIRST_NAME의 첫번째 문자는 어떠한 문자여도 상관이 없으며 다음에 her이 포함된 문자 또는 문자열 조회
select
first_name,
last_name
from
customer
where
first_name like '_her%';

꼭 실습해보기!
반응형
'PostgreSQL > 데이터 조회와 필터링' 카테고리의 다른 글
| PostgreSQL 실습문제1 (0) | 2019.10.29 |
|---|---|
| PostgreSQL 유효하지 않은값 ( NULL 연산자) (0) | 2019.10.28 |
| PostgreSQL 범위 조회 (BETWEEN 연산자) (2) | 2019.10.28 |
| PostgreSQL 필터링 조회 (IN 연산자) (0) | 2019.10.28 |
| PostgreSQL 결과의 제한 (FETCH 절) (0) | 2019.10.27 |
Comments