| 일 | 월 | 화 | 수 | 목 | 금 | 토 |
|---|---|---|---|---|---|---|
| 1 | 2 | |||||
| 3 | 4 | 5 | 6 | 7 | 8 | 9 |
| 10 | 11 | 12 | 13 | 14 | 15 | 16 |
| 17 | 18 | 19 | 20 | 21 | 22 | 23 |
| 24 | 25 | 26 | 27 | 28 | 29 | 30 |
| 31 |
Tags
- @JUnit
- Framework
- Dependency Injection
- Linux
- 컨테이너
- 프로퍼티
- Spring Boot
- 리눅스
- 마이바티스
- pointcut
- spring framework
- @AspectJ
- JDBC TEMPLATE
- @Spring-Test
- SpringJDBC
- AOP
- unix
- java spring
- Di
- STS
- Ubunt
- JdbcTemplate
- Spring JDBC
- spring
- @test
- spring aop
- myBatis
- XML
- POJO
- java
Archives
- Today
- Total
개키우는개발자 : )
PostgreSQL 유효하지 않은값 ( NULL 연산자) 본문
반응형
NULL연산자 문법
기본문법
특정 컬럼의 값이 IS NULL인지 NOT NULL인지 판단하는 연산자
column_name 값이 null인 데이터 조회
select * from table_name
where column_name
is null;
column_name 값이 null이 아닌 데이터 조회
select * from table_name
where column_name
is not null;
실습준비
CONTACTS 테이블 만들기
create table CONTACTS(
ID INT generated by default as identity,
FIRST_NAME VARCHAR(50) not null,
LAST_NAME VARCHAR(50) not null,
EMAIL VARCHAR(255) not null,
PHONE VARCHAR(15),
primary key(ID)
)
commit
commit;
데이터 입력 하기
insert into CONTACTS(FIRST_NAME,LAST_NAME,EMAIL,PHONE)
values ('John','Doe','john.doe@example.com',null),
('Lily','Bush','lily.bush@example.com','(408-234-2764)');
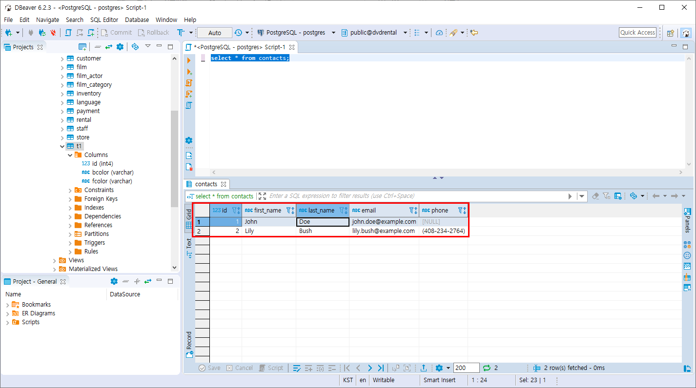
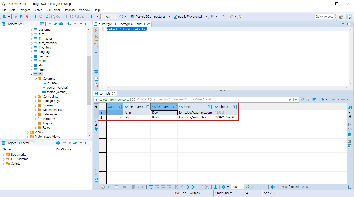
데이터 조회 하기
select * from contacts;

실습
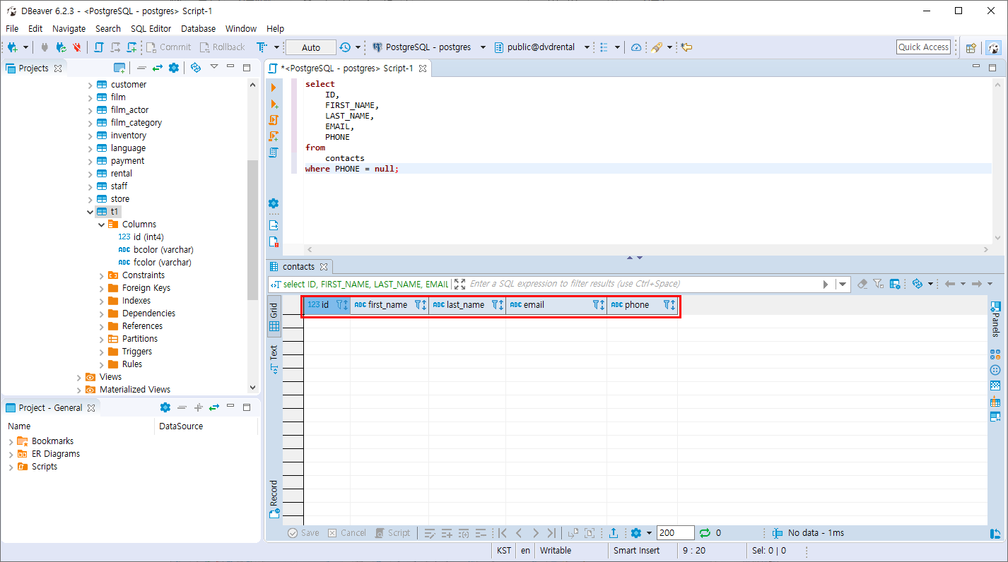
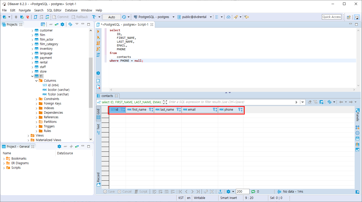
- CONTACTS 테이블의 PHONE 이 NULL인 것을 조회합니다.
select
ID,
FIRST_NAME,
LAST_NAME,
EMAIL,
PHONE
from
contacts
where PHONE = null;
조회가 되질 않습니다. 분명 PHONE의 값이 NULL인 데이터가 있지만 조회를 하지 못합니다. NULL의 값은 = 연산자를 사용할 수 없습니다.

다른 방법
select
ID,
FIRST_NAME,
LAST_NAME,
EMAIL,
PHONE
from
contacts
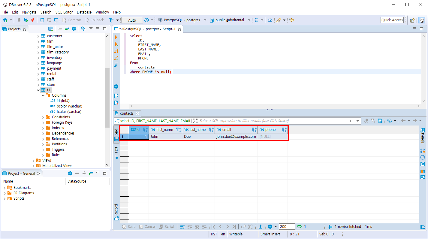
where PHONE is null;

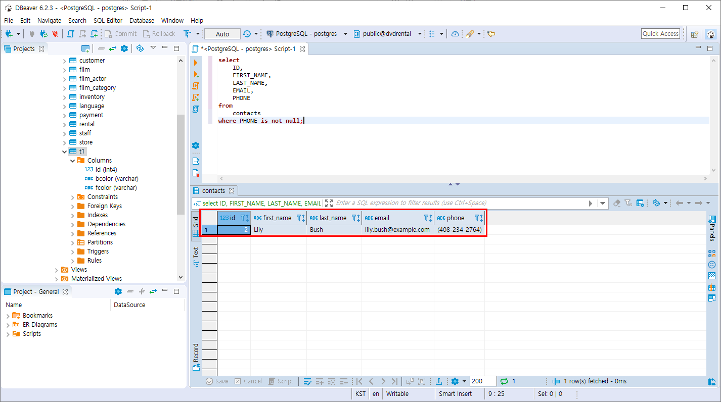
- CONTACTS 테이블의 PHONE 이 NULL이 아닌 것을 조회합니다.
select
ID,
FIRST_NAME,
LAST_NAME,
EMAIL,
PHONE
from
contacts
where PHONE is not null;

꼭 따라해보세요!~
반응형
'PostgreSQL > 데이터 조회와 필터링' 카테고리의 다른 글
| PostgreSQL 실습문제2 (0) | 2019.10.29 |
|---|---|
| PostgreSQL 실습문제1 (0) | 2019.10.29 |
| PostgreSQL 패턴 검색 (LIKE 문) (0) | 2019.10.28 |
| PostgreSQL 범위 조회 (BETWEEN 연산자) (2) | 2019.10.28 |
| PostgreSQL 필터링 조회 (IN 연산자) (0) | 2019.10.28 |
Comments