| 일 | 월 | 화 | 수 | 목 | 금 | 토 |
|---|---|---|---|---|---|---|
| 1 | 2 | 3 | 4 | 5 | 6 | 7 |
| 8 | 9 | 10 | 11 | 12 | 13 | 14 |
| 15 | 16 | 17 | 18 | 19 | 20 | 21 |
| 22 | 23 | 24 | 25 | 26 | 27 | 28 |
| 29 | 30 | 31 |
Tags
- myBatis
- 컨테이너
- XML
- SpringJDBC
- @test
- Di
- java spring
- JdbcTemplate
- Dependency Injection
- Spring JDBC
- STS
- spring aop
- pointcut
- 마이바티스
- spring framework
- Ubunt
- @AspectJ
- Linux
- Framework
- @JUnit
- AOP
- JDBC TEMPLATE
- @Spring-Test
- Spring Boot
- 리눅스
- spring
- 프로퍼티
- POJO
- unix
- java
Archives
- Today
- Total
개키우는개발자 : )
PostgreSQL 실습문제2 본문
반응형
문제
고객에게 단체 이메일을 전송 하고자 한다. CUSTOMER 테이블에서 고객의 EMAIL 주소를 추출하고, 이메일 형식에 맞지 않는 이메일 주소는 제외시켜라. ( '@'가 존재해야 하고 '@'로 시작하지 말아야 하고 '@'로 끝나지 말아야 한다.)
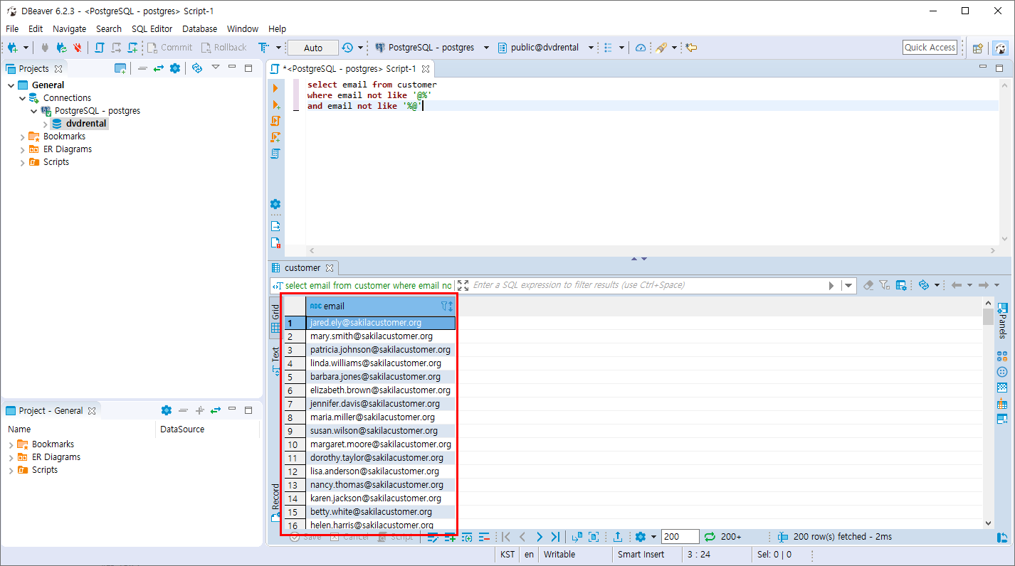
1. @로 시작하지 않기
select email from customer
where email not like '@%'

2. @로 끝나지 않기
select email from customer
where email not like '@%'
and email not like '%@'

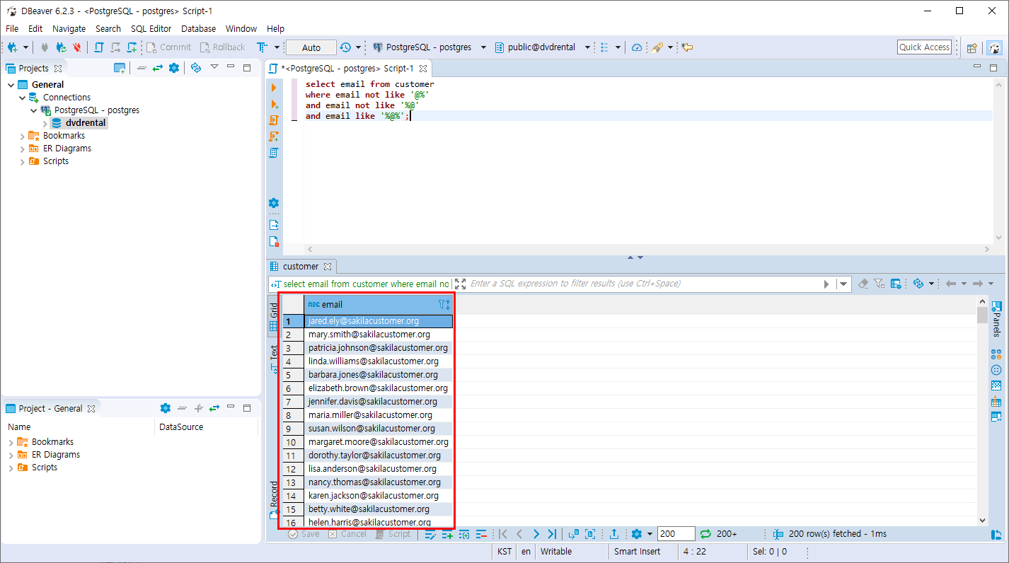
3. @를 포함하기
select email from customer
where email not like '@%'
and email not like '%@'
and email like '%@%';

반응형
'PostgreSQL > 데이터 조회와 필터링' 카테고리의 다른 글
| PostgreSQL 실습문제1 (0) | 2019.10.29 |
|---|---|
| PostgreSQL 유효하지 않은값 ( NULL 연산자) (0) | 2019.10.28 |
| PostgreSQL 패턴 검색 (LIKE 문) (0) | 2019.10.28 |
| PostgreSQL 범위 조회 (BETWEEN 연산자) (2) | 2019.10.28 |
| PostgreSQL 필터링 조회 (IN 연산자) (0) | 2019.10.28 |
Comments